henri86 schreef op zaterdag 14 maart 2026 @ 10:28:
[...]
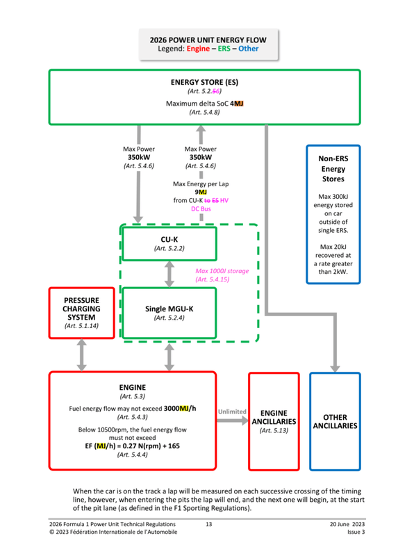
Batterijtje is nog niet zó simpel om weer te geven. Want wat wil je zien?
SoC? Weet je nog weinig, want hoeveel van de toegestane 9MJ is al verbruikt en hoeveel van de toegestane 9,0MJ is al opgewekt? Stel er wordt 50% SoC (dus 50% van 4MJ batterij capaciteit = 2MJ beschikbaar in de batterij) weergegeven, dan kan dat alles betekenen tussen:
- 100% SoC bij begin ronde, nu 2MJ verbruikt, 0MJ opgewekt, dus nog max 7,0MJ te verbruiken en max 9,0MJ op te wekken.
- 100% SoC bij begin ronde, nu 9MJ verbruikt, 7MJ opgewekt, dus nog 0MJ te verbruiken en nog max 2MJ op te wekken.
- 0% SoC bij begin ronde, nu 0MJ verbruikt, 2MJ opgewekt, dus nog max 9MJ te verbruiken en nog max 7MJ op te wekken.
- 0% SoC bij begin ronde, nu 7MJ verbruikt, 9MJ opgewekt, dus nog max 2MJ te verbruiken en 0MJ op te wekken.
Dus 50% SoC geeft alleen aan dat er energie in de batterij zit, maar je weet niets over hoeveel er nog verbruikt mag worden. Dat kan in theorie 0MJ zijn of 9MJ zijn en alles daar tussenin.
Hetzelfde geldt voor het percentage energie aangeven dat nog verbruikt mag worden. Leuk om te zien als iemand nog bijv. 30% (3MJ) van z'n energie mag verbruiken, maar dat kan betekenen dat hij 0% SoC heeft en dus 0MJ kan verbruiken of >75% SoC heeft en dus die volle 3MJ in één keer kan verbruiken.
Wat je dus eigenlijk (minimaal) wil weten:
- SoC of van de batterij; is er nog energie beschikbaar om te gebruiken? Mis je deze info is het leuk en aardig om te weten dat energie verbruikt mág worden, maar vraag je je af waarom deze dan niet (volledig) verbruikt wordt (niet voldoende energie in de batterij beschikbaar)
- %/9MJ verbruikt; is er nog energie die besteedt mag worden? Mis je deze info is het leuk en aardig om te weten dat energie verbruikt kán worden, maar vraag je je af waarom deze dan niet (volledig) verbruikt wordt (limiet van max. 9MJ verbruik bereikt).
En voor het totaalbeeld eigenlijk ook nog:
- %/9MJ opgewekt; is er nog energie die opgewekt mag worden? Mis je deze info is het leuk en aardig om te weten dat er energie verbruikt mág danwel kán worden, maar vraag je je af waarom deze dan niet (volledig) verbruikt wordt (limiet van max. 9MJ opwekken bereikt en ze willen bijv. de volgende ronde (recht stuk) niet met te weinig energie starten).
En dan wordt het moeilijker om het duidelijk weer te geven (voor alle auto's, in bijv. de timing toren).
