Zodra je retour omhoog gaat en de delta t kleiner wordt zal het opgenomen vermogen lager wordenTweakersOnly schreef op donderdag 27 februari 2020 @ 13:03:
[...]
DeltaT vanuit vloerverwarming is nu 7 graden. Dat zou vrij normaal zijn, 7 groepen van ongeveer 90-100 meter lengte 10 cm hoh.
Welke aanpassingen kan ik nu het beste doen? Aanvoertemperatuur verlagen, zodat DeltaT lager wordt?
Ben een beetje flabbergasted moet ik eerlijk zeggen. Ik had gehoopt met aanpassen vloerverwarming verdeler dat alles netjes zou gaan werken.
hoe is een ander gas zuiniger dan? het "werk" zit in de compressor.Daannn1987 schreef op woensdag 26 februari 2020 @ 18:57:
[...]
Meen dat ik 5% zuiniger heb gelezen maar pin mij er niet op vast... ben ook maar een tweaker
wat een geheim agent toch allemaal niet moet doen om incognito op zijn werk te verschijnen
Retour omhoog zou betekenen meer flow en dus toch extra radiatoren openzetten? Voor de woonkamer en badkamer geen probleem, echter radiators open op slaapkamer is niet echt gewenst.Ramon_1984 schreef op donderdag 27 februari 2020 @ 13:06:
[...]
Zodra je retour omhoog gaat en de delta t kleiner wordt zal het opgenomen vermogen lager worden
Of kan ik probleem inz te lage retourtemperatuur nog op andere manier oplossen?
Waarschijnlijk als je vloer is opgewarmd krijg je een hogere retour.TweakersOnly schreef op donderdag 27 februari 2020 @ 13:10:
[...]
Retour omhoog zou betekenen meer flow en dus toch extra radiatoren openzetten? Voor de woonkamer en badkamer geen probleem, echter radiators open op slaapkamer is niet echt gewenst.
Of kan ik probleem inz te lage retourtemperatuur nog op andere manier oplossen?
Of je ta omlaag zetten
Bij verder informatie zoeken, kom ik nog een interessant punt tegen.
Beide aansluitingen op het buffervat zijn mij aangesloten op de retourleiding naar de warmtepomp. Tussen buffervat en warmtepomp zit een blok wat sensor zou kunnen zijn.
Zie foto met aanvoer en en retour leidingen:

Volgens de informatie op warmtepomp-weetjes zou bovenste aansluiting buffervat op aanvoerleiding aangesloten moeten worden en onderste aansluiting buffervat op de retourleiding.
Klopt mijn redenering en is buffervat inderdaad verkeerd aangesloten?
Beide aansluitingen op het buffervat zijn mij aangesloten op de retourleiding naar de warmtepomp. Tussen buffervat en warmtepomp zit een blok wat sensor zou kunnen zijn.
Zie foto met aanvoer en en retour leidingen:

Volgens de informatie op warmtepomp-weetjes zou bovenste aansluiting buffervat op aanvoerleiding aangesloten moeten worden en onderste aansluiting buffervat op de retourleiding.
Klopt mijn redenering en is buffervat inderdaad verkeerd aangesloten?
Een buffer vat behoort niet in serie te staan, volkomen zinloos. Hij behoort parallel te staan met een tweede secundaire circulatie pomp, dan dient hij als hydraulische ontkoppeling. En dat is dus de bedoeling van een buffer vat.TweakersOnly schreef op donderdag 27 februari 2020 @ 13:51:
Bij verder informatie zoeken, kom ik nog een interessant punt tegen.
Beide aansluitingen op het buffervat zijn mij aangesloten op de retourleiding naar de warmtepomp. Tussen buffervat en warmtepomp zit een blok wat sensor zou kunnen zijn.
Zie foto met aanvoer en en retour leidingen:
[Afbeelding: Buffervat]
Volgens de informatie op warmtepomp-weetjes zou bovenste aansluiting buffervat op aanvoerleiding aangesloten moeten worden en onderste aansluiting buffervat op de retourleiding.
Klopt mijn redenering en is buffervat inderdaad verkeerd aangesloten?
Je kunt hooguit je flow omhoog zetten, en anders hopen dat je vloer warm word en de retour gaat stijgen.
1 PVoutput . Dongen NB
Dat betekent dus dat de vloerverwarming pomp niet verwijderd had hoeven te worden, mits buffervat correct was aangesloten op zowel aanvoer- als retourleiding warmtepomp?reneeke1970 schreef op donderdag 27 februari 2020 @ 14:23:
[...]
Een buffer vat behoort niet in serie te staan, volkomen zinloos. Hij behoort parallel te staan met een tweede secundaire circulatie pomp, dan dient hij als hydraulische ontkoppeling. En dat is dus de bedoeling van een buffer vat.
Je kunt hooguit je flow omhoog zetten, en anders hopen dat je vloer warm word en de retour gaat stijgen.
Ik lees en hoor zoveel verschillende adviezen, weet het niet meer.
Nou.... Een secundaire is voor je hele systeem en niet alleen je verdeler natuurlijk.TweakersOnly schreef op donderdag 27 februari 2020 @ 14:30:
[...]
Dat betekent dus dat de vloerverwarming pomp niet verwijderd had hoeven te worden, mits buffervat correct was aangesloten op zowel aanvoer- als retourleiding warmtepomp?
Ik lees en hoor zoveel verschillende adviezen, weet het niet meer.
Maar buiten dat is aanpassen onzin ja, zeg ik hier zo vaak, als enigste.... De rest weet het allemaal beter haha
1 PVoutput . Dongen NB
[/quote]
Waarom zou je de radiatoren open zetten als je de flow verhoogt
Dat kan toch ook over de v.v. verdeler 
En dan nog had ik hem niet in serie gezet maar parallel.
Een dT van 7 graden is bij Ta 30 graden hoog, wat betekend dat je een lage flow hebt, of een ijskoude vloer en dus veel afgfiteTweakersOnly schreef op donderdag 27 februari 2020 @ 13:03:
[...]
DeltaT vanuit vloerverwarming is nu 7 graden. Dat zou vrij normaal zijn, 7 groepen van ongeveer 90-100 meter lengte 10 cm hoh.
Welke aanpassingen kan ik nu het beste doen? Aanvoertemperatuur verlagen, zodat DeltaT lager wordt?
Ben een beetje flabbergasted moet ik eerlijk zeggen. Ik had gehoopt met aanpassen vloerverwarming verdeler dat alles netjes zou gaan werken.
Waarom zou je de radiatoren open zetten als je de flow verhoogt
Een buffervat in serie zetten doe je alleen als je te weinig systeeminhoud hebt, daar heb jij geen last van met vloerverwarming.TweakersOnly schreef op donderdag 27 februari 2020 @ 14:30:
[...]
Dat betekent dus dat de vloerverwarming pomp niet verwijderd had hoeven te worden, mits buffervat correct was aangesloten op zowel aanvoer- als retourleiding warmtepomp?
Ik lees en hoor zoveel verschillende adviezen, weet het niet meer.
En dan nog had ik hem niet in serie gezet maar parallel.
Een simpele google leert mij 9 a 10 procent zelfs;flippy schreef op donderdag 27 februari 2020 @ 13:06:
[...]
hoe is een ander gas zuiniger dan? het "werk" zit in de compressor.
https://www.sciencedirect...abs/pii/S0140700712003532
21xDMEGC 440wp (9240) ||| Pana 9j
Bij de vloerverwarming verdeler staat alles volledig open, behalve de leiding tussen aanvoer- en retourbalk. (Groep 8, witte knopje rechts bovenin retourbalk). Deze leiding heb ik op advies van enkele tweakers, zodat het water geforceerd de grond in gaat en niet direct vanuit aanvoer naar retour gaat.Grolsch schreef op donderdag 27 februari 2020 @ 15:07:
[/quote]
Een dT van 7 graden is bij Ta 30 graden hoog, wat betekend dat je een lage flow hebt, of een ijskoude vloer en dus veel afgfite
Waarom zou je de radiatoren open zetten als je de flow verhoogtDat kan toch ook over de v.v. verdeler
Volgens mij kan ik vanuit de vloerverwarming verdeler de flow dus niet meer verhogen.
Dan zit de beperking elders, pompsnelheid te laag, leidingdiameters te dun, etc.TweakersOnly schreef op donderdag 27 februari 2020 @ 15:25:
[...]
Bij de vloerverwarming verdeler staat alles volledig open, behalve de leiding tussen aanvoer- en retourbalk. (Groep 8, witte knopje rechts bovenin retourbalk). Deze leiding heb ik op advies van enkele tweakers, zodat het water geforceerd de grond in gaat en niet direct vanuit aanvoer naar retour gaat.
Volgens mij kan ik vanuit de vloerverwarming verdeler de flow dus niet meer verhogen.
Wat is die dikke stalen leiding, die tussen de aanvoerbalk en de retour balk zit?TweakersOnly schreef op donderdag 27 februari 2020 @ 12:25:
Met enkele weken vertraging is alsnog de de verdeler van vloerverwarming aangepast: thermostaat en pomp zijn er tussenuit gehaald.
https://tweakers.net/ext/f/VilHXyjLZzOmFHGqy2f2TsHC/full.jpg]
Wat doet hij? ik zou die 2 wartels maar afblinden, want als dat een open leiding is, dan gaat er erg weinig water de vloer in.Zat de pomp daar?
14kW ZubadanPUHZ-SHW140YHA+ERSC-VM2C, 200L boiler , 200L buffer, sinds 8/2018, gasloos
Pomp zat aan linkerkant van de verdeler. Deze stalen leiding zat er standaard in. Ik heb deze leiding al afgesloten dmv met imbus dichtdraaien bovenkant leiding aan retourbalk. (Onder grijze kapje). Wellicht nog optie om leiding helemaal weg te halen?Naalroc schreef op donderdag 27 februari 2020 @ 15:37:
[...]
Wat is die dikke stalen leiding, die tussen de aanvoerbalk en de retour balk zit?
Wat doet hij? ik zou die 2 wartels maar afblinden, want als dat een open leiding is, dan gaat er erg weinig water de vloer in.Zat de pomp daar?
Waarschijnlijk zit hij wel goed dicht gedraaid. Anders had je geen grote dT gekregen tussen aanvoer en retour.TweakersOnly schreef op donderdag 27 februari 2020 @ 15:43:
[...]
Pomp zat aan linkerkant van de verdeler. Deze stalen leiding zat er standaard in. Ik heb deze leiding al afgesloten dmv met imbus dichtdraaien bovenkant leiding aan retourbalk. (Onder grijze kapje). Wellicht nog optie om leiding helemaal weg te halen?
Dus verwijderen is dan niet echt nodig. Je hebt er trouwens ook niets aan, maar goed extra werk zit niemand op te wachten
Maar ik heb volgens mij nog geen antwoord gelezen op de vraag die iemand stelde over of je vloer misschien nog aan het opwarmen was en dat je daardoor de hoge dT zou hebben.
Dus, is er wel al sprake van een stabiele situatie?
Zwerius Kriegsman
Dat zou inderdaad ook nog kunnen.
Bij het starten van mijn WP 's ochtends 10.00 is de dT ook zo'n 6,5 graad gemeten over de v.v. verdeler.
Na een uur of 3 (+- 13.00) is dit nog een 5,2 graden en op dit moment (16.00) nog 4,5 graad.
Dit terwijl de Ta constant gelijk is.
Dit komt omdat de vloer langzaam opwarmd, dus opgenomen vermogen wordt steeds minder, dT wordt kleiner, thermisch vermogen wordt ook minder.

p.s. Dipjes rond 10.45 + 13.15 zijn defrosts, dal tussen 1400 en 1430 is de SWW run.
Bij het starten van mijn WP 's ochtends 10.00 is de dT ook zo'n 6,5 graad gemeten over de v.v. verdeler.
Na een uur of 3 (+- 13.00) is dit nog een 5,2 graden en op dit moment (16.00) nog 4,5 graad.
Dit terwijl de Ta constant gelijk is.
Dit komt omdat de vloer langzaam opwarmd, dus opgenomen vermogen wordt steeds minder, dT wordt kleiner, thermisch vermogen wordt ook minder.

p.s. Dipjes rond 10.45 + 13.15 zijn defrosts, dal tussen 1400 en 1430 is de SWW run.
In de installateurshandleiding van warmtepomp vind ik volgende parameter:Grolsch schreef op donderdag 27 februari 2020 @ 15:31:
[...]
Dan zit de beperking elders, pompsnelheid te laag, leidingdiameters te dun, etc.
Parameter staat af-fabriek op 30%. Kan ik deze parameter zonder problemen omhoog zetten naar 40-50% om meer flow te genereren?Minimum pomptoerental voor CV-bedrijf:
Minimaal pomptoerental in de verwarmingsmodus
Instelbaar van 20 tot 100%
Vloerverwarming draait nu zeker anderhalve dag volcontinu. Dan neem ik aan dat vloer volledig is opgewarmd?Zwerius schreef op donderdag 27 februari 2020 @ 15:46:
[...]
Maar ik heb volgens mij nog geen antwoord gelezen op de vraag die iemand stelde over of je vloer misschien nog aan het opwarmen was en dat je daardoor de hoge dT zou hebben.
Dus, is er wel al sprake van een stabiele situatie?
Dat lijkt me wel, trial & error zou ik zeggen, zet hem eens op 60% en kijk wat er met je dT gebeurt.TweakersOnly schreef op donderdag 27 februari 2020 @ 16:05:
[...]
In de installateurshandleiding van warmtepomp vind ik volgende parameter:
[...]
Parameter staat af-fabriek op 30%. Kan ik deze parameter zonder problemen omhoog zetten naar 40-50% om meer flow te genereren?
Als hij open stand zou de retourtemperatuur veel hoger zijn. Als de ruimte op temperatuur blijft zou ik de flow verhogen en deze by-pass iets open zetten. Je krijgt dan een hogere mengtemperatuur na je vloer verwarming maar wel de gewenste dT (en afgifte) van je vloer.Naalroc schreef op donderdag 27 februari 2020 @ 15:37:
[...]
Wat is die dikke stalen leiding, die tussen de aanvoerbalk en de retour balk zit?
Wat doet hij? ik zou die 2 wartels maar afblinden, want als dat een open leiding is, dan gaat er erg weinig water de vloer in.Zat de pomp daar?
SMA STP10000TL20 met 10440 Wp 35°Zuid, Intergas Xtreme36 met Remeha Elga Ace 6kW, 3x AUX C-serie
Rol-Co schreef op dinsdag 11 februari 2020 @ 21:08:
[...]
En terecht, dit jaar is alles boven de 2500 gwp uitgefaseerd en mag dus niet meer bijgevuld of geserviced worden.
Als dat binnen een aantal jaar naar 2000 gaat heb je met de huidige R410a (2088) ook al een probleem, dus dan is het wel fijn als je er al R32 in hebt met een gwp van 675.
Ook de performance van R32 is beter en draait nagenoeg op dezelfde druk.
Voorlopig tot 2030 nog
https://koudetechniek.eng...seren-r134a-r407-en-r410/
[Afbeelding]

Behoorlijk brisant schema !
Lees ik daar uit dat de meeste huidige systemen na 2021 niet meer verkocht mogen worden???
Daarmee is zo'n systeem per 2021 technisch afgeschreven (m.n. bij huis verkoop)
R32 (GWP=675) staat overigens niet genoemd.
R290 (propaan GWP=3) lijkt dus toekomst robuust.
Lijkt mij een belangrijk plaatje om aan de TS toe te voegen.
Edit:
Nadere bestudering, ... lijkt (nog?) niet voor particulier:
Per 1 januari 2022 geldt een verbod op nieuwbouw van commerciële installaties gevuld met een HFK met een GWP > 150.
[ Voor 8% gewijzigd door Domosapiens op 27-02-2020 16:26 ]
Op gebruik zitten geen restricties, dus de meeste gebruikte zal R410A zijn kunnen we dus nog haal lang gebruiken, alleen straks niet meer kopen.
Een vaatje van 26 liter dient om de systeeminhoud wat te vergroten en daarmee de stabiliteit van het systeem te garanderen. Het wordt vaak standaard toegepast in all-in-ones. Als buffer is het natuurlijk verwaarloosbaar. Als je geen hydraulische ontkoppeling nodig hebt, zou ik het gewoon zo laten zitten. Een extra pomp kost alleen maar extra stroom. Wanneer de vloer opwarmt wordt de retour vanzelf warmer. Als het dan te warm in huis wordt, staat de Ta te hoog. Kan best zijn dat hij na de verdeler aanpassing inderdaad omlaag kan. Zou het even aanzien. Overigens draaide de mijne vanmiddag ook met een dT van 7 graden, heel verkeerd is het niet.Is een afweging. Meer flow geeft een hogere Tr en een lagere dT, dus de efficientie die bepaald wordt door (ongeveer) gemiddelde van Ta en Tr verandert ook niet veel.Grolsch schreef op donderdag 27 februari 2020 @ 15:07:
[/quote]
[...]
Een dT van 7 graden is bij Ta 30 graden hoog, wat betekend dat je een lage flow hebt, of een ijskoude vloer en dus veel afgfite
Waarom zou je de radiatoren open zetten als je de flow verhoogtDat kan toch ook over de v.v. verdeler
[...]
Een buffervat in serie zetten doe je alleen als je te weinig systeeminhoud hebt, daar heb jij geen last van met vloerverwarming.
En dan nog had ik hem niet in serie gezet maar parallel.
Het is juist goed als de retour van de vloer een lage temperatuur houd, dan kun je in principe het meest efficient verwarmen. Immers een prima afgifte.
[ Voor 5% gewijzigd door LangeFries op 27-02-2020 17:38 ]
Nibe F2120-12,VVM320, 4440Wp LG NeonR 1425Wp Solarwatt ZZO
Of bijvullen, dat komt nog wel eens voor.Grolsch schreef op donderdag 27 februari 2020 @ 16:32:
Op gebruik zitten geen restricties, dus de meeste gebruikte zal R410A zijn kunnen we dus nog haal lang gebruiken, alleen straks niet meer kopen.
Had op het werk een systeem met r422d maar had een lekkage die ze na lang zoeken gevonden hadden, koste ons wel een hoop pesos, mag alleen gerecycled r422d in en koste even 1500,- per 11,2 kg.
Kan beter een flesje r410 wegzetten voor "als" of refitten naar r32.
Noord-Oost-Zuid-West 11640Wp Totaal Live, Netduino advanced pv logging
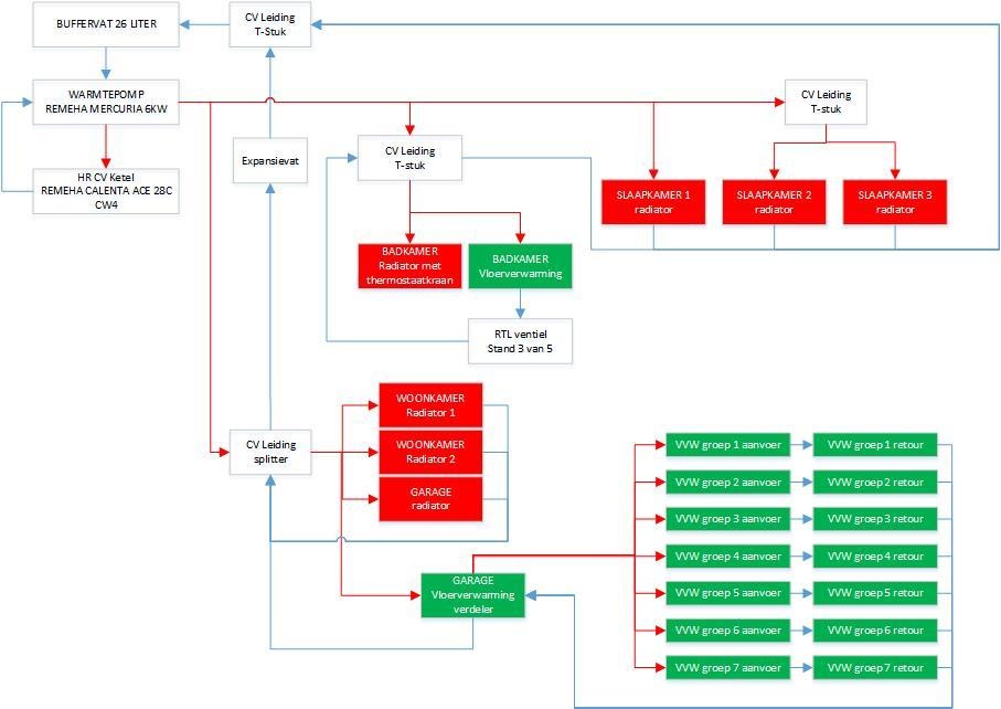
Schema lijkt nog niet helemaal correct: aan Badkamerradiator zit geen afvoer (blauwe leiding).TweakersOnly schreef op donderdag 27 februari 2020 @ 12:25:
Met enkele weken vertraging is alsnog de de verdeler van vloerverwarming aangepast: thermostaat en pomp zijn er tussenuit gehaald.
Schematisch ziet alles er nu zo uit:
[Afbeelding: Schema cv leidingen]
De vloer wordt nu inderdaad warm, maar met enkel vloerverwarming aan heb ik nog steeds last van pendelen van de warmtepomp en een verbruik van ongeveer 1600 watt vanuit warmtepomp. Daarbij maakt de compressor dus hoge toeren daarbij dus ook erg hoorbaar vanuit woonkamer.
Het waterdebiet volgens warmtepomp is 17,5 liter per minuut.
Zet ik alle radiatoren open, dan zakt verbruik terug naar ongeveer 700 watt. Dat is echter niet gewenst, radiatoren op slaapkamer wil ik sowieso dichthouden.
Ik draai warmtepomp op WAR. Volgens specificaties zou verbruik van de warmtepomp gemiddeld 2100 kWh per jaar zijn, even omgerekend op 500 watt voor een half jaar. Daar zit ik dus nu ruim boven.
Kan iemand mij nog verder op weg helpen?
Buffervat in serie is alleen nodig bij onvoldoende systeeminhoud, dus hier nutteloos.
Als delta T hoog c.q. de T-retour laag is, betekent dit dat er veel warmte wordt afgegeven.
De vraag is dan waarom:
- is de flow te laag waardoor het water veel tijd heeft om warmte af te geven c.q. te verliezen? Gezien de eerdere leidingruis en dunne slang zou ik dit eerst checken. Meet eens de verschillen in debiet met slaapkamerradiatoren open en dicht.
- is de vloer nog steeds koud?
- wordt er veel warmte afgegeven via de andere afgiftesystemen (radiatoren/vloerverwarming badkamer)?
- is de isolatie onvoldoende (vloer, leidingen)?
EDIT: zie net de 2 laatste reacties: eens met @Grolsch v.w.b. uitproberen en @LangeFries .
Mitsubishi Zubadan 11,2 kW; 14500 Wp (6100 Oost en 8400 West)
Er zijn meerdere reacties van mensen die zich afvragen of flow wellicht te laag is. Ik zie 2 haakse bochten in aanvoer en in retour, dat is nou niet bepaald stroomsnelheid-bevorderend. En wat me opvalt is dat uit de muur aanvoer en retour een maatje smaller zijn, welke diameter is dat? En dan zit je buffer ook nog in serie met een zooi bochten, flow-technisch allemaal niet ideaal. Ondanks dat alles hoop ik voor je dat je vloer toch nog niet opgewarmd is en de Delta T nog kleiner zal worden...TweakersOnly schreef op donderdag 27 februari 2020 @ 12:25:
Met enkele weken vertraging is alsnog de de verdeler van vloerverwarming aangepast: thermostaat en pomp zijn er tussenuit gehaald.
[Afbeelding: Verdeler nieuw]
Stooklijn op warmtepomp is ingesteld op 20@31 en -20@39 graden.
Aanvoertemperatuur vloerverwarming is 30 graden, retourtemperatuur 22,6 graden.
Per groep is aanvoertemperatuur gemiddeld 29,7 graden (bereik 28,8 tot 30,7 graden) en retourtemperatuur 22,7 graden (bereik 20,7 tot 24,5 graden)
De vloer wordt nu inderdaad warm, maar met enkel vloerverwarming aan heb ik nog steeds last van pendelen van de warmtepomp en een verbruik van ongeveer 1600 watt vanuit warmtepomp. Daarbij maakt de compressor dus hoge toeren daarbij dus ook erg hoorbaar vanuit woonkamer.
Het waterdebiet volgens warmtepomp is 17,5 liter per minuut.
Schematisch ziet alles er nu zo uit:
[Afbeelding: Schema cv leidingen]
Zet ik alle radiatoren open, dan zakt verbruik terug naar ongeveer 700 watt. Dat is echter niet gewenst, radiatoren op slaapkamer wil ik sowieso dichthouden.
Ik draai warmtepomp op WAR. Volgens specificaties zou verbruik van de warmtepomp gemiddeld 2100 kWh per jaar zijn, even omgerekend op 500 watt voor een half jaar. Daar zit ik dus nu ruim boven.
Kan iemand mij nog verder op weg helpen?
Koelmiddeltekort is gefikst. Draait weer als een zonnetje. COP 4,1 bij 2 a 3 graden buiten. Best goed dus. Windproef a.s. Zondag geloof ik. Staat nu met de condensor richting muur. Ben benieuwd. Komt ook nog iets met een weerstand je wisselen.
Elga | Valliant eco TEC plus VHR 30-34/5-5L | Kamstrup 602 |Nodo OTGW | Raspberry Pi 3B+/4B+|RFXcom rfxtrx433xl | UniFi netwerk | PVoutput 8.625 kWp
Nice! Ook het lek gevonden dus?Copitano schreef op donderdag 27 februari 2020 @ 20:36:
[...]
Koelmiddeltekort is gefikst. Draait weer als een zonnetje. COP 4,1 bij 2 a 3 graden buiten. Best goed dus. Windproef a.s. Zondag geloof ik. Staat nu met de condensor richting muur. Ben benieuwd. Komt ook nog iets met een weerstand je wisselen.
21xDMEGC 440wp (9240) ||| Pana 9j
Wat is dit nou weer? Lijkt niks, maar is dat ook zo?
https://www.duurzaambedri...73/warmtepomp-efficienter
https://www.duurzaambedri...73/warmtepomp-efficienter
Jep, lijkt er op.
Elga | Valliant eco TEC plus VHR 30-34/5-5L | Kamstrup 602 |Nodo OTGW | Raspberry Pi 3B+/4B+|RFXcom rfxtrx433xl | UniFi netwerk | PVoutput 8.625 kWp
Niets voor niets natuurlijk. Dit betekend, dat het koude gas nog iets kouder wordt en met de buitenlucht weer opgewarmt moet worden.
Nibe F2120-12,VVM320, 4440Wp LG NeonR 1425Wp Solarwatt ZZO
Top! Kunnen de mooie COP cijfertjes weer terug komen. Aankomende zaterdag hier de Kamstrup installeren.. de mbus usb module is nog niet binnen maar kan ik iig dagtotalen checken
[ Voor 8% gewijzigd door Daannn1987 op 27-02-2020 21:11 ]
21xDMEGC 440wp (9240) ||| Pana 9j
Klinkt als onzin, de compressor zal die "gewonnen energie" extra moeten gaan leveren om weer de zelfde druk op te bouwen en het gas rond te pompen.amarkest schreef op donderdag 27 februari 2020 @ 20:43:
Wat is dit nou weer? Lijkt niks, maar is dat ook zo?
https://www.duurzaambedri...73/warmtepomp-efficienter
Edit:
hmm het orginele artikel van de universiteit heeft een iets ander verhaal dan het nederlandse artikel achter de link, en ze hebben een artikel gepubliceert in het 2020 april nummer van Internaltional Journal of Refridgeration, een van de vele Elsevier uitgaven waar mensen artikelen publiceren omdat ze iets bedacht hebben dat niet de moeite waard is om een patent op aan te vragen, maar door te publiceren voorkom je dat iemand anders dat wel kan doen, mocht het toch nuttig blijken in de toekomst.
[ Voor 45% gewijzigd door PentaClover op 27-02-2020 21:36 ]
3200 Wp OZO+10000 Wp ZZW+3200 Wp WNW - Daikin 4MXM68N + 3 x FTXM20M2V1B + FTXA50A2V1BT - Vaillant AroTherm 125/5 & Boiler VIH RW 300/3 MR
Ik heb jaren terug de airco van een oude oldtimer Mercedes die ik toen had met extra koude middel laten vullen. Met het voorgeschreven gewicht koudemiddel koelde die wel, maar niet overtuigend. Door geleidelijk toevoegen van extra koudemiddel kreeg ik het ijs op de voorruit van de auto. Ik meen dat 750 gram voorgeschreven was en er uiteindelijk 950 gram ingegaan is. De compressor, leidingen, afdichtingen blijven goed. De auto heb ik nog jaren gereden en de airco bleef een koelkast.Copitano schreef op donderdag 27 februari 2020 @ 20:36:
[...]
Koelmiddeltekort is gefikst. Draait weer als een zonnetje. COP 4,1 bij 2 a 3 graden buiten. Best goed dus. Windproef a.s. Zondag geloof ik. Staat nu met de condensor richting muur. Ben benieuwd. Komt ook nog iets met een weerstand je wisselen.
Het lijkt mij dat je door het toevoegen van extra koudemiddel een betere COP krijgt. Er kan meer koudemiddel in de WP dan de veilige voorgeschreven hoeveelheid. Of het verstandig is omdat te doen betwijfel ik zeer.
Gasloos. Mitsubishi scr-m60v-200d-set. Zonnepanelen 5760wp. Marstek Venus E V2. 5,12 KWh
Die prijs kan best wel eens debiel hoog worden iddRol-Co schreef op donderdag 27 februari 2020 @ 17:51:
[...]
Kan beter een flesje r410 wegzetten voor "als"
@koevlaas2 ik zie een verdienmodel voor je Heb je geen rek in de opslag waar je kilootjes voor geintereseerde kan opslaan. Zelf mag ik dat spul niet kopen, maar reserveren bij jou mag vast wel
Waarom niet?twain4me schreef op donderdag 27 februari 2020 @ 22:07:
[...]
Die prijs kan best wel eens debiel hoog worden idd![]()
@koevlaas2 ik zie een verdienmodel voor je Heb je geen rek in de opslag waar je kilootjes voor geintereseerde kan opslaan. Zelf mag ik dat spul niet kopen, maar reserveren bij jou mag vast wel
https://www.ebay.de/sch/i...+kaltemittel+10kg&_sop=12
[ Voor 14% gewijzigd door Rol-Co op 27-02-2020 22:28 ]
Noord-Oost-Zuid-West 11640Wp Totaal Live, Netduino advanced pv logging
Ik lees veel aannames en verkeerde vergelijkingen... Een auto airco is geen warmtepomp, dus daar gaat het al scheef.pleio65 schreef op donderdag 27 februari 2020 @ 21:43:
[...]
Ik heb jaren terug de airco van een oude oldtimer Mercedes die ik toen had met extra koude middel laten vullen. Met het voorgeschreven gewicht koudemiddel koelde die wel, maar niet overtuigend. Door geleidelijk toevoegen van extra koudemiddel kreeg ik het ijs op de voorruit van de auto. Ik meen dat 750 gram voorgeschreven was en er uiteindelijk 950 gram ingegaan is. De compressor, leidingen, afdichtingen blijven goed. De auto heb ik nog jaren gereden en de airco bleef een koelkast.
Het lijkt mij dat je door het toevoegen van extra koudemiddel een betere COP krijgt. Er kan meer koudemiddel in de WP dan de veilige voorgeschreven hoeveelheid. Of het verstandig is omdat te doen betwijfel ik zeer.
Extra bijvullen, bovenop de voorgeschreven inhoud, heeft geen zin.
Het enige wat je bereikt is een vollere accumulator/vloeistofvat, of af en toe een slok vloeistof in de compressor. En daar kunnen ze slecht tegen kan ik je vertellen.
En vrij makkelijk aantoonbaar bij schade, dus geen garantie.
En hoeveel meer is dan de grens? En wanneer word te veel koudemiddel een probleem, lang altijd direct.
Het kan best zo zijn dat bij erg warm weer, tijdens SWW bedrijf er pas een probleem optreed.
Power inverters van ME hebben een speciale techniek om gas, wel of niet, te koelen in de accumulator.
Bij teveel koudemiddel, werkt deze techniek niet meer.
Dus gewoon niet aan beginnen en de voorschriften aanhouden.
@Rol-Co @Grolsch Wat betreft de prijs voor een kg R410a, wees daar niet al te bang voor.
Er komt geen gebruiksverbod op 410a, dus na 2030 mag er gewoon bijgevuld worden.
Al zal de prijs wel ooit gaan stijgen. Maar op dit moment is er juist een flinke daling. Nog geen €25/kg is het op dit moment.
En...je kunt in geval van nood altijd nog R32 gebruiken... Maar, niet doen zolang er nog R410a is in overvloed.
MG4 Luxury - Samsung A3050/AR7000 - Elga 3.0 - ME WSH-LN25I Diamond
Jij zoekt ruzie met @Zwerius , bij WP's noemen we het geen condensor maar verdamperCopitano schreef op donderdag 27 februari 2020 @ 20:36:
[...]
Koelmiddeltekort is gefikst. Draait weer als een zonnetje. COP 4,1 bij 2 a 3 graden buiten. Best goed dus. Windproef a.s. Zondag geloof ik. Staat nu met de condensor richting muur. Ben benieuwd. Komt ook nog iets met een weerstand je wisselen.
Minimale pompsnelheid op 60% leidt tot meer verbruik en net zoveel pendelverkeer, zelfs met extra radiatoren open. Instelling weer teruggezet naar 30%.Grolsch schreef op donderdag 27 februari 2020 @ 16:12:
Dat lijkt me wel, trial & error zou ik zeggen, zet hem eens op 60% en kijk wat er met je dT gebeurt.
Daarbij ook eens gekeken naar parameters op warmtepomp zelf:
aanvoertemperatuur is 31-32graden
Retourtemperatuur is 28-29 graden
Warmtepomp staat op zolder. Retourleiding vanuit woonkamer naar zolder voelt koel aan. Retourleiding naar warmtepomp voelt ook koel aan, stuk koeler dan aanvoerleiding. Toch geeft warmtepomp dT van slechts 2-3 graden aan.
Ik kan het allemaal niet meer verklaren, onlogische gevolgen.
Ik heb er niet bij gestaan toen ze opnieuw gevuld hebben, maar er was bij een van de koppelingen inderdaad een kleine lek gemeten. Alle koppelingen van de koelleidingen zijn vervangen door en andere soort. Draait hier nu met 4 graden COP 4,1. Dat was ik voor die tijd ook wel gewend bij dezelfde buitentemperatuur. Deze maand wel kl*te COP door die lekkage. Volgende maand weer beter hoop ikpleio65 schreef op donderdag 27 februari 2020 @ 21:43:
[...]
Ik heb jaren terug de airco van een oude oldtimer Mercedes die ik toen had met extra koude middel laten vullen. Met het voorgeschreven gewicht koudemiddel koelde die wel, maar niet overtuigend. Door geleidelijk toevoegen van extra koudemiddel kreeg ik het ijs op de voorruit van de auto. Ik meen dat 750 gram voorgeschreven was en er uiteindelijk 950 gram ingegaan is. De compressor, leidingen, afdichtingen blijven goed. De auto heb ik nog jaren gereden en de airco bleef een koelkast.
Het lijkt mij dat je door het toevoegen van extra koudemiddel een betere COP krijgt. Er kan meer koudemiddel in de WP dan de veilige voorgeschreven hoeveelheid. Of het verstandig is omdat te doen betwijfel ik zeer.
Elga | Valliant eco TEC plus VHR 30-34/5-5L | Kamstrup 602 |Nodo OTGW | Raspberry Pi 3B+/4B+|RFXcom rfxtrx433xl | UniFi netwerk | PVoutput 8.625 kWp
Grolsch schreef op vrijdag 28 februari 2020 @ 00:08:
[...]
Jij zoekt ruzie met @Zwerius , bij WP's noemen we het geen condensor maar verdamper
Elga | Valliant eco TEC plus VHR 30-34/5-5L | Kamstrup 602 |Nodo OTGW | Raspberry Pi 3B+/4B+|RFXcom rfxtrx433xl | UniFi netwerk | PVoutput 8.625 kWp
Ik weet niet of @Zwerius nog vergeefjes over heeft, ik heb er ook al 1 verbruikt
Nee hoor, buiten blijft de condensorGrolsch schreef op vrijdag 28 februari 2020 @ 00:08:
[...]
Jij zoekt ruzie met @Zwerius , bij WP's noemen we het geen condensor maar verdamper
@Copitano Koelmonteur noem je die
[ Voor 6% gewijzigd door Oxellaar op 28-02-2020 07:55 ]
MG4 Luxury - Samsung A3050/AR7000 - Elga 3.0 - ME WSH-LN25I Diamond
Oxellaar schreef op vrijdag 28 februari 2020 @ 07:42:
[...]
Nee hoor, buiten blijft de condensor
@Copitano Koelmonteur noem je die
Nu ben ik de draad kwijt, wat is het nuZwerius schreef op woensdag 26 februari 2020 @ 12:26:
[...]
condensor moet zijn verdamper. Bij een WP tenminste, want we hadden het hier toch niet over een airco?
Op de foto is de aanvoer naar vloerverwarming wel erg dun? Normaal zou een groot deel van totaal aantal liters van de pomp toch door de vloerverwarming moeten? Vorige najaar zijn bij ons een groot deel van de leidingen vervangen en voor de radiator op zolder is de aan de achterkant de leiding 20 naar de eerste etage en geen 16 om om voldoende druk te houden. Wij hebben de CV beneden staan dus net andersom. Weet niet of dat bij een pomp op zolder ook zo geldt.TweakersOnly schreef op vrijdag 28 februari 2020 @ 00:21:
[...]
Warmtepomp staat op zolder. Retourleiding vanuit woonkamer naar zolder voelt koel aan. Retourleiding naar warmtepomp voelt ook koel aan, stuk koeler dan aanvoerleiding. Toch geeft warmtepomp dT van slechts 2-3 graden aan.
Ik kan het allemaal niet meer verklaren, onlogische gevolgen.
Als de verhouding te weinig water door de vloerverwarming dus teveel door de radiatoren bij 30% al zou voorkomen dan verdwijnt dat niet opeens bij het verhogen naar 60% pomp capaciteit.
Als de dT van de warmtepomp zo laag is en de dT van de vloerverwarming zo hoog 7 dan zou de dT van de radiatoren heel laag moeten zijn en daar gaat dan ook nog het grootste deel van het water doorheen. Of er is ergens een meetfout.
[ Voor 11% gewijzigd door space-one op 28-02-2020 10:12 ]
Begrijp me niet verkeerd. Als ik een opmerking maak, is dat niet bedoeld om iemand onderuit te halen.Grolsch schreef op vrijdag 28 februari 2020 @ 06:45:
Ik weet niet of @Zwerius nog vergeefjes over heeft, ik heb er ook al 1 verbruikt
Ik wil alleen graag het verhaal technisch juist houden, zodat ook de mensen die er wat minder in thuis zijn toch niet de weg kwijt raken.
En bovendien, ik ben ooit ook nog eens een paar jaar docent geweest (Saxion Hogeschool, hoewel dat toen nog gewoon HTS heette).
En dat soort mensen hebben nu een keer altijd een ontembare drang, om alles te verbeteren dat niet goed is
Zwerius Kriegsman
Om er nog een schepje bovenop te doen: in verwarmingsmodus is buiten de verdamper en binnen de condensor. Tijdens een defrost en in koelmodus draait het om, en is buiten de condensor en binnen de verdamperZwerius schreef op vrijdag 28 februari 2020 @ 11:24:
[...]
Begrijp me niet verkeerd. Als ik een opmerking maak, is dat niet bedoeld om iemand onderuit te halen.
Ik wil alleen graag het verhaal technisch juist houden, zodat ook de mensen die er wat minder in thuis zijn toch niet de weg kwijt raken.
En bovendien, ik ben ooit ook nog eens een paar jaar docent geweest (Saxion Hogeschool, hoewel dat toen nog gewoon HTS heette).
En dat soort mensen hebben nu een keer altijd een ontembare drang, om alles te verbeteren dat niet goed is
Oost: 3600WP en zuid: 3000WP PV, 9kW Panasonic split warmtepomp en Jaga Twin convectoren met zelfbouw DBE. CPC18 300 liter ZB. Clage 11kW naverwarmer.
Wat niet goed isFullpower schreef op vrijdag 28 februari 2020 @ 11:40:
[...]
Om er nog een schepje bovenop te doen: in verwarmingsmodus is buiten de verdamper en binnen de condensor. Tijdens een defrost en in koelmodus draait het om, en is buiten de condensor en binnen de verdamper
WH-MDC05H3E5, 5600 Wp zonnepanelen, 2 infrarood bad- en werkkamer, SWW Auer Edel water 100L, Daikin 2MXM50M9 airco met FTXM35N en FTXM20N
is dit niet gewoon een expansieturbine i.p.v. een expansieventiel?amarkest schreef op donderdag 27 februari 2020 @ 20:43:
Wat is dit nou weer? Lijkt niks, maar is dat ook zo?
https://www.duurzaambedri...73/warmtepomp-efficienter
Zal dan wel werken maar ik denk dat voor ons soort "kleine" WP's de kosten te hoog zijn voor die paar procent extra rendement.
zonnepit ; L/W WP Pana MDC05F3E5
Klopt. Is op zich ook niet nieuw.jaari schreef op vrijdag 28 februari 2020 @ 12:11:
[...]
is dit niet gewoon een expansieturbine i.p.v. een expansieventiel?
Zal dan wel werken maar ik denk dat voor ons soort "kleine" WP's de kosten te hoog zijn voor die paar procent extra rendement.
Is alleen nooit op kleinere apparaten toegepast omdat het niet lonend was.
Misschien dat bij productie van grote aantallen de prijs omlaag kan. En als dan ook de energieprijzen nog stijgen, komt het misschien een keer in de buurt van break even.
Bij de ca 2000 kWh jaarverbruik van mijn WP, zou die 2,3% dus 46 kWh/jaar betekenen.
Uitgaande van € 0,22/kWh zou dat dus voor mij een jaarlijkse besparingswaarde van ongeveer een tientje zijn.
Tja...........
Zwerius Kriegsman
Toch een kratje 🍺, tja het loont dus welZwerius schreef op vrijdag 28 februari 2020 @ 12:18:
[...]
Klopt. Is op zich ook niet nieuw.
Is alleen nooit op kleinere apparaten toegepast omdat het niet lonend was.
Misschien dat bij productie van grote aantallen de prijs omlaag kan. En als dan ook de energieprijzen nog stijgen, komt het misschien een keer in de buurt van break even.
Bij de ca 2000 kWh jaarverbruik van mijn WP, zou die 2,3% dus 46 kWh/jaar betekenen.
Uitgaande van € 0,22/kWh zou dat dus voor mij een jaarlijkse besparingswaarde van ongeveer een tientje zijn.
Tja...........
Je zou dan eerder een lager stand-by verbruik of een betere ciculatie pomp verwachten als je iets aan het rendement wilt verbeteren.Zwerius schreef op vrijdag 28 februari 2020 @ 12:18:
[...]
Klopt. Is op zich ook niet nieuw.
Is alleen nooit op kleinere apparaten toegepast omdat het niet lonend was.
Misschien dat bij productie van grote aantallen de prijs omlaag kan. En als dan ook de energieprijzen nog stijgen, komt het misschien een keer in de buurt van break even.
Bij de ca 2000 kWh jaarverbruik van mijn WP, zou die 2,3% dus 46 kWh/jaar betekenen.
Uitgaande van € 0,22/kWh zou dat dus voor mij een jaarlijkse besparingswaarde van ongeveer een tientje zijn.
Tja...........
[ Voor 3% gewijzigd door jaari op 28-02-2020 13:44 ]
zonnepit ; L/W WP Pana MDC05F3E5
En wat zou de meerprijs en levensduur zijn van zo'n ding?Ramon_1984 schreef op vrijdag 28 februari 2020 @ 12:19:
[...]
Toch een kratje 🍺, tja het loont dus wel
2x SE8K | 68x Talesun 300Wp | 16 oost, 16 west, 25 zuid, 11 noord | 20.400Wp | pvoutput.org | Mitsubishi Zubadan 14kW @ 50% vermogen
Vandaag een brief in de bus van Liander "Aan de bewoners van dit pand".
"U kunt kunt kiezen uit twee mogelijkheden:
1. U laat de gasaansluiting helemaal weghalen.
2. U laat de gasaansluiting opnieuw aansluiten."
Zijn er anderen die ook zo'n brief hebben ontvangen?
Los van de vraag hoe je in vredesnaam "een gasaansluiting opnieuw kunt aansluiten", krijg ik het idee dat me dit heel wat geld kan gaan kosten. Ervaringen hiermee?
"U kunt kunt kiezen uit twee mogelijkheden:
1. U laat de gasaansluiting helemaal weghalen.
2. U laat de gasaansluiting opnieuw aansluiten."
Zijn er anderen die ook zo'n brief hebben ontvangen?
Los van de vraag hoe je in vredesnaam "een gasaansluiting opnieuw kunt aansluiten", krijg ik het idee dat me dit heel wat geld kan gaan kosten. Ervaringen hiermee?
Huidig huis: All electric 2023 Weheat Blackbird 8kW warmtepomp + 2020 38 kWh Hyundai Ioniq Electric. Vorig huis: All electric energieneutraal: 2013 8.6 kWp PV + 2013 14 kW Fujitsu warmtepomp + 2020 38 kWh Hyundai Ioniq Electric.
Ik lees wat verder en er staat zomaar op pagina 2:
"Wij halen de gasaansluiting gratis voor u weg."
Dat valt dan erg mee.
"Wij halen de gasaansluiting gratis voor u weg."
Dat valt dan erg mee.
Huidig huis: All electric 2023 Weheat Blackbird 8kW warmtepomp + 2020 38 kWh Hyundai Ioniq Electric. Vorig huis: All electric energieneutraal: 2013 8.6 kWp PV + 2013 14 kW Fujitsu warmtepomp + 2020 38 kWh Hyundai Ioniq Electric.
Ter lering ende vermaeck....
Gas de deur uit doen: Gratis of toch niet? Deel 2
Gas de deur uit doen: Gratis of toch niet? Deel 2
Jan Treur schreef op vrijdag 28 februari 2020 @ 14:40:
Ik lees wat verder en er staat zomaar op pagina 2:
"Wij halen de gasaansluiting gratis voor u weg."
Dat valt dan erg mee.
Het is natuurlijk beide, dus is geen van beide fout. Want tijdens verwarmen is het de verdamper, tijdens een defrost of koelen is het de condensor.Grolsch schreef op vrijdag 28 februari 2020 @ 10:02:
[...]
[...]
Nu ben ik de draad kwijt, wat is het nuVerdamper of Condensor
Maar wat als "het" onderdeel defect is en je wilt een nieuwe bestellen? Dan bestel je een condensor. Zonder er bij te hoeven vermelden, of je aan het koelen of verwarmen bent.
Of je wilt een nieuwe fan voor het buitendeel, dan noemt men die condensorventilator.
Ook al heeft hij vaak de functie als verdamperventilator.
@Jan Treur Gewoon niets kiezen, geen reactie geven. Jij hebt toch nergens om gevraagd?
Met opnieuw aansluiten, zal men bedoelen dat de boel aan vervanging toe is?
[ Voor 11% gewijzigd door Oxellaar op 28-02-2020 14:55 ]
MG4 Luxury - Samsung A3050/AR7000 - Elga 3.0 - ME WSH-LN25I Diamond
*knip*, je bent niet verplicht het te lezen als het onderwerp je niet boeit
. Dit voegt in ieder geval niets toe.
[ Voor 80% gewijzigd door Zeehond op 28-02-2020 20:17 ]
Huidig huis: All electric 2023 Weheat Blackbird 8kW warmtepomp + 2020 38 kWh Hyundai Ioniq Electric. Vorig huis: All electric energieneutraal: 2013 8.6 kWp PV + 2013 14 kW Fujitsu warmtepomp + 2020 38 kWh Hyundai Ioniq Electric.
Nee, dat is een puur administratief proces: eenmalig 124 euro "aansluitkosten" betalen en dan maandelijks vastrecht betalen. Daar kom je automatisch in terecht als je de aansluiting naar de straat en de meter niet laat weghalen.Oxellaar schreef op vrijdag 28 februari 2020 @ 14:52:
@Jan Treur Gewoon niets kiezen, geen reactie geven. Jij hebt toch nergens om gevraagd?
Met opnieuw aansluiten, zal men bedoelen dat de boel aan vervanging toe is?
Ik denk dat ik dan toch maar kies voor gratis weghalen.
Ze geloven er blijkbaar niet in dat het gasnet in de toekomst nuttig gebruikt kan worden voor waterstof?
Huidig huis: All electric 2023 Weheat Blackbird 8kW warmtepomp + 2020 38 kWh Hyundai Ioniq Electric. Vorig huis: All electric energieneutraal: 2013 8.6 kWp PV + 2013 14 kW Fujitsu warmtepomp + 2020 38 kWh Hyundai Ioniq Electric.
je klaagt over een forum en gaat er daarna iets posten? Beetje kansloze reactie hier...Jan Treur schreef op vrijdag 28 februari 2020 @ 15:11:
[...]
Allemachtig, hoe kan hier een topic van 113 pagina's over volgeschreven worden? En dat is alleen nog maar Deel 2. Is er niets beters te doen?
Ja die 133 pagina's zijn erg nuttig geweest tot nu toe voor veel mensen die van gas af willen maar niet 900euro +/- willen betalen.
07B2 - http://pvoutput.org/list.jsp?userid=22724 [Zonneboiler + 38 zonnepanelen, Warmtepomp 11.2 Ecodan. Home-Assistant].
Heb een tijdje terug aangegeven dat ik een test ik uitvoeren met nachtverlaging.
Heb dit in 2 stappen gedaan en dat is vanaf:
23:00h -12:00h 20°C
12:00h - 16:00h 21°C
16:00h - 23:00h 22°C enz enz.
Dit heb ik gedaan vanaf 18-1 t/m 26-2. De rest van januari en februari tot nu toe heb ik continue 24/7 op 22°C.
Verschillen zijn er wel, maar wel klein.
Heb het verbruik teruggerekend naar verbruik per graaddag dit is gemeten met een youless meter
bij de WP.
De graaddag bepaling doe ik via de site https://www.degreedays.net/#generate en de kamer temperatuur is 21°C, want als we 22°C instellen is de temperatuur rond de 21°C
Weerstation is Rotterdam zestienhoven.
Resultaat:
Nachtverlaging: 0,92 kWh/graaddag
24/7: 0,94 kWh/graaddag
Mijn conclusie: nacht verlaging is net wat zuiniger. 0,02 kWh/graaddag (2,13%) t.o.v. 24/7 draaien.
via dezelfde site hadden we in 2019 3045graaddagen. Dat is op jaarbasis een kostenbesparing van maar een kleine €15.
Warmte gevoel. in de periode van nachtverlaging hadden we wel het gevoel dat het wat minder comfortabel was in huis.
Wij gaan voor comfort m.a.w. 24/7 draaien is comfortabeler. Die €15 nemen we maar voor lief.
Heb dit in 2 stappen gedaan en dat is vanaf:
23:00h -12:00h 20°C
12:00h - 16:00h 21°C
16:00h - 23:00h 22°C enz enz.
Dit heb ik gedaan vanaf 18-1 t/m 26-2. De rest van januari en februari tot nu toe heb ik continue 24/7 op 22°C.
Verschillen zijn er wel, maar wel klein.
Heb het verbruik teruggerekend naar verbruik per graaddag dit is gemeten met een youless meter
bij de WP.
De graaddag bepaling doe ik via de site https://www.degreedays.net/#generate en de kamer temperatuur is 21°C, want als we 22°C instellen is de temperatuur rond de 21°C
Weerstation is Rotterdam zestienhoven.
Resultaat:
Nachtverlaging: 0,92 kWh/graaddag
24/7: 0,94 kWh/graaddag
Mijn conclusie: nacht verlaging is net wat zuiniger. 0,02 kWh/graaddag (2,13%) t.o.v. 24/7 draaien.
via dezelfde site hadden we in 2019 3045graaddagen. Dat is op jaarbasis een kostenbesparing van maar een kleine €15.
Warmte gevoel. in de periode van nachtverlaging hadden we wel het gevoel dat het wat minder comfortabel was in huis.
Wij gaan voor comfort m.a.w. 24/7 draaien is comfortabeler. Die €15 nemen we maar voor lief.
Fossielbrandstofloos huis en -vervoer vanaf november 2024
Leuke test bedankt voor het delen.Wimhaw schreef op vrijdag 28 februari 2020 @ 15:49:
Heb een tijdje terug aangegeven dat ik een test ik uitvoeren met nachtverlaging.
Heb dit in 2 stappen gedaan en dat is vanaf:
23:00h -12:00h 20°C
12:00h - 16:00h 21°C
16:00h - 23:00h 22°C enz enz.
Dit heb ik gedaan vanaf 18-1 t/m 26-2. De rest van januari en februari tot nu toe heb ik continue 24/7 op 22°C.
Verschillen zijn er wel, maar wel klein.
Heb het verbruik teruggerekend naar verbruik per graaddag dit is gemeten met een youless meter
bij de WP.
De graaddag bepaling doe ik via de site https://www.degreedays.net/#generate en de kamer temperatuur is 21°C, want als we 22°C instellen is de temperatuur rond de 21°C
Weerstation is Rotterdam zestienhoven.
Resultaat:
Nachtverlaging: 0,92 kWh/graaddag
24/7: 0,94 kWh/graaddag
Mijn conclusie: nacht verlaging is net wat zuiniger. 0,02 kWh/graaddag (2,13%) t.o.v. 24/7 draaien.
via dezelfde site hadden we in 2019 3045graaddagen. Dat is op jaarbasis een kostenbesparing van maar een kleine €15.
Warmte gevoel. in de periode van nachtverlaging hadden we wel het gevoel dat het wat minder comfortabel was in huis.
Wij gaan voor comfort m.a.w. 24/7 draaien is comfortabeler. Die €15 nemen we maar voor lief.
Kan je wat meer vertellen over je installatie en de isolatie van je woning?
nieuwbouwwoning bj 2018 en is vrijstaand. EPC waarde (zonder32PV-panelen) is 0.6.Dewim1 schreef op vrijdag 28 februari 2020 @ 16:00:
[...]
Leuke test bedankt voor het delen.
Kan je wat meer vertellen over je installatie en de isolatie van je woning?
WP is Danfoss DHP IQ9 max met 180ltr boiler. (heet nu Thermia Iteq9)
Mijn WP is op dit forum behoorlijk zeldzaam.
Fossielbrandstofloos huis en -vervoer vanaf november 2024
Dat topic heeft ertoe geleid dat jij nu de optie gratis verwijderen krijgt aangeboden...
Jan Treur schreef op vrijdag 28 februari 2020 @ 15:11:
[...]
Allemachtig, hoe kan hier een topic van 113 pagina's over volgeschreven worden? En dat is alleen nog maar Deel 2. Is er niets beters te doen?
Jitta, gasloos, CO2&energieneutraal sinds oktober 2018, kraan dicht, geen slotje
Mijn beklag betreft de inefficientie van de netbeheerders die heeft geleid tot dit alles. Als ze e.e.a beter hadden aangepakt, was dat allemaal niet nodig geweest.peterpijpelink schreef op vrijdag 28 februari 2020 @ 15:46:
[...]
je klaagt over een forum en gaat er daarna iets posten? Beetje kansloze reactie hier...
Ja die 133 pagina's zijn erg nuttig geweest tot nu toe voor veel mensen die van gas af willen maar niet 900euro +/- willen betalen.
Huidig huis: All electric 2023 Weheat Blackbird 8kW warmtepomp + 2020 38 kWh Hyundai Ioniq Electric. Vorig huis: All electric energieneutraal: 2013 8.6 kWp PV + 2013 14 kW Fujitsu warmtepomp + 2020 38 kWh Hyundai Ioniq Electric.
Ja, precies. Ik kan er dankbaar voor zijn dat mensen de strijd aangegaan zijn met de slecht werkende netbeheerders.Jitta schreef op vrijdag 28 februari 2020 @ 16:15:
Dat topic heeft ertoe geleid dat jij nu de optie gratis verwijderen krijgt aangeboden...
[...]
Huidig huis: All electric 2023 Weheat Blackbird 8kW warmtepomp + 2020 38 kWh Hyundai Ioniq Electric. Vorig huis: All electric energieneutraal: 2013 8.6 kWp PV + 2013 14 kW Fujitsu warmtepomp + 2020 38 kWh Hyundai Ioniq Electric.
Volgens mij zitten er 1 in het verkeerde gedeelte van het forum, en dan nog klagen ook......
All electric. 14 kWp, Panasonic 5 kW, Marstek 5,12 KWh, Atlantic V4
Ik zal erover ophouden
Huidig huis: All electric 2023 Weheat Blackbird 8kW warmtepomp + 2020 38 kWh Hyundai Ioniq Electric. Vorig huis: All electric energieneutraal: 2013 8.6 kWp PV + 2013 14 kW Fujitsu warmtepomp + 2020 38 kWh Hyundai Ioniq Electric.
Jan Treur schreef op vrijdag 28 februari 2020 @ 14:37:
Vandaag een brief in de bus van Liander "Aan de bewoners van dit pand".
"U kunt kunt kiezen uit twee mogelijkheden:
1. U laat de gasaansluiting helemaal weghalen.
2. U laat de gasaansluiting opnieuw aansluiten."
Zijn er anderen die ook zo'n brief hebben ontvangen?
Los van de vraag hoe je in vredesnaam "een gasaansluiting opnieuw kunt aansluiten", krijg ik het idee dat me dit heel wat geld kan gaan kosten. Ervaringen hiermee?
[ Voor 8% gewijzigd door t.oswald op 28-02-2020 17:18 ]
WH-MDC05H3E5, 5600 Wp zonnepanelen, 2 infrarood bad- en werkkamer, SWW Auer Edel water 100L, Daikin 2MXM50M9 airco met FTXM35N en FTXM20N
-dubbel post-
[ Voor 95% gewijzigd door Noord27 op 28-02-2020 18:51 ]
Enexis Netbeheer Engineer | 8kW Daikin | 11,2kWp Solar Edge | 18kW Victron + 48kWh LFP | Enyaq iV First 60
@Ramon_1984
@thido
Vannacht vrijwel vriespunt geweest denk ik? Overdag ook aardig fris en nat. Capaciteit is enorm groot verschil met een Elga.
Verbruik tot vandaag 18:45 is 17kWh. Continu 21 graden op kamerthermostaat.
Ben nog steeds aan spelen met verschillende modi op de kamerthermostaat en settings vanuit het installateursmenu.
PS. Inmiddels schriftelijk bericht van RVO dat ze eenmalig 8 weken uitstel doen voor subsidie van de LG warmtepomp.
@thido
Vannacht vrijwel vriespunt geweest denk ik? Overdag ook aardig fris en nat. Capaciteit is enorm groot verschil met een Elga.
Verbruik tot vandaag 18:45 is 17kWh. Continu 21 graden op kamerthermostaat.
Ben nog steeds aan spelen met verschillende modi op de kamerthermostaat en settings vanuit het installateursmenu.
PS. Inmiddels schriftelijk bericht van RVO dat ze eenmalig 8 weken uitstel doen voor subsidie van de LG warmtepomp.
[ Voor 30% gewijzigd door Noord27 op 28-02-2020 19:24 ]
Enexis Netbeheer Engineer | 8kW Daikin | 11,2kWp Solar Edge | 18kW Victron + 48kWh LFP | Enyaq iV First 60
Das behoorlijk verbruik, ikke maar 14.Noord27 schreef op vrijdag 28 februari 2020 @ 18:49:
@Ramon_1984
@thido
Vannacht vrijwel vriespunt geweest denk ik? Overdag ook aardig fris en nat. Capaciteit is enorm groot verschil met een Elga.
Verbruik tot vandaag 18:45 is 17kWh. Continu 21 graden op kamerthermostaat.
Ben nog steeds aan spelen met verschillende modi op de kamerthermostaat en settings vanuit het installateursmenu.
PS. Inmiddels schriftelijk bericht van RVO dat ze eenmalig 8 weken uitstel doen voor subsidie van de LG warmtepomp.
[Afbeelding]
Paar dagen geleden deed je de wp nog uit, was warm zat in huis, en ikke maar door stoken.
1 PVoutput . Dongen NB
Ik heb vorig jaar per ongeluk veel te veel gekocht, ik heb nog wel 20 kg oid staan.twain4me schreef op donderdag 27 februari 2020 @ 22:07:
[...]
Die prijs kan best wel eens debiel hoog worden idd![]()
@koevlaas2 ik zie een verdienmodel voor je Heb je geen rek in de opslag waar je kilootjes voor geintereseerde kan opslaan. Zelf mag ik dat spul niet kopen, maar reserveren bij jou mag vast wel
13,1 kWp, Ecodan R32 7,5 , WTW ventilatie, Daikin FTXM35M(R) (5x), Doorstroomverwarmer, Douche WTW, Emco Novette Twin met LFP accu 51.2V 40Ah, Opel Vivaro DC L3H1 75kW (12-2022).
Nee niet over gas, wel een slimmeJan Treur schreef op vrijdag 28 februari 2020 @ 14:37:
Vandaag een brief in de bus van Liander "Aan de bewoners van dit pand".
"U kunt kunt kiezen uit twee mogelijkheden:
1. U laat de gasaansluiting helemaal weghalen.
2. U laat de gasaansluiting opnieuw aansluiten."
Zijn er anderen die ook zo'n brief hebben ontvangen?
Los van de vraag hoe je in vredesnaam "een gasaansluiting opnieuw kunt aansluiten", krijg ik het idee dat me dit heel wat geld kan gaan kosten. Ervaringen hiermee?
Elga | Valliant eco TEC plus VHR 30-34/5-5L | Kamstrup 602 |Nodo OTGW | Raspberry Pi 3B+/4B+|RFXcom rfxtrx433xl | UniFi netwerk | PVoutput 8.625 kWp
Onrustig gedrag heb je.Noord27 schreef op vrijdag 28 februari 2020 @ 18:49:
@Ramon_1984
@thido
Vannacht vrijwel vriespunt geweest denk ik? Overdag ook aardig fris en nat. Capaciteit is enorm groot verschil met een Elga.
Verbruik tot vandaag 18:45 is 17kWh. Continu 21 graden op kamerthermostaat.
Ben nog steeds aan spelen met verschillende modi op de kamerthermostaat en settings vanuit het installateursmenu.
PS. Inmiddels schriftelijk bericht van RVO dat ze eenmalig 8 weken uitstel doen voor subsidie van de LG warmtepomp.
[Afbeelding]
Kan je niet op war gaan draaien en de thermostaat even uitzetten?
Je aanvoerleidingen zijn nog steeds 16mm, dat verklaard de lange relatief hoge delta T.TweakersOnly schreef op donderdag 27 februari 2020 @ 13:03:
[...]
DeltaT vanuit vloerverwarming is nu 7 graden. Dat zou vrij normaal zijn, 7 groepen van ongeveer 90-100 meter lengte 10 cm hoh.
Welke aanpassingen kan ik nu het beste doen? Aanvoertemperatuur verlagen, zodat DeltaT lager wordt?
Ben een beetje flabbergasted moet ik eerlijk zeggen. Ik had gehoopt met aanpassen vloerverwarming verdeler dat alles netjes zou gaan werken.
Verder is 39c Ta bij -20c een idioot hoog getal, dat zou ook gewoon 30c oid moeten zijn (of wellicht minder) maar dan heb je dus dikkere aanvoerpijpen richting de verdeler nodig.
Met dikkere pijpen verkleint je delta T en neemt je WP gas terug bij bereiken doel Ta.
13,1 kWp, Ecodan R32 7,5 , WTW ventilatie, Daikin FTXM35M(R) (5x), Doorstroomverwarmer, Douche WTW, Emco Novette Twin met LFP accu 51.2V 40Ah, Opel Vivaro DC L3H1 75kW (12-2022).
Vvw of warmtepomp?TweakersOnly schreef op donderdag 27 februari 2020 @ 16:07:
[...]
Vloerverwarming draait nu zeker anderhalve dag volcontinu. Dan neem ik aan dat vloer volledig is opgewarmd?
Dus je staat al anderhalve dag 30 graden in je vloer te pompen? En je dt is nog 7 ? (Retour 23? ) En geen 23 in de kamer?
Dat moet je de vloer gaan isoleren denk ik.
Noord-Oost-Zuid-West 11640Wp Totaal Live, Netduino advanced pv logging
Gaan ze het vermogen,dus subsidiebedrag herbeoordeling?Noord27 schreef op vrijdag 28 februari 2020 @ 18:49:
@Ramon_1984
@thido
Vannacht vrijwel vriespunt geweest denk ik? Overdag ook aardig fris en nat. Capaciteit is enorm groot verschil met een Elga.
Verbruik tot vandaag 18:45 is 17kWh. Continu 21 graden op kamerthermostaat.
Ben nog steeds aan spelen met verschillende modi op de kamerthermostaat en settings vanuit het installateursmenu.
PS. Inmiddels schriftelijk bericht van RVO dat ze eenmalig 8 weken uitstel doen voor subsidie van de LG warmtepomp.
[Afbeelding]
Noord27 schreef op vrijdag 28 februari 2020 @ 18:49:
@Ramon_1984
@thido
Vannacht vrijwel vriespunt geweest denk ik? Overdag ook aardig fris en nat. Capaciteit is enorm groot verschil met een Elga.
Verbruik tot vandaag 18:45 is 17kWh. Continu 21 graden op kamerthermostaat.
Ben nog steeds aan spelen met verschillende modi op de kamerthermostaat en settings vanuit het installateursmenu.
PS. Inmiddels schriftelijk bericht van RVO dat ze eenmalig 8 weken uitstel doen voor subsidie van de LG warmtepomp.
[Afbeelding]
Wilde ik ook al zeggen, ik zit momenteel net aan de 15 en het is de hele dag 22+ (nu 22,3)reneeke1970 schreef op vrijdag 28 februari 2020 @ 20:47:
[...]
Das behoorlijk verbruik, ikke maar 14.
Paar dagen geleden deed je de wp nog uit, was warm zat in huis, en ikke maar door stoken.
WH-MDC09J + PAW-TD30C1E5-HI | 10.44 kWp O/W | Venus v3 - 5.12kWh V148 - CT003 V116 - BMS 112 - Modi:NOM
13,4 nu en dan heeft ie bijna de hele nacht aan 1 stuk gelopen.
Noord-Oost-Zuid-West 11640Wp Totaal Live, Netduino advanced pv logging
Vanuit zolder gaat er 22mm koperleiding naar kruipruimte. Vanaf kruipruimte 16mm witte leiding naar verdeler, ongeveer 4,5 meter lang.koevlaas2 schreef op vrijdag 28 februari 2020 @ 21:28:
Je aanvoerleidingen zijn nog steeds 16mm, dat verklaard de lange relatief hoge delta T.
Verder is 39c Ta bij -20c een idioot hoog getal, dat zou ook gewoon 30c oid moeten zijn (of wellicht minder) maar dan heb je dus dikkere aanvoerpijpen richting de verdeler nodig.
Met dikkere pijpen verkleint je delta T en neemt je WP gas terug bij bereiken doel Ta.
Bij één van de 7 vvw groepen stokt waterdoorvoer. Er gaat wel 30 graden vloer in, maar vloer is koud en retourtemperatuur is 20 graden. Niet eerder opgevallen, omdat precies op dit stuk vloer een tapijt ligt.
Maandag wordt vloerverwarming ontlucht en worden er ook flow meters geplaatst.
Voor de rest:
- Pompsnelheid warmtepomp staat nu op 80%, debiet is daarmee omhoog gegaan van 17 naar 20,5 liter per minuut.
- warmtepomp draait nu met stooklijn 25/5@35/-5 graden met open radiator badkamer, vloerverwarming badkamer en vloerverwarming begane grond op ongeveer 800 watt vermogen, ofwel 19 kWh per dag.
- De warmtepomp heft een aanvoer- en retourleiding naar zowel verwarmingscircuit als naar de cv ketel.
Ik lees de aanvoer- en retourtemperatuur vanuit parameters warmtepomp uit. Als cv ketel ingeschakeld wordt, loopt de parameter retourtemperatuur in warmtepomp op. Blijkbaar wordt zowel primaire als secundair circuit warmtepomp daarvoor gebruikt, wat een onbetrouwbaars waarde oplevert.
IMHO zijn de 16mm aanvoerleidingen nog steeds 1 van je/het probleemTweakersOnly schreef op vrijdag 28 februari 2020 @ 22:39:
[...]
Vanuit zolder gaat er 22mm koperleiding naar kruipruimte. Vanaf kruipruimte 16mm witte leiding naar verdeler, ongeveer 4,5 meter lang.
Bij één van de 7 vvw groepen stokt waterdoorvoer. Er gaat wel 30 graden vloer in, maar vloer is koud en retourtemperatuur is 20 graden. Niet eerder opgevallen, omdat precies op dit stuk vloer een tapijt ligt.
Maandag wordt vloerverwarming ontlucht en worden er ook flow meters geplaatst.
Voor de rest:
- Pompsnelheid warmtepomp staat nu op 80%, debiet is daarmee omhoog gegaan van 17 naar 20,5 liter per minuut.
- warmtepomp draait nu met stooklijn 25/5@35/-5 graden met open radiator badkamer, vloerverwarming badkamer en vloerverwarming begane grond op ongeveer 800 watt vermogen, ofwel 19 kWh per dag.
- De warmtepomp heft een aanvoer- en retourleiding naar zowel verwarmingscircuit als naar de cv ketel.
Ik lees de aanvoer- en retourtemperatuur vanuit parameters warmtepomp uit. Als cv ketel ingeschakeld wordt, loopt de parameter retourtemperatuur in warmtepomp op. Blijkbaar wordt zowel primaire als secundair circuit warmtepomp daarvoor gebruikt, wat een onbetrouwbaars waarde oplevert.
Kan je niet zelf ontluchten ?
13,1 kWp, Ecodan R32 7,5 , WTW ventilatie, Daikin FTXM35M(R) (5x), Doorstroomverwarmer, Douche WTW, Emco Novette Twin met LFP accu 51.2V 40Ah, Opel Vivaro DC L3H1 75kW (12-2022).
Het installeren van de Ecodan schiet mooi op. Alleen lijkt het er op dat mijn oude thermostaat niet bruikbaar is, tenminste het display blijft leeg. Het gaat om een aan/uit Honeywell Easystat T8400. Iemand enig idee of dit wel zou moeten werken?
Zo niet: Heeft iemand nog tips voor een goede aan/uit thermostaat die wel werkt met de Mitsu? Zonder klok is prima, 24/7 zelfde temperatuur.
Zo niet: Heeft iemand nog tips voor een goede aan/uit thermostaat die wel werkt met de Mitsu? Zonder klok is prima, 24/7 zelfde temperatuur.
WP: ME PUHZ-SW75YAA+EHST20D-VM2C2+ESP | EVSE: SmartEVSE v2 | PV: 11kWp Solax/Growatt
19kWh is niet slecht voor een dag als gisterenTweakersOnly schreef op vrijdag 28 februari 2020 @ 22:39:
[...]
Vanuit zolder gaat er 22mm koperleiding naar kruipruimte. Vanaf kruipruimte 16mm witte leiding naar verdeler, ongeveer 4,5 meter lang.
Bij één van de 7 vvw groepen stokt waterdoorvoer. Er gaat wel 30 graden vloer in, maar vloer is koud en retourtemperatuur is 20 graden. Niet eerder opgevallen, omdat precies op dit stuk vloer een tapijt ligt.
Maandag wordt vloerverwarming ontlucht en worden er ook flow meters geplaatst.
Voor de rest:
- Pompsnelheid warmtepomp staat nu op 80%, debiet is daarmee omhoog gegaan van 17 naar 20,5 liter per minuut.
- warmtepomp draait nu met stooklijn 25/5@35/-5 graden met open radiator badkamer, vloerverwarming badkamer en vloerverwarming begane grond op ongeveer 800 watt vermogen, ofwel 19 kWh per dag.
- De warmtepomp heft een aanvoer- en retourleiding naar zowel verwarmingscircuit als naar de cv ketel.
Ik lees de aanvoer- en retourtemperatuur vanuit parameters warmtepomp uit. Als cv ketel ingeschakeld wordt, loopt de parameter retourtemperatuur in warmtepomp op. Blijkbaar wordt zowel primaire als secundair circuit warmtepomp daarvoor gebruikt, wat een onbetrouwbaars waarde oplevert.
WH-MDC09J + PAW-TD30C1E5-HI | 10.44 kWp O/W | Venus v3 - 5.12kWh V148 - CT003 V116 - BMS 112 - Modi:NOM
Dat houdt niet over, 4,5 meter 16mm leiding zal de flow aardig knijpen.TweakersOnly schreef op vrijdag 28 februari 2020 @ 22:39:
[...]
Vanuit zolder gaat er 22mm koperleiding naar kruipruimte. Vanaf kruipruimte 16mm witte leiding naar verdeler, ongeveer 4,5 meter lang.
Dat hoort inderdaad niet, ik hoop voor je dat het lucht is, anders heb je een ander probleem.Bij één van de 7 vvw groepen stokt waterdoorvoer. Er gaat wel 30 graden vloer in, maar vloer is koud en retourtemperatuur is 20 graden. Niet eerder opgevallen, omdat precies op dit stuk vloer een tapijt ligt.
Maandag wordt vloerverwarming ontlucht en worden er ook flow meters geplaatst.
Dat is de eerste winst, hogere flow betekent lagere Ta, betekent betere COP.Voor de rest:
- Pompsnelheid warmtepomp staat nu op 80%, debiet is daarmee omhoog gegaan van 17 naar 20,5 liter per minuut.
Op een dag als gisteren is 19kWh niet slecht, stel COP van 4 = 76kWh thermisch, dus een krappe 8m3 gas ter vergelijking, gisteren was het bij ons in Twente de hele dag koud en 's middags guur met regen etc.- warmtepomp draait nu met stooklijn 25/5@35/-5 graden met open radiator badkamer, vloerverwarming badkamer en vloerverwarming begane grond op ongeveer 800 watt vermogen, ofwel 19 kWh per dag.
Dat is toch logisch- De warmtepomp heft een aanvoer- en retourleiding naar zowel verwarmingscircuit als naar de cv ketel.
Ik lees de aanvoer- en retourtemperatuur vanuit parameters warmtepomp uit. Als cv ketel ingeschakeld wordt, loopt de parameter retourtemperatuur in warmtepomp op. Blijkbaar wordt zowel primaire als secundair circuit warmtepomp daarvoor gebruikt, wat een onbetrouwbaars waarde oplevert.
Zodra je CV gaat helpen wordt de retourtemperatuur hoger, ik zou niet anders verwachten.
Voor wat betreft warmtepomp is dat inderdaad logisch. Als ik echter wil weten wat retourtemperatuur van primaire circuit is, heb ik niets aan de parameter. Omdat deze parameter zowel retourtemperatuur van primaire als naar cv-ketel samenvoegt. Moet ik even de leidingen handmatig meten.Grolsch schreef op zaterdag 29 februari 2020 @ 09:21:
Dat is toch logisch
Zodra je CV gaat helpen wordt de retourtemperatuur hoger, ik zou niet anders verwachten.
Anyway:
na aanpassen pompsnelheid en stooklijn draait warmtepomp de hele nacht met ongeveer 29-30 graden tA en 500 watt vermogen.
Ik heb zojuist wat metingen gedaan op vloerverwarming, via IR temperatuurmeter op buizen:
Aanvoer: 27,6 graden
Retour: 21,6 graden
Kamerthermostaat geeft 22 graden aan en de vloertemperatuur is tussen 23,5 en 26 graden, met uitzondering van de groep waar waterdoorvoer stokt.
Als je alle lopende groepen even dicht draait, word toch vanzelf alles door die slechte groep geperst, is lucht zo weg hoorTweakersOnly schreef op zaterdag 29 februari 2020 @ 09:40:
[...]
Voor wat betreft warmtepomp is dat inderdaad logisch. Als ik echter wil weten wat retourtemperatuur van primaire circuit is, heb ik niets aan de parameter. Omdat deze parameter zowel retourtemperatuur van primaire als naar cv-ketel samenvoegt. Moet ik even de leidingen handmatig meten.
Anyway:
na aanpassen pompsnelheid en stooklijn draait warmtepomp de hele nacht met ongeveer 29-30 graden tA en 500 watt vermogen.
Ik heb zojuist wat metingen gedaan op vloerverwarming, via IR temperatuurmeter op buizen:
Aanvoer: 27,6 graden
Retour: 21,6 graden
Kamerthermostaat geeft 22 graden aan en de vloertemperatuur is tussen 23,5 en 26 graden, met uitzondering van de groep waar waterdoorvoer stokt.
1 PVoutput . Dongen NB
De T8400 heeft externe voeding nodig en die levert de Hydrobox niet.Blackraven schreef op zaterdag 29 februari 2020 @ 00:14:
Het installeren van de Ecodan schiet mooi op. Alleen lijkt het er op dat mijn oude thermostaat niet bruikbaar is, tenminste het display blijft leeg. Het gaat om een aan/uit Honeywell Easystat T8400. Iemand enig idee of dit wel zou moeten werken?
Zo niet: Heeft iemand nog tips voor een goede aan/uit thermostaat die wel werkt met de Mitsu? Zonder klok is prima, 24/7 zelfde temperatuur.
Je kan de Mitsu controller gebruiken door de kabel te verlengen en de unit in de woonkamer te plaatsen, maar ik vind de hysteresis te groot.
Zelf heb ik goede ervaringen met de Panasonic PAC A2W RT: die is er zowel bedraad als draadloos (ff goed shoppen voor de prijzen, misschien heeft @koevlaas2 er nog een liggen). Hier kan je de hysteresis tot op 0,2 graden nauwkeurig instellen. Enig nadeel is dat er maar twee temperaturen kunnen worden ingesteld: een dag- en evt een nachttemperatuur. Maar wij draaien op basis van dezelfde ervaringen als @Wimhaw 24/7 WAR met thermostaat en dat bevalt uitstekend. Er zijn meer Mitsu gebruikers die dat ook zo doen.
Bij mij hangen de Mitsu controller en de Panasonic thermostaat naast elkaar.
[ Voor 3% gewijzigd door Remco45 op 29-02-2020 10:03 ]
Mitsubishi Zubadan 11,2 kW; 14500 Wp (6100 Oost en 8400 West)
Je kunt er zoveel debietmeters opzetten als je wil, maar bovenstaande laat zien dat je geen hoge flow hebt over de v.v. verdeler.TweakersOnly schreef op zaterdag 29 februari 2020 @ 09:40:
[...]
Voor wat betreft warmtepomp is dat inderdaad logisch. Als ik echter wil weten wat retourtemperatuur van primaire circuit is, heb ik niets aan de parameter. Omdat deze parameter zowel retourtemperatuur van primaire als naar cv-ketel samenvoegt. Moet ik even de leidingen handmatig meten.
Anyway:
na aanpassen pompsnelheid en stooklijn draait warmtepomp de hele nacht met ongeveer 29-30 graden tA en 500 watt vermogen.
Ik heb zojuist wat metingen gedaan op vloerverwarming, via IR temperatuurmeter op buizen:
Aanvoer: 27,6 graden
Retour: 21,6 graden
Kamerthermostaat geeft 22 graden aan en de vloertemperatuur is tussen 23,5 en 26 graden, met uitzondering van de groep waar waterdoorvoer stokt.
Is het geen mogelijkheid die 4,5 meter 16mm leiding te vervangen
Het toepassen van debietmeters zal de flow niet verhogen, dus je kunt niet meer dan alles zo ver mogelijk open zetten en groepen / zones die te warm worden iets knijpen.
Dit inregelen kun je ook doen op basis van dT, daar heb je ook geen flowmeters voor nodig.
Heb je een domotica systeem (bijv. domoticz) met temperatuur meting draaien? Dan heb je alleen nog maar een goedkoop wifi relais nodig om de Ecodan te schakelen.Blackraven schreef op zaterdag 29 februari 2020 @ 00:14:
Het installeren van de Ecodan schiet mooi op. Alleen lijkt het er op dat mijn oude thermostaat niet bruikbaar is, tenminste het display blijft leeg. Het gaat om een aan/uit Honeywell Easystat T8400. Iemand enig idee of dit wel zou moeten werken?
Zo niet: Heeft iemand nog tips voor een goede aan/uit thermostaat die wel werkt met de Mitsu? Zonder klok is prima, 24/7 zelfde temperatuur.
@TweakersOnly Eens met @GrolschGrolsch schreef op zaterdag 29 februari 2020 @ 10:07:
[...]
Je kunt er zoveel debietmeters opzetten als je wil, maar bovenstaande laat zien dat je geen hoge flow hebt over de v.v. verdeler.
Is het geen mogelijkheid die 4,5 meter 16mm leiding te vervangen
Het toepassen van debietmeters zal de flow niet verhogen, dus je kunt niet meer dan alles zo ver mogelijk open zetten en groepen / zones die te warm worden iets knijpen. [...]
Vandaar dat ik al aangaf dat dit mogelijk de "bottleneck" is: 16 mm Uponor heeft maar 12 mm inwendige diameter. Las nu dat de lengte ca. 4,5 meter is en 12 mm over die lengte is een forse weerstand.
Verder hebben flowmeters ook een (weliswaar lage) inwendige weerstand, dus daar wordt het niet beter van.
Is inderdaad ook een goede oplossing.doek55 schreef op zaterdag 29 februari 2020 @ 10:09:
[...]
Heb je een domotica systeem (bijv. domoticz) met temperatuur meting draaien? Dan heb je alleen nog maar een goedkoop wifi relais nodig om de Ecodan te schakelen.
Heb zelf ook wat monitoring en zou daar zo'n wifi-relais aan kunnen hangen, maar ben wel eens enkele dagen weg en de "W" wil graag een zo simpel mogelijk systeem: dat houdt de WAF hoog
[ Voor 23% gewijzigd door Remco45 op 29-02-2020 10:33 ]
Mitsubishi Zubadan 11,2 kW; 14500 Wp (6100 Oost en 8400 West)
De 16 mm leiding komt vanuit kruipruimte in de hal omhoog en gaat vervolgens via hal, keuken en aanbouw naar de verdeler in de garage. Zie plattegrond:Grolsch schreef op zaterdag 29 februari 2020 @ 10:07:
[...]
Je kunt er zoveel debietmeters opzetten als je wil, maar bovenstaande laat zien dat je geen hoge flow hebt over de v.v. verdeler.
Is het geen mogelijkheid die 4,5 meter 16mm leiding te vervangen

De leiding ligt bovengrond in de cementdekvloer, vooral omdat er in aanbouw geen kruipruimte is.

Volgens mij kan ik de leiding niet zonder hak-/breekwerk vervangen. Andere oplossing zou zijn om een nieuwe leiding aan te leggen door de kruipruimte en deze leiding af te doppen. Onder de aanbouw en garage heb ik echter geen kruipruimte.
Aangezien mijn woonkamer net geheel is gerenoveerd, heb ik geen zin om weer alles open te breken.
Ik zou niet weten hoe ik dan alsnog een 22mm leiding naar de garage krijg. Alle tips en triqs zijn welkom.
Wie weet er wat betrouwbare installatiebedrijven in midden Nederland om offertes op te vragen voor het instaleren van een warmtepomp . Een Panasonic H serie in combinatie meteen warmtepomp boiler ( Atlantic ) . De buitenunit wil ik graag in een schoorsteen cover op het schuine dak .
Ik heb gegoogeld maar ik kom er niet uit. Zie tussen de bomen het bos niet meer.
Ik heb gegoogeld maar ik kom er niet uit. Zie tussen de bomen het bos niet meer.
Moet je @koevlaas2 eens vragen, ik heb geen aandelen, maar krijg slechts 20% verkoopcommissiepicardo schreef op zaterdag 29 februari 2020 @ 10:42:
Wie weet er wat betrouwbare installatiebedrijven in midden Nederland om offertes op te vragen voor het instaleren van een warmtepomp . Een Panasonic H serie in combinatie meteen warmtepomp boiler ( Atlantic ) . De buitenunit wil ik graag in een schoorsteen cover op het schuine dak .
Ik heb gegoogeld maar ik kom er niet uit. Zie tussen de bomen het bos niet meer.
@TweakersOnly de situatie is zoals deze is, maar met flowmeters wordt het niet anders of beter, dus wat mij betreft jammer van het geld. Maar je krijgt de boel toch warm
[ Voor 3% gewijzigd door Grolsch op 29-02-2020 10:47 ]
Had DHS niet zoiets?picardo schreef op zaterdag 29 februari 2020 @ 10:42:
Wie weet er wat betrouwbare installatiebedrijven in midden Nederland om offertes op te vragen voor het instaleren van een warmtepomp . Een Panasonic H serie in combinatie meteen warmtepomp boiler ( Atlantic ) . De buitenunit wil ik graag in een schoorsteen cover op het schuine dak .
Ik heb gegoogeld maar ik kom er niet uit. Zie tussen de bomen het bos niet meer.
https://www.dutchheatpump.nl/
https://www.hydrotopworks.nl/producten/hydrocap/
[ Voor 4% gewijzigd door AUijtdehaag op 29-02-2020 11:01 ]
Klopt ja .. Ik er verschillende gezien maar nog niemand die ze installeert...
Ook deze bijvoorbeeld http://wattz.nu/
Zullen er maar weinig zijn die je dak open willen zagen en garantie op waterdicht willen gevenpicardo schreef op zaterdag 29 februari 2020 @ 11:19:
[...]
Klopt ja .. Ik er verschillende gezien maar nog niemand die ze installeert...
Ook deze bijvoorbeeld http://wattz.nu/
1 PVoutput . Dongen NB
Het is weinig anders dan een dakraam of dakkapel. Ik denk alleen niet dat ik een dakraam door een koeltechnicus zou laten doen.reneeke1970 schreef op zaterdag 29 februari 2020 @ 11:24:
[...]
Zullen er maar weinig zijn die je dak open willen zagen en garantie op waterdicht willen geven
Dit topic is gesloten.
![]()