Tibber; 3-fase Victron ESS, 38,4 kWh opslag; gasloos sinds 2013; Nibe F1245-10PC; SAP; HomeSeer4; Proxmox 8
Ik wil ook graag beginnen met een instalatie zoals ongeveer hier op de foto te zien is.
Ik heb zelf niet zo veel ervaaring met stroom. Maar mijn in de familie is iemand die er wel veel verstand van heeft.
Dit plaatje geeft mij een goed overzicht. Heb je toevalling hier ook een diagram van? voor een overzicht dat laat zien waar de kabels heen gaan?
Groeten
Serienummer
Als je in het forum terug zoekt kun je heel goed de opbouw zien. En dus meer detail waar de kabels heen gaan. Er zijn ook vergelijkbare systemen waarvan je het kan zien. Volgens mij het beste te starten met teruglezen in juli /augustus 2023.serienummer schreef op zaterdag 24 augustus 2024 @ 14:01:
[...]
Ik wil ook graag beginnen met een instalatie zoals ongeveer hier op de foto te zien is.
Ik heb zelf niet zo veel ervaaring met stroom. Maar mijn in de familie is iemand die er wel veel verstand van heeft.
Dit plaatje geeft mij een goed overzicht. Heb je toevalling hier ook een diagram van? voor een overzicht dat laat zien waar de kabels heen gaan?
Groeten
Serienummer
Plaats dan ook gelijk class T zekeringen of gelijkwaardig i.p.v. de Mega zekeringen.
Tibber; 3-fase Victron ESS, 38,4 kWh opslag; gasloos sinds 2013; Nibe F1245-10PC; SAP; HomeSeer4; Proxmox 8
Zou je bijvoorbeeld z'n class T zekering (even als voorbeeld) 120A kunnen plaatsen en daarvoor een 80A automaat. Zo zal niet snel je 120A eruit klappen waar je met gereedschap moet gaan vervangen. De 80A automaat kan je dan makkelijk resetten.
Nu lees ik wel dat deze automaten thermisch zijn en dus 80A onder full load niet klapt. >2 min op 130% load wel * precieze waardes staan bij de specs van de automaat maar om en nabij klopt bovenstaand wel.
Z'n automaat heb je al rond de 15 euro en lijkt mij wel iets wat het gebruik gemak verhoogt (overigens kan hiermee dan ook de spanning afschakelen)
Dus in gedachten DC automaat op de verwachte maximale stroom. Class T zekering op max stroom welke veilig is voor je configuratie.
Taal fouten inbegrepen ;)
Mijn AI Art YouTube kanaal
Die familie lid zal zich ook moeten in-leren in deze materie; 48 Volt gelijkstroom, >100 A continu stromen, brandveiligheid, dat kan jij ook wel.serienummer schreef op zaterdag 24 augustus 2024 @ 14:01:
[...]
Ik wil ook graag beginnen met een installatie zoals ongeveer hier op de foto te zien is.
Ik heb zelf niet zo veel ervaring met stroom. Maar mijn in de familie is iemand die er wel veel verstand van heeft.
Zelf ben ik sinds 1987 elektromonteur (met wat uitstapjes richting elektronica) maar thuis accu's op Victron niveau is voor mij ook nieuw.
Begin met één Victron Multiplus GX en één accu.. vervolgens wordt interessant en doe je elk jaar er wat bij.. en voor je het weet heb je een nieuwe hobby
20x JA Solar 6.9KW; Fronius Symo 7.0; Panasonic 7H Mono; Atlantic Explorer V4; https://www.astrobin.com/users/naturalcolor/
Helemaal mee eens. Iedere situatie is anders. Je kan niet zomaar schema x nemen en dat nabouwen.natural colour schreef op zaterdag 24 augustus 2024 @ 15:49:
[...]
Die familie lid zal zich ook moeten in-leren in deze materie; 48 Volt gelijkstroom, >100 A continu stromen, brandveiligheid, dat kan jij ook wel.
Zelf ben ik sinds 1987 elektromonteur (met wat uitstapjes richting elektronica) maar thuis accu's op Victron niveau is voor mij ook nieuw.
Begin met één Victron Multiplus GX en één accu.. vervolgens wordt interessant en doe je elk jaar er wat bij.. en voor je het weet heb je een nieuwe hobby
Je zou toch moeten beginnen met je gebruikerseisen en dat omzetten in een functionele specificatie die je vervolgens weer vertaalt naar gedetailleerde design specificatie.
Hier vorig jaar begonnen en dit jaar de opslagcapaciteit uitgebreid. Mochten de AC PV omvormers ooit defect gaan dan worden ze vervangen door een DC exemplaar. Zo heb je een hobby voor de rest van je leven.
Tibber; 3-fase Victron ESS, 38,4 kWh opslag; gasloos sinds 2013; Nibe F1245-10PC; SAP; HomeSeer4; Proxmox 8
Harstikke bedankt voor jullie tips. Deze ga ik zeker tot mij nemen.
Mijn zwager is elektromonteur, hij heeft onze warmtepomp geïnstalleerd. En we zijn beide aan het onderzoeken hoe we dit gaan installeren. Uiteraard alle YouTube filmpjes van alle bekende Nederlanders zoals hallewijn enz. gezien.
Ik was al begonnen met het terug lezen vanaf pagina 1. Erg interessant allemaal
Ik heb een 3 fasen meterkast. Ik zou voorlopig 2 Victrons mp2 willen hebben met daarop de accu verdeeld.
Ik neem aan dat het best mogelijk is om de 3e fase later te voorzien van een mp2.
Ik heb allemaal kleine vragen in de trant van, kan je inderdaad later nog uitbreiden, Kan je voor fase 1 een 5000k m2 gebruiken en voor fase 2 een 3000k mp2. Maar ik ga eerst lezen en mocht ik dan nog vragen hebben dan zou ik ze eventueel hier nog kunnen vragen aan jullie.
Nogmaals bedankt.
Groeten
Serienummer
De indeling van het schema komt overeen met de plaatsing van de modules in mijn groepenkast, maar wellicht heb je er toch iets aan.
:strip_exif()/f/image/XVXlsexthXAeaWne02g4Lkuv.jpg?f=fotoalbum_large)
De hoofdschakelaar (1) krijgt zijn voeding van de hoofd-elektriciteis-meter. Hiervandaan gaat een 6 mm2 leiding naar verdeelblok (2). Ook alle andere 'hoofd' verbindingen zijn 6 mm2.
Ik heb 1 stuks om-schakelaar (3). Deze kan (stand I) de net-spanning van verdeelblok (2) rechtstreeks doorgeven aan de kritieke groepen in huis (4).
Vanuit verdeelblok (2) gaat een aftakking via een extra elektriciteitsmeter (5) naar een ander verdeelblok (6) voor voeding van de niet-kritieke groepen (7) en naar een Alamat ( 8 ) voor de aanvoer van de Victron-installatie (9).
De retour van de Victron-installatie (10) gaat via een Alamat (11) naar de tweede invoer (12) van de omschakelaar (3).
Blijft over te noemen de aanvoer van de lader van de elektrische auto (13). Deze is rechtstreeks aangesloten op verdeelblok (2) na de hoofdschakelaar en blijft dus buiten alle Victron-dingen en extra elektriciteitsmeters etc.
De zonnepanelen gaan via elektriciteitsmeter (14) naar een eigen Alamat (15) en van daar naar de uitgang van de omschakelaar (3). De zonnepanelen 'voeden' dus de op dat moment actieve stroombron, ofwel de net-spanning, ofwel de Victron AC OUT.
De blauwe 'N' vakken van de verdelers worden gebruikt voor de N-draden. Deze zijn niet getekend.
Ja zeer mooi schema. Hier kan ik wel wat mee.
Ik zie dat je de victron met nummers 9 en10 hebt aangesloten. Ik was in de verondersteling dat de AC-in een bidirectioneel was. Of heb je er bewust voor gekozen voor de "Critical load"
Groeten
Serienummer
Correct. Ik vond/vind de off-grid optie essentieel.serienummer schreef op zondag 25 augustus 2024 @ 19:19:
Ik zie dat je de victron met nummers 9 en10 hebt aangesloten. Ik was in de verondersteling dat de AC-in een bidirectioneel was. Of heb je er bewust voor gekozen voor de "Critical load"
@serienummerserienummer schreef op zondag 25 augustus 2024 @ 19:19:
@MJ de Bruijn
Ja zeer mooi schema. Hier kan ik wel wat mee.
Ik zie dat je de victron met nummers 9 en10 hebt aangesloten. Ik was in de verondersteling dat de AC-in een bidirectioneel was. Of heb je er bewust voor gekozen voor de "Critical load"
Groeten
Serienummer
Ik neem aan dat je voldoende kennis heb. Er moet wel aan een aantal randvoorwaarden voldaan worden om het zo aan te mogen sluiten.
Tibber; 3-fase Victron ESS, 38,4 kWh opslag; gasloos sinds 2013; Nibe F1245-10PC; SAP; HomeSeer4; Proxmox 8
[ Voor 6% gewijzigd door Impossibl3 op 25-08-2024 21:09 ]
PV 5.590 Wp Enphase, 2.700 Wp Growatt - Easee laadpaal - Itho Amber 95 WP
Ja hoor dat kan tegelijkertijd.Impossibl3 schreef op zondag 25 augustus 2024 @ 21:09:
Kan de multiplus trouwens gelijktijdig op de ACin en ACout1 stroom leveren vanaf de batterij? Dus het huis achter ACout1 en de laadpaal achter de hoofdschakelaar waar ook de ACin op staat. Dit zodat de laadpaal wel in de duren uren rustig met PV overschot wat in de Multiplus zit geladen kan worden. Of moet de laadpaal dan achter ACout2?
Tibber; 3-fase Victron ESS, 38,4 kWh opslag; gasloos sinds 2013; Nibe F1245-10PC; SAP; HomeSeer4; Proxmox 8
(overigens 9 & 10 moeten omgewisseld worden, anders heb je je uitgang op je ingang?)

DPC Chef-kok :)
Als maker van dit systeem ben ik best benieuwd welke randvoorwaarden je bedoelt.John245 schreef op zondag 25 augustus 2024 @ 19:52:
Er moet wel aan een aantal randvoorwaarden voldaan worden om het zo aan te mogen sluiten.
Ik heb elektriciteitsmeter (5) gedefinieerd als primaire energie-meter. Deze meet het huis-verbruik zonder auto-laadstation en zonder zonne-energie.Xanquezer schreef op maandag 26 augustus 2024 @ 11:51:
Let wel op dat je je Victron 3 fase installatie achter de energie meter hangt zodat je kan zien wanneer de spanning weg is en wat je verbruik is.. ( 1 > 5 > 9 )
Als er geen netspanning is stelt de Victron dit zelf vast via spanning op AC-IN (Alarm GridLost).
Nee hoor.(overigens 9 & 10 moeten omgewisseld worden, anders heb je je uitgang op je ingang?)
De AC-IN loopt van hoofdschakelaar (1) --> verdeelblok (2) --> elektriciteitsmeter (5) --> verdeelblok (6) --> Alamat ( 8 ) naar Victron AC-IN (9). Allemaal rode lijnen.
De verbruiks-kant loopt van Victron AC-OUT (10) --> Alamat (11) --> Keuze-schakelaar (3) naar huis-verbruik (4). Paarse lijnen
Ah, oke, het is moeilijk om je even te volgen mbt flow chart, nu snap ik het.MJ de Bruijn schreef op maandag 26 augustus 2024 @ 12:08:
Nee hoor.
De AC-IN loopt van hoofdschakelaar (1) --> verdeelblok (2) --> elektriciteitsmeter (5) --> verdeelblok (6) --> Alamat ( 8 ) naar Victron AC-IN (9). Allemaal rode lijnen.
De verbruiks-kant loopt van Victron AC-OUT (10) --> Alamat (11) --> Keuze-schakelaar (3) naar huis-verbruik (4). Paarse lijnen
thnx
DPC Chef-kok :)
o.a. moet de impedantie van het foutstroomcircuit voldoende laag zijn.MJ de Bruijn schreef op maandag 26 augustus 2024 @ 11:53:
[...]
Als maker van dit systeem ben ik best benieuwd welke randvoorwaarden je bedoelt.
Tibber; 3-fase Victron ESS, 38,4 kWh opslag; gasloos sinds 2013; Nibe F1245-10PC; SAP; HomeSeer4; Proxmox 8
Uhhh... Praat me svp even bij.John245 schreef op maandag 26 augustus 2024 @ 12:38:
o.a. moet de impedantie van het foutstroomcircuit voldoende laag zijn.
Ik snap de individuele woorden, maar kun je aangeven waar dit het schema 'raakt' ?
Dit raakt je schema bij de keuze of je de MP's beveilig met een installatieautomaat of aardlekautomaat. Ik denk dat ze het hier duidelijker uitleggen.MJ de Bruijn schreef op maandag 26 augustus 2024 @ 12:46:
[...]
Uhhh... Praat me svp even bij.
Ik snap de individuele woorden, maar kun je aangeven waar dit het schema 'raakt' ?
Tibber; 3-fase Victron ESS, 38,4 kWh opslag; gasloos sinds 2013; Nibe F1245-10PC; SAP; HomeSeer4; Proxmox 8
Zodra dit niet meer het geval is ben je sowieso "verplicht" een aardlek schakelaar/automaat te gebruiken ivm beveiliging van de kabel tussen meterkast en onderverdeler/MP.
Persoonlijk zou ik dan gewoon altijd voor een aardlek schakelaar/automaat gaan, weet je ook dat het goed zit.
Hoogst waarschijnlijk goedkoper ook dan de juiste apparatuur aanschaffen om de impedantie van het foutstroomcircuit te meten.
3600 Wp op 0° (vrijwel plat) | 3900Wp op 10°
Hier netjes een aardlek. Voor dat kleine beetje geld bespaar ik niet op veiligheid.Jazsie schreef op maandag 26 augustus 2024 @ 13:43:
Hmmz, je zou enkel dan mogelijk zonder aardlek schakelaar/automaat kunnen wanneer de MP naast je meterkast zit of in ieder geval binnen handbereik van de meterkast.
Zodra dit niet meer het geval is ben je sowieso "verplicht" een aardlek schakelaar/automaat te gebruiken ivm beveiliging van de kabel tussen meterkast en onderverdeler/MP.
Persoonlijk zou ik dan gewoon altijd voor een aardlek schakelaar/automaat gaan, weet je ook dat het goed zit.
Hoogst waarschijnlijk goedkoper ook dan de juiste apparatuur aanschaffen om de impedantie van het foutstroomcircuit te meten.
Tibber; 3-fase Victron ESS, 38,4 kWh opslag; gasloos sinds 2013; Nibe F1245-10PC; SAP; HomeSeer4; Proxmox 8
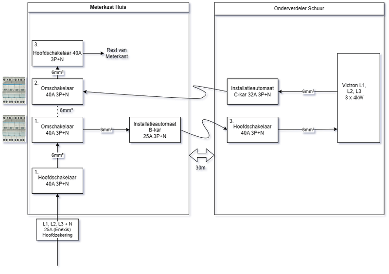
Ik heb mijn schema wat aangepast aan de hand van jullie input, en heb nummertjes toegevoegd
/f/image/gAcpqOgyUVv2ban7TdnDJM22.png?f=fotoalbum_large)
Ik zie dat er wat verwarring is over de 2 omschakelaars, ik zal even proberen dit zo goed mogelijk toe te lichten; dit betreft de Hager SFT440 I - O - II omschakelaars.
Wat betreft Omschakelaar 1, Deze krijgt input van hoofdschakelaar 1. Output 1 zal naar Omschakelaar 2 (zie stippellijntje) gaan en output 2 naar de schuur voor de Multis.
Wat betreft Omschakelaar 2, Deze krijgt input 1 van omschakelaar 1 en input 2 van de multis, output wordt Hoofdschakelaar 3.
Dit is een wellicht verwarrend maar door deze omschakelaars kan ik het hele victron systeem omzeilen en gewoon het grid gebruiken als source. Wel zo fijn en zo veilig lijkt me. En zoals @John245 aangeeft, dit heb ik afgekeken van de documentatie van Victron

Waar ik nog niet zo zeker van ben, en velen met mij als ik het zo lees (ook andere fora) is bijvoorbeeld de B25A automaat. Dit was een Aardlekautomaat C25A 300mA maar heb deze ff aangepast naar een automaat omdat ik veel feedback kreeg dat de alamat alleen maar gezeik gaat opleveren, omdat alamats eigenlijk niet gebruikt worden bij omvormers vanwege hun capacitieve stroom. Echter, zoals te zien is zit achter deze automaat 30 meter kabel in de grond naar de schuur. Stel, ik of iemand anders steekt perongeluk een schep in de kabel dan wil ik dat deze automaat/alamat direct afschakelt. Wat is hier nu het beste?
Wat betreft Hoofdschakelaar 3; Deze lijkt mij wel handig om in de schuur te hebben hangen zodat, als ik ga hobbyen aan mijn installatie, ik niet eerst naar mijn meterkast hoef om de AC-in spannings vrij te hebben.
Voor afgaande automaat van de multis (ik had hier voorheen een aardlekautomaat C32A 300mA voor bedacht, maar toch aangepast adh van jullie input) zit ik eigenlijk met het zelfde probleem als de andere automaat mee in mijn maag.
Wat betreft Hoofdschakelaar 3; Hier had ik inderdaad niet goed over nagedacht, deze moet uiteraard achter omschakelaar 2 zitten.
Uiteraard worden de beiden hoofdschakelaars (1 en 3) in de huismeterkast goed gelabeld.
Dus, wat zouden jullie doen met deze automaten (of toch aardlekautomaten

Ik zal deze ook posten in het grote victron ontwerp topic (Dank @MJ de Bruijn voor de tip)
In de schuur moet je geen hoofdschakelaar in je groepen-kast-gedeelte plaatsen.Apollo90 schreef op maandag 26 augustus 2024 @ 14:29:
Wat betreft Hoofdschakelaar 3; Deze lijkt mij wel handig om in de schuur te hebben hangen zodat, als ik ga hobbyen aan mijn installatie, ik niet eerst naar mijn meterkast hoef om de AC-in spannings vrij te hebben.
Gebruik werkschakelaars.
:strip_exif()/f/image/Jc1pOzVeRxhmUuRDjBs9PpRr.jpg?f=fotoalbum_large)
Ik heb van de brandweer vernomen dat dit voorschrift is.
[ Voor 10% gewijzigd door MJ de Bruijn op 26-08-2024 14:41 ]
Het maakt natuurlijk niet uit maar ik vind het prettiger om de I - 0 - II's bij de MP's te hebben.Apollo90 schreef op maandag 26 augustus 2024 @ 14:29:
Zoals ook al gepost in Het grote victron aansturingstopic ga ik nu ff over op deze meer geschikte draad.
Ik heb mijn schema wat aangepast aan de hand van jullie input, en heb nummertjes toegevoegd.
[Afbeelding]
Ik zie dat er wat verwarring is over de 2 omschakelaars, ik zal even proberen dit zo goed mogelijk toe te lichten; dit betreft de Hager SFT440 I - O - II omschakelaars.
Wat betreft Omschakelaar 1, Deze krijgt input van hoofdschakelaar 1. Output 1 zal naar Omschakelaar 2 (zie stippellijntje) gaan en output 2 naar de schuur voor de Multis.
Wat betreft Omschakelaar 2, Deze krijgt input 1 van omschakelaar 1 en input 2 van de multis, output wordt Hoofdschakelaar 3.
Dit is een wellicht verwarrend maar door deze omschakelaars kan ik het hele victron systeem omzeilen en gewoon het grid gebruiken als source. Wel zo fijn en zo veilig lijkt me. En zoals @John245 aangeeft, dit heb ik afgekeken van de documentatie van Victron.
Waar ik nog niet zo zeker van ben, en velen met mij als ik het zo lees (ook andere fora) is bijvoorbeeld de B25A automaat. Dit was een Aardlekautomaat C25A 300mA maar heb deze ff aangepast naar een automaat omdat ik veel feedback kreeg dat de alamat alleen maar gezeik gaat opleveren, omdat alamats eigenlijk niet gebruikt worden bij omvormers vanwege hun capacitieve stroom. Echter, zoals te zien is zit achter deze automaat 30 meter kabel in de grond naar de schuur. Stel, ik of iemand anders steekt perongeluk een schep in de kabel dan wil ik dat deze automaat/alamat direct afschakelt. Wat is hier nu het beste?
Wat betreft Hoofdschakelaar 3; Deze lijkt mij wel handig om in de schuur te hebben hangen zodat, als ik ga hobbyen aan mijn installatie, ik niet eerst naar mijn meterkast hoef om de AC-in spannings vrij te hebben.
Voor afgaande automaat van de multis (ik had hier voorheen een aardlekautomaat C32A 300mA voor bedacht, maar toch aangepast adh van jullie input) zit ik eigenlijk met het zelfde probleem als de andere automaat mee in mijn maag.
Wat betreft Hoofdschakelaar 3; Hier had ik inderdaad niet goed over nagedacht, deze moet uiteraard achter omschakelaar 2 zitten.
Uiteraard worden de beiden hoofdschakelaars (1 en 3) in de huismeterkast goed gelabeld.
Dus, wat zouden jullie doen met deze automaten (of toch aardlekautomaten) voor en na de multis?
Ik zal deze ook posten in het grote victron ontwerp topic (Dank @MJ de Bruijn voor de tip)
:fill(white):strip_exif()/f/image/G0ilSA0mVC6uGZorYvrQuVEK.png?f=user_large)
Tibber; 3-fase Victron ESS, 38,4 kWh opslag; gasloos sinds 2013; Nibe F1245-10PC; SAP; HomeSeer4; Proxmox 8
Inderdaad werkschakelaars zijn verplicht als je geen zicht heb op de schakelaars als je onderhoud uitvoer.MJ de Bruijn schreef op maandag 26 augustus 2024 @ 14:39:
[...]
In de schuur moet je geen hoofdschakelaar in je groepen-kast-gedeelte plaatsen.
Gebruik werkschakelaars.
[Afbeelding]
Ik heb van de brandweer vernomen dat dit voorschrift is.
Daarnaast is er de verplichting om een HS in de verdeler te hebben. "Iedere groepenkast moet verplicht in één handeling uit te schakelen zijn. Sinds 2005 is een hoofdschakelaar daarom verplicht in elke afzonderlijke groepenkast."
Tibber; 3-fase Victron ESS, 38,4 kWh opslag; gasloos sinds 2013; Nibe F1245-10PC; SAP; HomeSeer4; Proxmox 8
Aha, kijk aan dat is een goede tip. Weer wat geleerdMJ de Bruijn schreef op maandag 26 augustus 2024 @ 14:39:
[...]
In de schuur moet je geen hoofdschakelaar in je groepen-kast-gedeelte plaatsen.
Gebruik werkschakelaars.
[Afbeelding]
Ik heb van de brandweer vernomen dat dit voorschrift is.
Mogen de 2 hoofdschakelaars in de meterkast van het huis wel?
Als ik 25A over in totaal ongeveer 60 meter (30 heen en 30 terug) wil laten lopen zou ik er eigenlijk een 16mm² kabel van moeten maken volgens de meeste kabel calculators. Om deze lange kabels in geval van onderhoud te omzeilen maak ik de omschakelaars liever in de meterkast in het huis.John245 schreef op maandag 26 augustus 2024 @ 14:41:
[...]
Het maakt natuurlijk niet uit maar ik vind het prettiger om de I - 0 - II's bij de MP's te hebben.
[Afbeelding]
Yes, die gaat er uiteraard komen.John245 schreef op maandag 26 augustus 2024 @ 14:46:
[...]
Inderdaad werkschakelaars zijn verplicht als je geen zicht heb op de schakelaars als je onderhoud uitvoer.
Daarnaast is er de verplichting om een HS in de verdeler te hebben. "Iedere groepenkast moet verplicht in één handeling uit te schakelen zijn. Sinds 2005 is een hoofdschakelaar daarom verplicht in elke afzonderlijke groepenkast."
Welke alamats heb je gebruikt voor en na de installatie?
C karakteristiek en 300mA, waarom wel/niet?
Naar Victron Type A, B karakteristiek 25 A, 300 mA.Apollo90 schreef op maandag 26 augustus 2024 @ 15:29:
[...]
Aha, kijk aan dat is een goede tip. Weer wat geleerd
Mogen de 2 hoofdschakelaars in de meterkast van het huis wel?
[...]
Als ik 25A over in totaal ongeveer 60 meter (30 heen en 30 terug) wil laten lopen zou ik er eigenlijk een 16mm² kabel van moeten maken volgens de meeste kabel calculators. Om deze lange kabels in geval van onderhoud te omzeilen maak ik de omschakelaars liever in de meterkast in het huis.
[...]
Yes, die gaat er uiteraard komen.
Welke alamats heb je gebruikt voor en na de installatie?
C karakteristiek en 300mA, waarom wel/niet?
Van Victron terug. Type A, C karakteristiek 32 A, 30 mA (maar als ik het over mag doen wordt dit 300 mA) en misschien zelfs wel een selectieve.
Als je een groepenkast maakt in de schuur/garage moet daar ook een lastscheider in. Het meest overzichtelijk is een HS met rode knop.
[ Voor 7% gewijzigd door John245 op 26-08-2024 15:38 ]
Tibber; 3-fase Victron ESS, 38,4 kWh opslag; gasloos sinds 2013; Nibe F1245-10PC; SAP; HomeSeer4; Proxmox 8
Is een goede justificatie. Vergeet ook geen sloten te kopen voor de werkschakelaars.Apollo90 schreef op maandag 26 augustus 2024 @ 15:29:
Als ik 25A over in totaal ongeveer 60 meter (30 heen en 30 terug) wil laten lopen zou ik er eigenlijk een 16mm² kabel van moeten maken volgens de meeste kabel calculators. Om deze lange kabels in geval van onderhoud te omzeilen maak ik de omschakelaars liever in de meterkast in het huis.
Tibber; 3-fase Victron ESS, 38,4 kWh opslag; gasloos sinds 2013; Nibe F1245-10PC; SAP; HomeSeer4; Proxmox 8
Naar Victron Type A, B karakteristiek 25 A, 300 mA. Om "Selectief" te zijn met je C25A hoofdautomaat? De B schakelt sneller af dan C. Weet niet of selectiviteit kunt toepassen op karakteristieken.John245 schreef op maandag 26 augustus 2024 @ 15:35:
[...]
Naar Victron Type A, B karakteristiek 25 A, 300 mA.
Van Victron terug. Type A, C karakteristiek 32 A, 30 mA (maar als ik het over mag doen wordt dit 300 mA) en misschien zelfs wel een selectieve.
Als je een groepenkast maakt in de schuur/garage moet daar ook een lastscheider in. Het meest overzichtelijk is een HS met rode knop.
En waarom een type A en geen B afgaand van de victron? Dacht dat B meestal gebruikt wordt bij een omvormer? Sorry voor mijn vragen
Het is dan ook gedeeltelijk selectief.Apollo90 schreef op maandag 26 augustus 2024 @ 15:54:
[...]
Naar Victron Type A, B karakteristiek 25 A, 300 mA. Om "Selectief" te zijn met je C25A hoofdautomaat? De B schakelt sneller af dan C. Weet niet of selectiviteit kunt toepassen op karakteristieken.
En waarom een type A en geen B afgaand van de victron? Dacht dat B meestal gebruikt wordt bij een omvormer? Sorry voor mijn vragen
Er zit een trafo in de MP, daarom een type A.
Tibber; 3-fase Victron ESS, 38,4 kWh opslag; gasloos sinds 2013; Nibe F1245-10PC; SAP; HomeSeer4; Proxmox 8
Nog een kleine aanvulling over de werkschakelaars...Apollo90 schreef op maandag 26 augustus 2024 @ 15:29:
[Aha, kijk aan dat is een goede tip. Weer wat geleerd
Deze moeten tussen de toegangsdeur en de installatie.
Dus zodat je niet langs de installatie hoeft om erbij te komen.
Wat is wel een goede plek om mijn huidige 3fase MP48/3000 setje (met 1 daarvan GX, dus geen Cerbo nodig) aan te bieden aan een starter voor een heel zacht prijsje? Nu nog werkend te zien en per half september op de plank ivm overstap naar de 5000 of 8000 serie.
Wellicht zijn er meer upgraders die doorgroeien en 5000, 8000 of zelfs 10000 serie op de plank hebben liggen?
[ Voor 8% gewijzigd door HermanGast op 26-08-2024 20:46 ]
Gasloos, 14,99kWp, Ekrano, 70kWh Pylontech, 3xVictron MP8000, M5stack, MQTT
Ik heb selectieve aardlek schakelaars van ABB gekocht om de kabels te beschermen die bij mij buiten om in de grond zitten. Als er iets fout gaat bij een groep zou de aardlekautomaat van de groep dus al af moeten schakelen voordat de selectieve aardlek ingrijpt, want dat zou erg vervelend zijn aangezien dan het hele huis zonder stroom zit bij 1 van de 2 kabels.Apollo90 schreef op maandag 26 augustus 2024 @ 14:29:
...
Dus, wat zouden jullie doen met deze automaten (of toch aardlekautomaten) voor en na de multis?
Ik zal deze ook posten in het grote victron ontwerp topic (Dank @MJ de Bruijn voor de tip)
Een versimpeld plaatje van hoe ik het wil gaan aansluiten waarbij ik de functionaliteit om het victron deel buiten te schakelen met 1 SFT440 heb geregeld en hoofdschakelaars om zaken spanningsloos te krijgen:
:strip_exif()/f/image/GbW6dpKGCPxgFCLU71tZIlrx.png?f=user_large)
3200 Wp OZO+10000 Wp ZZW+3200 Wp WNW - Daikin 4MXM68N + 3 x FTXM20M2V1B + FTXA50A2V1BT - Vaillant AroTherm 125/5 & Boiler VIH RW 300/3 MR
Goede keuze om selectief te gaan. Ga je voor B of C karakteristiek? En klasse A of Klasse B? En waarom geen ALAMAT om ruimte te besparen?PentaClover schreef op maandag 26 augustus 2024 @ 21:13:
[...]
Ik heb selectieve aardlek schakelaars van ABB gekocht om de kabels te beschermen die bij mij buiten om in de grond zitten. Als er iets fout gaat bij een groep zou de aardlekautomaat van de groep dus al af moeten schakelen voordat de selectieve aardlek ingrijpt, want dat zou erg vervelend zijn aangezien dan het hele huis zonder stroom zit bij 1 van de 2 kabels.
Een versimpeld plaatje van hoe ik het wil gaan aansluiten waarbij ik de functionaliteit om het victron deel buiten te schakelen met 1 SFT440 heb geregeld en hoofdschakelaars om zaken spanningsloos te krijgen:
[Afbeelding]
Je ben je bewust dat je een doodklap kan krijgen met 300 mA?
[ Voor 6% gewijzigd door John245 op 26-08-2024 21:55 ]
Tibber; 3-fase Victron ESS, 38,4 kWh opslag; gasloos sinds 2013; Nibe F1245-10PC; SAP; HomeSeer4; Proxmox 8
Ik heb 2 van deze ABB Er zit een 25A B automaat voor de Multiplussen en een 40A B automaat achter de Multiplussen.John245 schreef op maandag 26 augustus 2024 @ 21:20:
[...]
Goede keuze om selectief te gaan. Ga je voor B of C karakteristiek? En klasse A of Klasse B? En waarom geen ALAMAT om ruimte te besparen?
Ik kon toen ik aan het bestellen was eigenlijk niet zo 1,2,3 selectieve aardlek automaten vinden, vandaar dat ik ze los heb, ik moet zo wie zo een extra kast in de meterkast plaatsen, dus plaats heb ik straks toch wel.
3200 Wp OZO+10000 Wp ZZW+3200 Wp WNW - Daikin 4MXM68N + 3 x FTXM20M2V1B + FTXA50A2V1BT - Vaillant AroTherm 125/5 & Boiler VIH RW 300/3 MR
Dit is vast een goedePentaClover schreef op maandag 26 augustus 2024 @ 21:55:
[...]
Ik heb 2 van deze ABB Er zit een 25A B automaat voor de Multiplussen en een 40A B automaat achter de Multiplussen.
Ik kon toen ik aan het bestellen was eigenlijk niet zo 1,2,3 selectieve aardlek automaten vinden, vandaar dat ik ze los heb, ik moet zo wie zo een extra kast in de meterkast plaatsen, dus plaats heb ik straks toch wel.
Ik neem aan dat je type B heb aangezien de B er achter staat. Of is deze B de karakteristiek?
Je weet wel dat 300 mA dodelijk is.
Tibber; 3-fase Victron ESS, 38,4 kWh opslag; gasloos sinds 2013; Nibe F1245-10PC; SAP; HomeSeer4; Proxmox 8
Ha, die valt helaas net buiten budgetJohn245 schreef op maandag 26 augustus 2024 @ 22:03:
[...]
Dit is vast een goedehttps://www.gewisselektro...tomaten/Selectief/GW95860
De aarlek is een type A selectief, als ik het boekje mag geloven dat erbij zit is hij voor wisselstroom en pulserende gelijkstroom geschikt.John245 schreef op maandag 26 augustus 2024 @ 22:03:
[...]
Ik neem aan dat je type B heb aangezien de B er achter staat. Of is deze B de karakteristiek?
Je weet wel dat 300 mA dodelijk is.
3200 Wp OZO+10000 Wp ZZW+3200 Wp WNW - Daikin 4MXM68N + 3 x FTXM20M2V1B + FTXA50A2V1BT - Vaillant AroTherm 125/5 & Boiler VIH RW 300/3 MR
Dit is gewoon prima.PentaClover schreef op maandag 26 augustus 2024 @ 21:55:
[...]
Ik heb 2 van deze ABB Er zit een 25A B automaat voor de Multiplussen en een 40A B automaat achter de Multiplussen.
Ik kon toen ik aan het bestellen was eigenlijk niet zo 1,2,3 selectieve aardlek automaten vinden, vandaar dat ik ze los heb, ik moet zo wie zo een extra kast in de meterkast plaatsen, dus plaats heb ik straks toch wel.
300mA is ook prima want de kabel tussen meterkast en de MP2 betreft een vaste kabel installatie.
Op deze manier blijf je selectief en is ook je kabel beveiligd.
Enige wat mij opvalt in je schema is dat je bij de MP uitgang eerst de 40A automaat hebt en dan ALS, normaal doe je dit andersom.
Type A ALS voldoet, Type B is niet nodig bij Victron omvormers, lang leve de -zware- trafo die erin zit
[ Voor 5% gewijzigd door Jazsie op 27-08-2024 08:14 ]
3600 Wp op 0° (vrijwel plat) | 3900Wp op 10°
Ik weet dat als er geen wcd of losneembaar toestel op aangesloten is er een 300mA op kan maar zoals @John245 ook aangeeft is een 300mA stroom nogal dodelijk.
Je blijft selectief terwijl de kabel ook beveiligd is.
Type B is overigens helemaal niet nodig, gezien een Type B (herkend merk) paar honderd euro kost zou ik gewoon voor Type A gaan. Het mag wel uiteraard
[ Voor 25% gewijzigd door Jazsie op 27-08-2024 08:22 ]
3600 Wp op 0° (vrijwel plat) | 3900Wp op 10°
Die 300 mA mag zeker. Er zijn alleen wat extra gevaren waar je bewust van moet zijn.Jazsie schreef op dinsdag 27 augustus 2024 @ 08:18:
Volgens het schema van @PentaClover zit er alleen een vaste kabel op tussen MP en meterkast en dus betreft dit een vaste installatie met vaste kabel. Dan is 300mA gewoon prima.
Je blijft selectief terwijl de kabel ook beveiligd is.
Type B is overigens helemaal niet nodig, gezien een Type B (herkend merk) paar honderd euro kost zou ik gewoon voor Type A gaan. Het mag wel uiteraard.
Tibber; 3-fase Victron ESS, 38,4 kWh opslag; gasloos sinds 2013; Nibe F1245-10PC; SAP; HomeSeer4; Proxmox 8
Je beveiligd dan ook de MP met 300 mA. Bij een defect kan dat dodelijk zijn. Zolang je daar van bewust ben is er natuurlijk niks aan de hand.Jazsie schreef op dinsdag 27 augustus 2024 @ 08:12:
[...]
Dit is gewoon prima.
300mA is ook prima want de kabel tussen meterkast en de MP2 betreft een vaste kabel installatie.
Op deze manier blijf je selectief en is ook je kabel beveiligd.
Enige wat mij opvalt in je schema is dat je bij de MP uitgang eerst de 40A automaat hebt en dan ALS, normaal doe je dit andersom.
Type A ALS voldoet, Type B is niet nodig bij Victron omvormers, lang leve de -zware- trafo die erin zit.
Tibber; 3-fase Victron ESS, 38,4 kWh opslag; gasloos sinds 2013; Nibe F1245-10PC; SAP; HomeSeer4; Proxmox 8
Ik probeer op te zoeken wat Victron zelf erover zegt alleen kan ik het niet zo snel vinden.
Ben ik wel benieuwd naar.
3600 Wp op 0° (vrijwel plat) | 3900Wp op 10°
Als je het zou vinden dan denk in de trend van; 'een Victron ESS installatie moet voldoen een de plaatselijke veiligheid normen' (Nederlandse, Duitse, Australische...)Jazsie schreef op dinsdag 27 augustus 2024 @ 11:41:
Zeker een punt.
Ik probeer op te zoeken wat Victron zelf erover zegt alleen kan ik het niet zo snel vinden.
Ben ik wel benieuwd naar.
De installateur dient dan de Normen te kennen... en voor een Victron met 48v DC, DC van de zonnepanelen, AC uitgang met UPS functie, AC generator, stapels accu's.. zijn dat er nog al wat...
Ze kunnen bij Victron ook niet alle veiligheids Normen/ eisen bijhouden van elk land waar Victron (uiteindelijk) wordt geplaatst.
20x JA Solar 6.9KW; Fronius Symo 7.0; Panasonic 7H Mono; Atlantic Explorer V4; https://www.astrobin.com/users/naturalcolor/
Bij PV omvormers geeft de fabrikant (meestal gewoon in de handleiding) aan welke lekstroom aardlekschakelaar ze aanbevelen met het product indien dit volgens de plaatselijke veiligheidsnormen moet. Bij mijn Growatt omvormer is dit 300mA.
Mogelijk dat het inderdaad bij Victron helemaal niet vermeld wordt (ik kan het niet vinden), dan zou je op 300mA uit komen aangezien dat de "plaatste veiligheidsnorm" is.
Echter, het kan ook 100mA zijn als max en dat zou je dan ergens moeten terug vinden bij Victron
3600 Wp op 0° (vrijwel plat) | 3900Wp op 10°
Ja normaal verwacht je een 6mA verklaring.Jazsie schreef op dinsdag 27 augustus 2024 @ 13:54:
Gaat om de lekstroom, meer niet.
Bij PV omvormers geeft de fabrikant (meestal gewoon in de handleiding) aan welke lekstroom aardlekschakelaar ze aanbevelen met het product indien dit volgens de plaatselijke veiligheidsnormen moet. Bij mijn Growatt omvormer is dit 300mA.
Mogelijk dat het inderdaad bij Victron helemaal niet vermeld wordt (ik kan het niet vinden), dan zou je op 300mA uit komen aangezien dat de "plaatste veiligheidsnorm" is.
Echter, het kan ook 100mA zijn als max en dat zou je dan ergens moeten terug vinden bij Victron.
Tibber; 3-fase Victron ESS, 38,4 kWh opslag; gasloos sinds 2013; Nibe F1245-10PC; SAP; HomeSeer4; Proxmox 8
Ik snap je gebruik van de omschakelaars nog niet helemaal. Als ik namelijk deze tekening bekijk: https://assets.hager.com/...SWITCH_WIRINGDIAGRAMS.pdf dan lijkt het er op dat deze omschakelaar 2x input/incoming heeft en 1x output/outgoing.Apollo90 schreef op maandag 26 augustus 2024 @ 14:29:
Zoals ook al gepost in Het grote victron aansturingstopic ga ik nu ff over op deze meer geschikte draad.
Ik heb mijn schema wat aangepast aan de hand van jullie input, en heb nummertjes toegevoegd.
[Afbeelding]
Ik zie dat er wat verwarring is over de 2 omschakelaars, ik zal even proberen dit zo goed mogelijk toe te lichten; dit betreft de Hager SFT440 I - O - II omschakelaars.
Wat betreft Omschakelaar 1, Deze krijgt input van hoofdschakelaar 1. Output 1 zal naar Omschakelaar 2 (zie stippellijntje) gaan en output 2 naar de schuur voor de Multis.
Wat betreft Omschakelaar 2, Deze krijgt input 1 van omschakelaar 1 en input 2 van de multis, output wordt Hoofdschakelaar 3.
Dit is een wellicht verwarrend maar door deze omschakelaars kan ik het hele victron systeem omzeilen en gewoon het grid gebruiken als source. Wel zo fijn en zo veilig lijkt me. En zoals @John245 aangeeft, dit heb ik afgekeken van de documentatie van Victron.
Waar ik nog niet zo zeker van ben, en velen met mij als ik het zo lees (ook andere fora) is bijvoorbeeld de B25A automaat. Dit was een Aardlekautomaat C25A 300mA maar heb deze ff aangepast naar een automaat omdat ik veel feedback kreeg dat de alamat alleen maar gezeik gaat opleveren, omdat alamats eigenlijk niet gebruikt worden bij omvormers vanwege hun capacitieve stroom. Echter, zoals te zien is zit achter deze automaat 30 meter kabel in de grond naar de schuur. Stel, ik of iemand anders steekt perongeluk een schep in de kabel dan wil ik dat deze automaat/alamat direct afschakelt. Wat is hier nu het beste?
Wat betreft Hoofdschakelaar 3; Deze lijkt mij wel handig om in de schuur te hebben hangen zodat, als ik ga hobbyen aan mijn installatie, ik niet eerst naar mijn meterkast hoef om de AC-in spannings vrij te hebben.
Voor afgaande automaat van de multis (ik had hier voorheen een aardlekautomaat C32A 300mA voor bedacht, maar toch aangepast adh van jullie input) zit ik eigenlijk met het zelfde probleem als de andere automaat mee in mijn maag.
Wat betreft Hoofdschakelaar 3; Hier had ik inderdaad niet goed over nagedacht, deze moet uiteraard achter omschakelaar 2 zitten.
Uiteraard worden de beiden hoofdschakelaars (1 en 3) in de huismeterkast goed gelabeld.
Dus, wat zouden jullie doen met deze automaten (of toch aardlekautomaten) voor en na de multis?
Ik zal deze ook posten in het grote victron ontwerp topic (Dank @MJ de Bruijn voor de tip)
Jou schema heeft bij omschakelaar 1 juist het tegenovergestelde (2x out en 1x in)? Kan dat dan wel?
Maakt toch weinig uit hoe je het bekijkt? In de praktijk zijn slechts twee van de drie kanten met elkaar verbonden.NetWorker schreef op dinsdag 27 augustus 2024 @ 14:15:
[...]
Ik snap je gebruik van de omschakelaars nog niet helemaal. Als ik namelijk deze tekening bekijk: https://assets.hager.com/...SWITCH_WIRINGDIAGRAMS.pdf dan lijkt het er op dat deze omschakelaar 2x input/incoming heeft en 1x output/outgoing.
Jou schema heeft bij omschakelaar 1 juist het tegenovergestelde (2x out en 1x in)? Kan dat dan wel?
Ik heb daar niet al te lang bij stil gestaan moet ik zeggen, ze komen naast elkaar op de din rail, heeft het 1 een voordeel boven het ander of maakt het niet uit ?Jazsie schreef op dinsdag 27 augustus 2024 @ 08:12:
[...]
Enige wat mij opvalt in je schema is dat je bij de MP uitgang eerst de 40A automaat hebt en dan ALS, normaal doe je dit andersom.
Ik ga vanaf volgende week bouwen dus nu is dit wijzigen nog erg makkelijk

3200 Wp OZO+10000 Wp ZZW+3200 Wp WNW - Daikin 4MXM68N + 3 x FTXM20M2V1B + FTXA50A2V1BT - Vaillant AroTherm 125/5 & Boiler VIH RW 300/3 MR
Verder mocht je een kortsluiting krijgen dan zal je ALS beschermt blijven, nu zal de hoge piekstroom ook door je ALS gaan alvorens het je automaat bereikt.
3600 Wp op 0° (vrijwel plat) | 3900Wp op 10°
Een 6mA verklaring is alleen van toepassing op een trafoloze omvormer. Omdat het AC en DC gedeelte van de MPII galvanisch gescheiden zijn is die niet van toepassing. Bij een MultiRS verwacht ik hem wel.John245 schreef op dinsdag 27 augustus 2024 @ 13:55:
[...]
Ja normaal verwacht je een 6mA verklaring.
Ja en aangezien er een trafo in zit kun je type A gebruiken.DavidZH schreef op woensdag 28 augustus 2024 @ 10:12:
[...]
Een 6mA verklaring is alleen van toepassing op een trafoloze omvormer. Omdat het AC en DC gedeelte van de MPII galvanisch gescheiden zijn is die niet van toepassing. Bij een MultiRS verwacht ik hem wel.
Tibber; 3-fase Victron ESS, 38,4 kWh opslag; gasloos sinds 2013; Nibe F1245-10PC; SAP; HomeSeer4; Proxmox 8
3600 Wp op 0° (vrijwel plat) | 3900Wp op 10°
Ik heb een nieuw topic aangemaakt:
Victron Monitoring, Waarschuwingen en Alarmen
In dit topic zal ik in de komende dagen en weken enkele mogelijkheden beschrijven die ikzelf gebruik bij het monitoren van mijn Victron installatie. Ik wil dit geen cursus noemen maar eerder informatie-snippers die kunnen dienen ter inspiratie van eigen toepassingen.
Voor wie dit interessant lijkt, ik vind het leuk als je dit topic wilt gaan volgen.
[ Voor 7% gewijzigd door MJ de Bruijn op 28-08-2024 11:37 ]
Dat mag zeker. Maar aangezien Victron geen 300 mA voorschrijft moet je wel bedenken waarom kan ik niet met 30 of 100 ma toe.Jazsie schreef op woensdag 28 augustus 2024 @ 11:24:
Precies, aangezien er geen mA lekstroom indicatie door Victron is afgegeven (tenminste ik kan het nog steeds niet vinden) bij de MP2 dan kan je dus af met max een 300mA ALS voor de kabel aangezien dit een vaste installatie betreft die niet binnen handbereik van de meterkast zit.
Alhoewel 100 mA zou k nooit doen.
Hier even gekeken hier trouwens 30 mA.
[ Voor 3% gewijzigd door John245 op 28-08-2024 12:29 ]
Tibber; 3-fase Victron ESS, 38,4 kWh opslag; gasloos sinds 2013; Nibe F1245-10PC; SAP; HomeSeer4; Proxmox 8
Niet meer nodig. Dit was een prima plek. De 3000’s gaan verhuizen en plaats maken voor de 8000’s.HermanGast schreef op maandag 26 augustus 2024 @ 19:51:
Bij “vraag en aanbod” zie ik geen categorie thuisaccu of omvormers.
Wat is wel een goede plek om mijn huidige 3fase MP48/3000 setje (met 1 daarvan GX, dus geen Cerbo nodig) aan te bieden aan een starter voor een heel zacht prijsje? Nu nog werkend te zien en per half september op de plank ivm overstap naar de 5000 of 8000 serie.
Wellicht zijn er meer upgraders die doorgroeien en 5000, 8000 of zelfs 10000 serie op de plank hebben liggen?
Gasloos, 14,99kWp, Ekrano, 70kWh Pylontech, 3xVictron MP8000, M5stack, MQTT
Uit interesse, met een continue vermogen van 6400 watt per fase, hoe ga je dat inzetten in een context waarbij je maar max 3 x 16A effectief het net kunt opsturen? Ik ga er vanuit dat een MP op een groep zit die max 16A doet.HermanGast schreef op woensdag 28 augustus 2024 @ 23:13:
[...]
Niet meer nodig. Dit was een prima plek. De 3000’s gaan verhuizen en plaats maken voor de 8000’s.
Heb je een oplossing om voorbij die 16A per fase te komen?
Of gebruik je het vooral zelf achter de meter (auto etc)?
Je zou hem iig kunnen afzekeren op 25 A, bij een 3x25 A hoofdzekering, mits de bedrading daarvoor geschikt is. Dan kom je al op 3x 5.7 kW per fase. En voor zwaardere belastingen in huis is het inderdaad ook nuttig.Q schreef op donderdag 29 augustus 2024 @ 11:13:
[...]
Uit interesse, met een continue vermogen van 6400 watt per fase, hoe ga je dat inzetten in een context waarbij je maar max 3 x 16A effectief het net kunt opsturen? Ik ga er vanuit dat een MP op een groep zit die max 16A doet.
Heb je een oplossing om voorbij die 16A per fase te komen?
Of gebruik je het vooral zelf achter de meter (auto etc)?
Check mijn thuisbatterijsimulator
En dus kan je ook max 3x25A het net op sturen.
Die 8000VA vermogen per fase zal eerder voor de -critical- load zijn en/of gewoon efficienter op een lager vermogen dan de max.
Heb nu zelf de 5000VA en zit te denken om te gaan upgraden naar de 8000VA, dit omdat na 2u op 3,6kW (16A) het vermogen omlaag gaat ivm warmte.
Indien je ze inderdaad op een 16A groep zet, dan zal dat ook de max zijn echter in mijn situatie zou de 8000VA beter uit komen.
Prijzen zijn dan ook wel aardig gezakt, mijn 5000VA heeft 16xx gekost.... daar koop je nu bijna de 8000VA versie.
3600 Wp op 0° (vrijwel plat) | 3900Wp op 10°
We hebben hele discussies hier gehad over selectiviteit (als dat hier mee te maken heeft) dus ik probeer het een beetje te begrijpen. Voor de goede orde: ik wil hier niets betwisten, ik wil leren / begrijpen.
Een kennis heeft bijvoorbeeld 6 x 5000 gekocht, dus twee parallel zodat je iedere MP gewoon op een doorsnee groep zet en dan regel je het zo in dat die per fase niet over de 25A gaat.
[ Voor 7% gewijzigd door Q op 29-08-2024 12:12 ]
Echter net als met PV wordt selectiviteit vaker niet in acht genomen, naar mijn mening is dit geen ramp mits je ook de mogelijke gevolgen weet.
De een is van mening dat je altijd selectief moet zijn, de ander neem het voor lief wetende dat je kans hebt dat bijv je hoofdzekering er ook uit kan vliegen.
Op veiligheid zal het geen invloed hebben mits uiteraard alles volgens de eisen is aangesloten.
Daarnaast heb je ook gelijktijdigheid dat een rol speelt, hoe wel dit meer geld voor PV heb je dit mogelijk ook wanneer je "Peak Shaving" gebruikt.
3600 Wp op 0° (vrijwel plat) | 3900Wp op 10°
Ik begrijp het idee, technisch kan het ook allemaal, en als je 25A hoofd zekering ook een MCB is dan is het risico of gedoe voor jezelf er niet echt.Jazsie schreef op donderdag 29 augustus 2024 @ 12:49:
Selectiviteit is inderdaad belangrijk en daar moet je wil je de "norm" volgen aan houden. In dit geval bij 25A hoofdzekering kom je uit op 16A.
Echter net als met PV wordt selectiviteit vaker niet in acht genomen, naar mijn mening is dit geen ramp mits je ook de mogelijke gevolgen weet.
De een is van mening dat je altijd selectief moet zijn, de ander neem het voor lief wetende dat je kans hebt dat bijv je hoofdzekering er ook uit kan vliegen.
Op veiligheid zal het geen invloed hebben mits uiteraard alles volgens de eisen is aangesloten.
Daarnaast heb je ook gelijktijdigheid dat een rol speelt, hoe wel dit meer geld voor PV heb je dit mogelijk ook wanneer je "Peak Shaving" gebruikt.
Maar zover ik het begrijp moet alle apparatuur in huis af gezekerd zijn op 16A, ik ben niet bekend met uitzonderingen. Of zit dat anders?
Dus als er iets erg mis gaat, dan lijkt het mij dat je het risico loopt dat de verzekering niet uitkeert.
Niet dat ik die discussie weer wil oprakelen, ik probeer alleen de gevolgen van keuzes te begrijpen op basis van feiten liefst.
Want het is juist super mooi als je 3x8000 of zelfs 12000 kunt ophangen maar ik heb wel het gevoel dat er een addertje onder het gras zit. Moeten mensen verder zelf voor zichzelf bepalen of ze dat accepteren of niet.
[ Voor 13% gewijzigd door Q op 29-08-2024 14:28 ]
[...]
Uit interesse, met een continue vermogen van 6400 watt per fase, hoe ga je dat inzetten in een context waarbij je maar max 3 x 16A effectief het net kunt opsturen?
Voor het laden van PV is de 5000 DC aan de lichte kant met ruim 100m2 PV. op 10mm2 bekabeling….
En dan de AC 3x20A, ( of 3x25A waarbij ik selectiviteit kwijt raak.) met de 8000’s op hun sweetspot, voor efficiëntie afknijpen op 5750Watt in de meterkast
[ Voor 16% gewijzigd door HermanGast op 29-08-2024 14:35 ]
Gasloos, 14,99kWp, Ekrano, 70kWh Pylontech, 3xVictron MP8000, M5stack, MQTT
Ik snap het helemaal, maar “mag” het wel?HermanGast schreef op donderdag 29 augustus 2024 @ 14:28:
[...]
Vooral bij het laden van PV is de 5000 aan de lichte kant met ruim 100m2 PV. op 10mm2 bekabeling….
En dan 3x20, ( of 3x25 waarbij ik selectiviteit kwijt raak.) met de 8000’s op hun sweetspot voor efficiëntie afknijpen op 5750Watt in de meterkast
Weet iemand welke boete er staat op het overtreden van de netcode electriciteit?
Is dat Euro 100,- Of significant hoger? Of kun je zelfs achter slot en grendel geplaatst worden?
Tibber; 3-fase Victron ESS, 38,4 kWh opslag; gasloos sinds 2013; Nibe F1245-10PC; SAP; HomeSeer4; Proxmox 8
Grappig, maar ik vind mijn vragen nog steeds terecht en legitiem.John245 schreef op donderdag 29 augustus 2024 @ 15:04:
[...]
Weet iemand welke boete er staat op het overtreden van de netcode electriciteit?
Is dat Euro 100,- Of significant hoger? Of kun je zelfs achter slot en grendel geplaatst worden?
Doe het met verstand of doe het niet...
Waarom moet ieder apparatuur in huis afgezekerd zijn op 16A? Dat staat nergens vermeld...Q schreef op donderdag 29 augustus 2024 @ 14:21:
[...]
Ik begrijp het idee, technisch kan het ook allemaal, en als je 25A hoofd zekering ook een MCB is dan is het risico of gedoe voor jezelf er niet echt.
Maar zover ik het begrijp moet alle apparatuur in huis af gezekerd zijn op 16A, ik ben niet bekend met uitzonderingen. Of zit dat anders?
Dus als er iets erg mis gaat, dan lijkt het mij dat je het risico loopt dat de verzekering niet uitkeert.
Niet dat ik die discussie weer wil oprakelen, ik probeer alleen de gevolgen van keuzes te begrijpen op basis van feiten liefst.
Want het is juist super mooi als je 3x8000 of zelfs 12000 kunt ophangen maar ik heb wel het gevoel dat er een addertje onder het gras zit. Moeten mensen verder zelf voor zichzelf bepalen of ze dat accepteren of niet.
En ja het mag gewoon, gek genoeg (in Nederland) moet een bedrijf zich aan de NEN 1010 houden maar wij particulieren niet.
Verzekerings kwestie ga ik niet over uit spreken, check dit met je verzekeraar...
Is er niet voor particulieren, enkel bedrijven dienen zich aan de NEN 1010 te houden.John245 schreef op donderdag 29 augustus 2024 @ 15:04:
[...]
Weet iemand welke boete er staat op het overtreden van de netcode electriciteit?
Is dat Euro 100,- Of significant hoger? Of kun je zelfs achter slot en grendel geplaatst worden?
3600 Wp op 0° (vrijwel plat) | 3900Wp op 10°
Die zijn ook legitiem. Maar je leest ook mee in het andere topic dus je heb het antwoord gezien.Q schreef op donderdag 29 augustus 2024 @ 15:17:
[...]
Grappig, maar ik vind mijn vragen nog steeds terecht en legitiem.
Ik ben zelf in ieder geval zelf gedeeltelijk selectief. Laten we het zo zeggen mijn elektricien wil best een compromis sluiten tussen 16A en 25 A. Maar wil geen 25A plaatsen.
Tibber; 3-fase Victron ESS, 38,4 kWh opslag; gasloos sinds 2013; Nibe F1245-10PC; SAP; HomeSeer4; Proxmox 8
Ik lees niet mee in het topic Electra Huisinstallaties dus bedankt voor de link.John245 schreef op donderdag 29 augustus 2024 @ 15:30:
[...]
Die zijn ook legitiem. Maar je leest ook mee in het andere topic dus je heb het antwoord gezien.
Ik ben zelf in ieder geval zelf gedeeltelijk selectief. Laten we het zo zeggen mijn elektricien wil best een compromis sluiten tussen 16A en 25 A. Maar wil geen 25A plaatsen.
Ik realiseer me wel dat zodra je dus gewoon 3 x 8000 (limiet op 25A) aansluit conform de discussie, geen enkele electricien je meterkast nog wil aanraken. Niet omdat het technisch gevaarlijk is, maar vanwege aansprakelijkheid.
Of zeg ik nu onzin?
Maar naar mijn weten (excuus voor mijn beperkte kennis) hoeft een meterkast niet te worden ingericht door een 'erkend electricien' dus tja, keuzes
[ Voor 8% gewijzigd door Q op 29-08-2024 15:38 ]
De netcode electriciteit is er voor alle eindgebruikers. Ik verwees naar de netcode en niet naar de NEN 1010.Jazsie schreef op donderdag 29 augustus 2024 @ 15:23:
Dit kan natuurlijk een eindeloze discussie worden, ieder heeft zijn eigen mening erop.
Doe het met verstand of doe het niet...
[...]
Waarom moet ieder apparatuur in huis afgezekerd zijn op 16A? Dat staat nergens vermeld...
En ja het mag gewoon, gek genoeg (in Nederland) moet een bedrijf zich aan de NEN 1010 houden maar wij particulieren niet.
Verzekerings kwestie ga ik niet over uit spreken, check dit met je verzekeraar...
[...]
Is er niet voor particulieren, enkel bedrijven dienen zich aan de NEN 1010 te houden.
Tibber; 3-fase Victron ESS, 38,4 kWh opslag; gasloos sinds 2013; Nibe F1245-10PC; SAP; HomeSeer4; Proxmox 8
Als een expert dit antwoord geeft en mijn elektricien ook duidelijk is wat hij wel en niet wil doen denk ik dat de conclusie duidelijk is.Q schreef op donderdag 29 augustus 2024 @ 15:37:
[...]
Ik lees niet mee in het topic Electra Huisinstallaties dus bedankt voor de link.
Ik realiseer me wel dat zodra je dus gewoon 3 x 8000 (limiet op 25A) aansluit conform de discussie, geen enkele electricien je meterkast nog wil aanraken. Niet omdat het technisch gevaarlijk is, maar vanwege aansprakelijkheid.
Of zeg ik nu onzin?
Maar naar mijn weten (excuus voor mijn beperkte kennis) hoeft een meterkast niet te worden ingericht door een 'erkend electricien' dus tja, keuzes
Tibber; 3-fase Victron ESS, 38,4 kWh opslag; gasloos sinds 2013; Nibe F1245-10PC; SAP; HomeSeer4; Proxmox 8
Ik zie een forum gebruiker. Weet ik wie dat is? Hoe kan ik ruiken dat dit 'experts' zijn?John245 schreef op donderdag 29 augustus 2024 @ 15:49:
[...]
Als een expert dit antwoord geeft en mijn elektricien ook duidelijk is wat hij wel en niet wil doen denk ik dat de conclusie duidelijk is.
Maar idd jouw punt is wel helder.
Dat is lastig. Maar ik ben meer in dat topic actief. Dus dan weet je wel wie er wat va af weet.Q schreef op donderdag 29 augustus 2024 @ 15:52:
[...]
Ik zie een forum gebruiker. Weet ik wie dat is? Hoe kan ik ruiken dat dit 'experts' zijn?
Maar idd jouw punt is wel helder.
Tibber; 3-fase Victron ESS, 38,4 kWh opslag; gasloos sinds 2013; Nibe F1245-10PC; SAP; HomeSeer4; Proxmox 8
Wat je zegt klopt, ook omdat een elektricien zich aan de NEN norm moet houden.Q schreef op donderdag 29 augustus 2024 @ 15:37:
[...]
Ik lees niet mee in het topic Electra Huisinstallaties dus bedankt voor de link.
Ik realiseer me wel dat zodra je dus gewoon 3 x 8000 (limiet op 25A) aansluit conform de discussie, geen enkele electricien je meterkast nog wil aanraken. Niet omdat het technisch gevaarlijk is, maar vanwege aansprakelijkheid.
Of zeg ik nu onzin?
Precies, beetje apart hier in NL. Net als dat er geen keurings plicht is...Q schreef op donderdag 29 augustus 2024 @ 15:37:
Maar naar mijn weten (excuus voor mijn beperkte kennis) hoeft een meterkast niet te worden ingericht door een 'erkend electricien' dus tja, keuzes
Excuus, inderdaad verkeerd gelezen.John245 schreef op donderdag 29 augustus 2024 @ 15:46:
[...]
De netcode electriciteit is er voor alle eindgebruikers. Ik verwees naar de netcode en niet naar de NEN 1010.
Je moet je installatie aanmelden en deze moet inderdaad eraan voldoen, dat is wat ik weet
3600 Wp op 0° (vrijwel plat) | 3900Wp op 10°
Zie artikel 2.13 van de netcode.Jazsie schreef op donderdag 29 augustus 2024 @ 17:04:
[...]
Excuus, inderdaad verkeerd gelezen.
Je moet je installatie aanmelden en deze moet inderdaad eraan voldoen, dat is wat ik weet.
Tibber; 3-fase Victron ESS, 38,4 kWh opslag; gasloos sinds 2013; Nibe F1245-10PC; SAP; HomeSeer4; Proxmox 8
Voor het laden van PV is de 5000 DC aan de lichte kant met ruim 100m2 PV. op 10mm2 bekabeling….
En dan de AC 3x20A, ( of 3x25A waarbij ik selectiviteit kwijt raak.) met de 8000’s op hun sweetspot, voor efficiëntie afknijpen op 5750Watt in de meterkast.
In aanvulling:
Nog 12 panelen met Enphase IQ7A zijn niet actief, die liggen klaar voor montage in de schuur, per vandaag nog maar ca 80m2 en straks met deze 12 er bij wordt het pas 100m2, ongeveer 15-17kW piek verwacht ik op mooie dagen.
Waarschijnlijk ga ik met de Victron/Pylontech beginnen op 20A AC (net als de automaten voor WP en PV op dit moment) en tot iets boven de 3x5kW het terugleveren beperken. Dat is dan 0,3C.
Om de reacties voor te zijn…. Aan de PV kant worden die 12 extra panelen met Shelly relais MQTT aan/uit gezet om binnen de 20A (en 253V) te blijven op de mooie zonnige momenten in de lente en zomer.
Dus vooralsnog 3x25A in de meterkast.
Met 6mm2 naar verdeelpunt en daarvandaan 3 groepen van 3x20A naar WP, PV en Accu.
Gasloos, 14,99kWp, Ekrano, 70kWh Pylontech, 3xVictron MP8000, M5stack, MQTT
Ik ga er vanuit dat die Shelly aan een Wi-Fi hangt en dat er ergens een koppeling is met je Cerbo/VenusOS.HermanGast schreef op donderdag 29 augustus 2024 @ 18:14:
Om de reacties voor te zijn…. Aan de PV kant worden die 12 extra panelen met Shelly relais MQTT aan/uit gezet om binnen de 20A (en 253V) te blijven op de mooie zonnige momenten in de lente en zomer.
Ik ga er ook vanuit dat er nog een IoT component tussen de Shelly en de Cerbo zit.
Persoonlijk zou ik mijn safety (in dit geval al dan niet omklappen van zekeringen) niet willen laten afhangen van zaken buiten de Cerbo/VenusOS. De grens is voor mij de Cerbo omdat je daar ook al stroom en voltage limieten moet instellen die gewoon écht uitmaken. Ik zie de Cerbo wel als een safety device.
Ik hanteer graag het fail-safe principe en ik denk dat er risico bestaat dat dit wordt geschonden.
Mijn mening, doe er mee wat je wilt.
[ Voor 9% gewijzigd door Q op 29-08-2024 18:27 ]
Fijn van het forum dat er breed wordt meegedacht!Q schreef op donderdag 29 augustus 2024 @ 18:26:
[...]
Ik ga er vanuit dat die Shelly aan een Wi-Fi hangt en dat er ergens een koppeling is met je Cerbo/VenusOS.
Ik ga er ook vanuit dat er nog een IoT component tussen de Shelly en de Cerbo zit.
Persoonlijk zou ik mijn safety (in dit geval al dan niet omklappen van zekeringen) niet willen laten afhangen van zaken buiten de Cerbo/VenusOS. De grens is voor mij de Cerbo omdat je daar ook al stroom en voltage limieten moet instellen die gewoon écht uitmaken. Ik zie de Cerbo wel als een safety device.
Ik hanteer graag het fail-safe principe en ik denk dat er risico bestaat dat dit wordt geschonden.
Mijn mening, doe er mee wat je wilt.
Industriële M5 stack haalt de waarde uit de Cerbo Mqtt server, net als de Shelly’s.
Als die aansturing mis gaat klapt er een automaat om. Dat kan ik wel hebben. Veiligheid is niet in het geding hier. Veel meer dan 20A komt er niet doorheen. Mogelijk is de spanning dan ook al opgelopen tot boven de 253V en houden de panelen het voor gezien.
[ Voor 3% gewijzigd door HermanGast op 29-08-2024 18:36 ]
Gasloos, 14,99kWp, Ekrano, 70kWh Pylontech, 3xVictron MP8000, M5stack, MQTT
Persoonlijk zou ik liever zien dat bij communicatie / automation failure er nog steeds geen zekering kan klappen. Maar misschien ben ik té conservatief met dit soort dingen.HermanGast schreef op donderdag 29 augustus 2024 @ 18:33:
[...]
Fijn van het forum dat er breed wordt meegedacht!
Industriële M5 stack haalt de waarde uit de Cerbo Mqtt server, net als de Shelly’s.
Als die aansturing mis gaat klapt er een automaat om. Dat kan ik wel hebben. Veiligheid is niet in het geding hier. Veel meer dan 20A komt er niet doorheen. Mogelijk is de spanning dan ook al opgelopen tot boven de 253V en houden de panelen het voor gezien.
Je kunt eventueel wel nadenken om iets slims te doen met die relais op je Cerbo, gekoppeld aan de PV omvormer rechtstreeks, maar dat moet fysiek bedraad en dat kan mogelijk niet qua afstanden.
Persoonlijk zou ik de relais vanuit Victron regelen.HermanGast schreef op donderdag 29 augustus 2024 @ 18:14:
Dit was de motivatie voor de MP8000 ipv de MP5000:
Voor het laden van PV is de 5000 DC aan de lichte kant met ruim 100m2 PV. op 10mm2 bekabeling….
En dan de AC 3x20A, ( of 3x25A waarbij ik selectiviteit kwijt raak.) met de 8000’s op hun sweetspot, voor efficiëntie afknijpen op 5750Watt in de meterkast.
In aanvulling:
Nog 12 panelen met Enphase IQ7A zijn niet actief, die liggen klaar voor montage in de schuur, per vandaag nog maar ca 80m2 en straks met deze 12 er bij wordt het pas 100m2, ongeveer 15-17kW piek verwacht ik op mooie dagen.
Waarschijnlijk ga ik met de Victron/Pylontech beginnen op 20A AC (net als de automaten voor WP en PV op dit moment) en tot iets boven de 3x5kW het terugleveren beperken. Dat is dan 0,3C.
Om de reacties voor te zijn…. Aan de PV kant worden die 12 extra panelen met Shelly relais MQTT aan/uit gezet om binnen de 20A (en 253V) te blijven op de mooie zonnige momenten in de lente en zomer.
Dus vooralsnog 3x25A in de meterkast.
Met 6mm2 naar verdeelpunt en daarvandaan 3 groepen van 3x20A naar WP, PV en Accu.
Tibber; 3-fase Victron ESS, 38,4 kWh opslag; gasloos sinds 2013; Nibe F1245-10PC; SAP; HomeSeer4; Proxmox 8
Maar lukt dat ook zonder enig ander device?John245 schreef op donderdag 29 augustus 2024 @ 18:45:
[...]
Persoonlijk zou ik de relais vanuit Victron regelen.
Gasloos, 14,99kWp, Ekrano, 70kWh Pylontech, 3xVictron MP8000, M5stack, MQTT
PV 5.590 Wp Enphase, 2.700 Wp Growatt - Easee laadpaal - Itho Amber 95 WP
Ik ken je solar omvormer niet, maar alle victron omvormers hebben een “remote” poort of iets vergelijkbaars die standaard kortgesloten is. Verbreek je die verbinding dan valt de omvormer direct uit. Een stuk snoer tussen een van de cerbo relais poorten en de omvormer is alles wat je nodig hebt.HermanGast schreef op donderdag 29 augustus 2024 @ 21:04:
[...]
Maar lukt dat ook zonder enig ander device?
Als je solar omvormer echt geen aansluiting hiervoor heeft, dan wordt het iets complexer.
Ik zie nu dat je micro omvormers gebruikt dus dat verhaal hierboven werkt niet direct voor jou.
Als er geen device zit tussen je huis en die micro omvormers waar je iets mee kan doen, dan zou ik kijken naar iets van een 230V relais. Weet niet zo een product helaas.
Het nadeel van de passieve relais poorten van de cerbo is dat je geen power supply hebt en sommige relais willen 5/12V hebben om te opereren. Zelf praat ik nu wel voorbij mijn eigen kennis.
[ Voor 28% gewijzigd door Q op 29-08-2024 22:53 ]
De standen van de relais (ieder relais schakelt 3x IQ7A dus circa 4A aan PV) worden bepaald door de M5stack die het Amperage per fase in de meterkast in de gaten houdt in Cerbo MQTT. Dus als bijvoorbeeld fase 2 meer dan X Ampere teruglevert aan het net, op- of boven de waarde smeltzekering, kan ik een groepje Enphase omvormers uitzetten van die fase en bewaak ik de hoofdzekering.
Maar evengoed kan ik al voor ik in het grensgebied kom, mits SoC<100%, de Multiplussen wat meer A naar de Pylontechs laten sturen.
Zo voorkom ik ondanks ‘teveel’ aan PV een overbelasting op de 3x25A aansluiting.
De sturing, netwerk, MQTT etc werkt al een aantal maanden zonder issues. Ik heb alleen nog geen tijd gehad de laatste 12 stuks PV te plaatsen.
Als het netwerk, de M5stack of de Cerbo zou uitvallen loop ik risico dat er een automaat omklapt, maar de veiligheid komt niet in het geding. Alle AC segmenten zijn met automaten beschermd.
Het verwachte resultaat is meer opbrengst in voor en naseizoen, vroege avonden en late middagen.
Gasloos, 14,99kWp, Ekrano, 70kWh Pylontech, 3xVictron MP8000, M5stack, MQTT
Persoonlijk zou ik het op de andere boeg gooien en je PV direct op MPPT doen. Bespaard je gelijk ~10% (of misschien zelfs meer) conversie verlies en dat is met 15-17 kW toch best wel wat als je het mij vraagt...
Daarnaast geen gedoe met je AC omvormers, je Shelly relais opzet wat ook weer een extra schakel is.
Hoe minder schakels, hoe minder er iets stuk kan gaan
Deze is een stuk krachtiger/sneller echter de gewone Cerbo is snel zat voor een normale installatie met een beetje Node-RED flows...HermanGast schreef op donderdag 29 augustus 2024 @ 23:47:
Voegt de Ekrano GX meerwaarde toe aan een installatie boven de Cerbo? Bijvoorbeeld meer MQTT requests per seconde?
Leuk ding opzich met ingebouwd scherm, alleen daar ben ik juist bang voor mocht die stuk gaan kom je het geheel aan het vervangen. Tevens kan ik nu zelf kiezen waar ik de "aansturing" plaats naast het losse scherm die ik ook dan makkelijker zelf kan bepalen waar deze komt.
3600 Wp op 0° (vrijwel plat) | 3900Wp op 10°
Je hebt zeker een punt, maar de afstand tussen PV en accu’s is ongeveer 60 meter. Dan zou ik een hele dikke 50VDC bekabeling moeten ingraven…. Dus AC is mijn beste optie. En PV is heel goedkoop, dus beetje verlies is niet erg.Jazsie schreef op vrijdag 30 augustus 2024 @ 00:59:
Opzich leuk idee @HermanGast mbt je PV.
Persoonlijk zou ik het op de andere boeg gooien en je PV direct op MPPT doen. Bespaard je gelijk ~10% (of misschien zelfs meer) conversie verlies en dat is met 15-17 kW toch best wel wat als je het mij vraagt...
Daarnaast geen gedoe met je AC omvormers, je Shelly relais opzet wat ook weer een extra schakel is.
Hoe minder schakels, hoe minder er iets stuk kan gaan.
[...]
Deze is een stuk krachtiger/sneller echter de gewone Cerbo is snel zat voor een normale installatie met een beetje Node-RED flows...
Leuk ding opzich met ingebouwd scherm, alleen daar ben ik juist bang voor mocht die stuk gaan kom je het geheel aan het vervangen. Tevens kan ik nu zelf kiezen waar ik de "aansturing" plaats naast het losse scherm die ik ook dan makkelijker zelf kan bepalen waar deze komt.
Ik gebruik nu de Multiplus GX als een prima MQTT server maar vraag me af of ik nog meer subscribes en updates kan doen met Cerbo of de Ekrano. Als ik zoek op Ekrano vindt ik geen hits op tweakers.
Evengoed het verschil tussen Cerbo en Cerbo-s moet ik nog uitpluizen. Welke versie zit nu in de MP GX uitvoering?
[ Voor 5% gewijzigd door HermanGast op 31-08-2024 19:35 ]
Gasloos, 14,99kWp, Ekrano, 70kWh Pylontech, 3xVictron MP8000, M5stack, MQTT
Al gekeken in de calculator wat de impact is van 60 meter kabel tussen panelen en inverter?HermanGast schreef op vrijdag 30 augustus 2024 @ 20:53:
[...]
Je hebt zeker een punt, maar de afstand tussen PV en accu’s is ongeveer 60 meter. Dan zou ik een hele dikke 50VDC bekabeling moeten ingraven…. Dus AC is mijn beste optie.
En ik gebruik dat de Multiplus GX als een prima MQTT server maar vraag me af of ik nog meer subscribes en updates kan doen met Cerbo off Ekrano. Als ik zoek op Ekrano vindt ik geen hits op tweakers.
En wat als je dat vergelijk met 60 meter AC?
Tibber; 3-fase Victron ESS, 38,4 kWh opslag; gasloos sinds 2013; Nibe F1245-10PC; SAP; HomeSeer4; Proxmox 8
AC 4x 10mm2 ligt er al…. En het is absoluut geen makkelijk traject onder straatje, door gevel etc. Liever niet nog een keer….John245 schreef op vrijdag 30 augustus 2024 @ 20:56:
[...]
Al gekeken in de calculator wat de impact is van 60 meter kabel tussen panelen en inverter?
En wat als je dat vergelijk met 60 meter AC?
Bovendien liggen de 12 stuks extra Enphase IQ7A ook al klaar.
[ Voor 3% gewijzigd door HermanGast op 30-08-2024 21:05 ]
Gasloos, 14,99kWp, Ekrano, 70kWh Pylontech, 3xVictron MP8000, M5stack, MQTT
Tja, je kan niet alles hebben.HermanGast schreef op vrijdag 30 augustus 2024 @ 21:01:
[...]
AC 4x 10mm2 ligt er al…. En het is absoluut geen makkelijk traject onder straatje, door gevel etc. Liever niet nog een keer….
Bovendien liggen de 12 stuks extra Enphase IQ7A ook al klaar.
Tibber; 3-fase Victron ESS, 38,4 kWh opslag; gasloos sinds 2013; Nibe F1245-10PC; SAP; HomeSeer4; Proxmox 8
Worden ze individueel afgezekerd? Zou zonde zijn als 1 in de vout gaat alles plat ligt.HermanGast schreef op vrijdag 30 augustus 2024 @ 21:01:
[...]
AC 4x 10mm2 ligt er al…. En het is absoluut geen makkelijk traject onder straatje, door gevel etc. Liever niet nog een keer….
Bovendien liggen de 12 stuks extra Enphase IQ7A ook al klaar.
Of per 4 met een 10A automaat?
[ Voor 3% gewijzigd door Lord Anubis op 31-08-2024 11:38 ]
[ Voor 93% gewijzigd door Cyrus The Virus op 31-08-2024 13:12 ]
AMD 5950x || Asus VIII Dark Hero || G.Skill Trident Z Neo 2x16GB C16-16-16-36 || EVGA FTW3 3080 Ultra || 2x WD SN850 1TB || Corsair HX850i
Per fase op 25A elkLord Anubis schreef op zaterdag 31 augustus 2024 @ 11:29:
[...]
Worden ze individueel afgezekerd? Zou zonde zijn als 1 in de vout gaat alles plat ligt.
Of per 4 met een 10A automaat?
Gasloos, 14,99kWp, Ekrano, 70kWh Pylontech, 3xVictron MP8000, M5stack, MQTT
Loopt die stroom ook niet gewoon door de ALS als hij erachter zit ? Immers de stroom stopt pas als de automaat getript is en daarvoor loopt de stroom gewoon, aan beide kanten van de automaat.Jazsie schreef op woensdag 28 augustus 2024 @ 08:05:
...
Verder mocht je een kortsluiting krijgen dan zal je ALS beschermt blijven, nu zal de hoge piekstroom ook door je ALS gaan alvorens het je automaat bereikt.
3200 Wp OZO+10000 Wp ZZW+3200 Wp WNW - Daikin 4MXM68N + 3 x FTXM20M2V1B + FTXA50A2V1BT - Vaillant AroTherm 125/5 & Boiler VIH RW 300/3 MR
Zou ik een vraag mogen stellen met betrekking tot een ontwerp van een stroom netwerk waar een accu aan zit verbonden. Ik deel het even op in 2 delen. In de basis heb ik eerst de accu met de Victron MP-2 ontwerp (1/2). Later de meterkast met daarop deel 1 aangesloten.
Het doel is 0 op de meter. Nu is dit voorlopig een utopie, maar dromen mag. En het ernaartoe werken ook.
De accu komt deze week binnen en de MP2 is al binnen (3000/35A). Fase 1 is iets meer belast dus ik hoop dat ik voor de fase 1 een 5000/70A mp2 kan gebruiken. En voor de fase 2 de 3000/35A. In een later stadium komt er voor de 3e fase de laatste mp2 3000/35A.
Het is een beetje de omgekeerde wereld om eerst spullen te bestellen en dan pas aan het tekenen te gaan beginnen. Heeft te maken met enthousiasme, en ontvangen advies.
Ik zou van jullie graag willen weten of dit een beetje goed is, mis ik dingen, enz
Ik hoop dat jullie mij hierbij willen helpen.
Groeten
Serienummer
/f/image/IVXn6UCuedxjwMF1XtKnIdGC.png?f=fotoalbum_large)
Als je naar een 3-fase systeem wil moeten alle Multiplussen identiek zijn.serienummer schreef op zaterdag 31 augustus 2024 @ 20:28:
Hoi allen,
Zou ik een vraag mogen stellen met betrekking tot een ontwerp van een stroom netwerk waar een accu aan zit verbonden. Ik deel het even op in 2 delen. In de basis heb ik eerst de accu met de Victron MP-2 ontwerp (1/2). Later de meterkast met daarop deel 1 aangesloten.
Het doel is 0 op de meter. Nu is dit voorlopig een utopie, maar dromen mag. En het ernaartoe werken ook.
De accu komt deze week binnen en de MP2 is al binnen (3000/35A). Fase 1 is iets meer belast dus ik hoop dat ik voor de fase 1 een 5000/70A mp2 kan gebruiken. En voor de fase 2 de 3000/35A. In een later stadium komt er voor de 3e fase de laatste mp2 3000/35A.
Het is een beetje de omgekeerde wereld om eerst spullen te bestellen en dan pas aan het tekenen te gaan beginnen. Heeft te maken met enthousiasme, en ontvangen advies.
Ik zou van jullie graag willen weten of dit een beetje goed is, mis ik dingen, enz
Ik hoop dat jullie mij hierbij willen helpen.
Groeten
Serienummer
[Afbeelding]
Hoe gaat die batterij communiceren met de Multiplussen?
Tibber; 3-fase Victron ESS, 38,4 kWh opslag; gasloos sinds 2013; Nibe F1245-10PC; SAP; HomeSeer4; Proxmox 8
Je kunt de Multiplussen niet door elkaar gebruiken. Ze moeten allemaal uit dezelfde serie zijn.serienummer schreef op zaterdag 31 augustus 2024 @ 20:28:
Hoi allen,
Zou ik een vraag mogen stellen met betrekking tot een ontwerp van een stroom netwerk waar een accu aan zit verbonden. Ik deel het even op in 2 delen. In de basis heb ik eerst de accu met de Victron MP-2 ontwerp (1/2). Later de meterkast met daarop deel 1 aangesloten.
Het doel is 0 op de meter. Nu is dit voorlopig een utopie, maar dromen mag. En het ernaartoe werken ook.
De accu komt deze week binnen en de MP2 is al binnen (3000/35A). Fase 1 is iets meer belast dus ik hoop dat ik voor de fase 1 een 5000/70A mp2 kan gebruiken. En voor de fase 2 de 3000/35A. In een later stadium komt er voor de 3e fase de laatste mp2 3000/35A.
Het is een beetje de omgekeerde wereld om eerst spullen te bestellen en dan pas aan het tekenen te gaan beginnen. Heeft te maken met enthousiasme, en ontvangen advies.
Ik zou van jullie graag willen weten of dit een beetje goed is, mis ik dingen, enz
Ik hoop dat jullie mij hierbij willen helpen.
Groeten
Serienummer
[Afbeelding]
3 x 3000, 3 x 5000 of 6 x 3000 bijvoorlbeeld. Tenzij je ze individueel aanstuurt, maar dan maak je het erg complex.
Nul op de meter kan ook door op 1 fase iets te gebruiken en op de andere fasen iets terug te leveren.
[ Voor 6% gewijzigd door HermanGast op 31-08-2024 20:57 ]
Gasloos, 14,99kWp, Ekrano, 70kWh Pylontech, 3xVictron MP8000, M5stack, MQTT
Dit is niet ingetekend. Maar ben ik nu mee bezig.
De accu van dit merk kan je koppelen aan de MP2 volgens dit filmpje
Ik begeeft mij hier op onbekend terrein. Maar ik zou me dan kunnen voorstellen dat het dan ook mogelijk is via de Cerbo-GX. Dit is dus even de vraag.
Oke geen 5000 mogelijk. Ga ik aanpassen in de tekening.
Bedankt
Ik heb het ook goed dat ik de Lynx Power in kan gebruiken voor het verdelen van de accu naar de 2(later 3) Victrons? Zoals op de tekening.
/f/image/9iB8DO9FeATB5UI7U3li5wGt.png?f=fotoalbum_large)
[ Voor 23% gewijzigd door serienummer op 31-08-2024 21:41 ]
Op de foto staan MultiPlus GXén. Heb je die ook of heb je een normale MultiPlus? Indien je de GX heb dan heb je geen Cerbo GX nodig. Indien je later wil uitbreiden kun je echter het beste een normale Multiplus nemen met een Cerbo GX.serienummer schreef op zaterdag 31 augustus 2024 @ 21:34:
hahah Ja. heel goed punt.
Dit is niet ingetekend. Maar ben ik nu mee bezig.
De accu van dit merk kan je koppelen aan de MP2 volgens dit filmpje
Ik begeeft mij hier op onbekend terrein. Maar ik zou me dan kunnen voorstellen dat het dan ook mogelijk is via de Cerbo-GX. Dit is dus even de vraag.
Oke geen 5000 mogelijk. Ga ik aanpassen in de tekening.
Bedankt
Ik heb het ook goed dat ik de Lynx Power in kan gebruiken voor het verdelen van de accu naar de 2(later 3) Victrons? Zoals op de tekening.
[Afbeelding]
Tibber; 3-fase Victron ESS, 38,4 kWh opslag; gasloos sinds 2013; Nibe F1245-10PC; SAP; HomeSeer4; Proxmox 8