Nee hoor, stamp er maar al vrolijk op los, dat doen de meeste mensen.
Een advanced question:
Momenteel heb ik de runtime van een WU verhoogt van 8 uur naar 12 uur. Het zou meer efficiënt zijn dan draaien met kortere runtimes. Weet iemand de complete verhaal hierachter?
Momenteel heb ik de runtime van een WU verhoogt van 8 uur naar 12 uur. Het zou meer efficiënt zijn dan draaien met kortere runtimes. Weet iemand de complete verhaal hierachter?
Tip: als je voor meerdere dagen werk binnenhaalt, hou dan rekening met de deadline voor het inleveren. Bij 24/7 draaien ga je daar niet zo snel overheen als je een week werk binnen haalt maar als je maar 8 uur per dag draait red je dat niet.
2x SE8K | 68x Talesun 300Wp | 16 oost, 16 west, 25 zuid, 11 noord | 20.400Wp | pvoutput.org | Mitsubishi Zubadan 14kW @ 50% vermogen
Op basis van welke bron heb je dit gedaan?Amazigh_N_Ariff schreef op donderdag 26 maart 2020 @ 14:16:
Een advanced question:
Momenteel heb ik de runtime van een WU verhoogt van 8 uur naar 12 uur. Het zou meer efficiënt zijn dan draaien met kortere runtimes. Weet iemand de complete verhaal hierachter?
Ik doe wat ik kan, zodoende blijft er veel liggen.
Ik ben toch met mij luie reet verder gaan googlen. Ik kon niet meer herinneren waar ik het had gezien.Panzer_V schreef op donderdag 26 maart 2020 @ 14:25:
[...]
Op basis van welke bron heb je dit gedaan?
Maar ik heb het volgende gevonden:
https://boinc.bakerlab.or..._thread.php?id=6859#80303
https://boinc.bakerlab.org/forum_thread.php?id=6298
Maar ik heb twee voorkeuren gemaakt. Een voorkeur(standard) met 12 uur voor mijn PC met 3950X. En een andere voorkeur(School) voor mijn laptop van 2 uur.
[ Voor 50% gewijzigd door Amazigh_N_Ariff op 26-03-2020 14:54 ]
Als ik dat zo lees dan zou het niet moeten uitmaken op hoeveel tijd je de runtime per WU instelt. Je draait meer scenario's per WU als de tijd hoger staat.
Ergens denk ik dat die 8 uur default niet voor niets op 8 uur staat. Ik zie dan ook geen reden om daar verandering in aan te brengen. Hoogstens als werk schaars begint te worden dat je naar een hogere runtime per WU kunt schakelen.
Ergens denk ik dat die 8 uur default niet voor niets op 8 uur staat. Ik zie dan ook geen reden om daar verandering in aan te brengen. Hoogstens als werk schaars begint te worden dat je naar een hogere runtime per WU kunt schakelen.
Ik doe wat ik kan, zodoende blijft er veel liggen.
Kun je dat dan ergens instellen, hoeveel work units dat 'ie downloadt?BlueTooth76 schreef op donderdag 26 maart 2020 @ 14:17:
Tip: als je voor meerdere dagen werk binnenhaalt, hou dan rekening met de deadline voor het inleveren. Bij 24/7 draaien ga je daar niet zo snel overheen als je een week werk binnen haalt maar als je maar 8 uur per dag draait red je dat niet.
Opties -> Verwerkingsvoorkeurenhrothberht schreef op donderdag 26 maart 2020 @ 15:54:
[...]
Kun je dat dan ergens instellen, hoeveel work units dat 'ie downloadt?
2x SE8K | 68x Talesun 300Wp | 16 oost, 16 west, 25 zuid, 11 noord | 20.400Wp | pvoutput.org | Mitsubishi Zubadan 14kW @ 50% vermogen
@ApC_IcE nee gewoon beginnen, er worden alleen tijdens de stampede aparte stats bij gehouden en daarmee ook aparte badges te verkrijgen
Al wat ik aanraak werk niet meer zoals het hoort. Damic houd niet van zijn verjaardag
Zo, de Stampede I machine staat te stampen, maar het duurt nog 155 uur voor de K6-2 de eerste WU klaar heeft 

[ Voor 33% gewijzigd door secoh op 26-03-2020 18:09 ]
You are standing in an open field west of a white house, with a boarded front door. There is a small mailbox here.
Al wat ik aanraak werk niet meer zoals het hoort. Damic houd niet van zijn verjaardag
Dat mag ik hopen. Ik moest eerst nog de harde schijf vervangen omdat 1 GB vrije ruimte niet genoeg was.Damic schreef op donderdag 26 maart 2020 @ 17:59:
@secoh 6 en halve dagik denk dat de i5 4000 serie die ik op het werk heb staan nog sneller zijn
Nu maar zien dat windows 98 niet vastloopt...
Helaas heb ik geen boinc client kunnen vinden voor mijn originele IBM PC of Commodore PET, maar die halen de eerste WU voor mijn pensioen toch niet meer.
Voor alle duidelijkheid, mijn i7 is ook bezig, dus wat wezenlijks bijdragen lukt ook nog wel
[ Voor 16% gewijzigd door secoh op 26-03-2020 18:09 ]
You are standing in an open field west of a white house, with a boarded front door. There is a small mailbox here.
Naast de server die ik overhad heb ik nu ook mijn werklaptop erbij gezet voor als ik niet aan het werk ben en nog een vm aangemaakt die ook lekker aan het rekenen is geslagen
Hoop dat ik zo een mooie bijdrage kan gaan leveren.
Voor mensen die Docker gebruiken: er is een kant en klare boinc-client zodat gemak de mens dient. Heb nu op een drietal servers een boinc container tussen geschoven dus ik ben klaar voor de Stampede.
En nog een tip als je met je boincmanager contact wil maken met je boinc client de standaard Gui RPC port is 31416.
En nog een tip als je met je boincmanager contact wil maken met je boinc client de standaard Gui RPC port is 31416.
Sinds een paar dagen F@H al aanstaan op medium als ik m'n PC niet gebruik, daarna zag ik deze langskomen voor R@H.
Er wordt aangegeven dat R@H alleen gebruikt maakt van de CPU, alleen zie ik verschillende opties om de GPU uit te zetten:
- Rechtsklik op het icoontje > Sluimer GPU
- Verwerkingsvoorkeuren > Pauzeer GPU gebruik wanneer....
Maakt de BOINC-client nu wel of geen gebruik van de GPU?
Voor beide clients btw aangemeld voor DPC! Dus jullie krijgen wat extra puntjes.
- Schaduw
Er wordt aangegeven dat R@H alleen gebruikt maakt van de CPU, alleen zie ik verschillende opties om de GPU uit te zetten:
- Rechtsklik op het icoontje > Sluimer GPU
- Verwerkingsvoorkeuren > Pauzeer GPU gebruik wanneer....
Maakt de BOINC-client nu wel of geen gebruik van de GPU?
Voor beide clients btw aangemeld voor DPC! Dus jullie krijgen wat extra puntjes.
- Schaduw
Boinc kan de GPU gebruiken, enkel gebruikt Rosetta deze niet.ShAd0w schreef op donderdag 26 maart 2020 @ 19:09:
Sinds een paar dagen F@H al aanstaan op medium als ik m'n PC niet gebruik, daarna zag ik deze langskomen voor R@H.
Er wordt aangegeven dat R@H alleen gebruikt maakt van de CPU, alleen zie ik verschillende opties om de GPU uit te zetten:
- Rechtsklik op het icoontje > Sluimer GPU
- Verwerkingsvoorkeuren > Pauzeer GPU gebruik wanneer....
Maakt de BOINC-client nu wel of geen gebruik van de GPU?
Voor beide clients btw aangemeld voor DPC! Dus jullie krijgen wat extra puntjes.
- Schaduw
Fan van: Unraid, ProxMox, Pi-hole, PlexMediaServer, OPNsense. Meer een gluurder dan een reaguurder.
Ah zo! Top, ik snap hem. Bedankt voor de snelle reacties!
@secoh Win98SE.. woow..
Krijgt een spontane flashback
Je zou eventueel een upgrade naar Win2K Pro SP4 kunnen doen: Wel de basiszaken van Win XP, niet de resource honger van XP SP3 (en geen last van een complete OS hanger als een programma crasht)
Krijgt een spontane flashback
Je zou eventueel een upgrade naar Win2K Pro SP4 kunnen doen: Wel de basiszaken van Win XP, niet de resource honger van XP SP3 (en geen last van een complete OS hanger als een programma crasht)
Hold. Step. Move. There will always be a way to keep on moving
Ja, daar heb ik aan gedacht - ik heb zelfs W2K Advanced Server hier nog liggen.D_Jeff schreef op donderdag 26 maart 2020 @ 20:12:
@secoh Win98SE.. woow..
Krijgt een spontane flashback
Je zou eventueel een upgrade naar Win2K Pro SP4 kunnen doen: Wel de basiszaken van Win XP, niet de resource honger van XP SP3 (en geen last van een complete OS hanger als een programma crasht)
In het weekend even nog een harde schijf er bij pakken.
NT 4.0 zou ook nog kunnen.
Maar ik heb die machine eigenlijk nog helemaal origineel gelaten zoals ik hem 2002 of zo heb weggezet, en dat betekent ook dat alle games er nog op staan, daarom Win 98.
Af en toe nog leuk als retro-dagje.
You are standing in an open field west of a white house, with a boarded front door. There is a small mailbox here.
@secoh Zelfs als dual boot mogelijk. Wel Win2k als FAT32 inrichten, niet NTFS (SP4 heeft daar ondersteuning voor)
Hold. Step. Move. There will always be a way to keep on moving
Ja, dat klopt, heb ik een tijd lang ook gehad, met de OS/2 bootmanager.D_Jeff schreef op donderdag 26 maart 2020 @ 20:36:
@secoh Zelfs als dual boot mogelijk. Wel Win2k als FAT32 inrichten, niet NTFS (SP4 heeft daar ondersteuning voor)
Maar ik heb genoeg harde schijven
Wil eigenlijk ook nog eens kijken of ik boinc onder OS/2 aan het werk krijg.
Ik geloof dat het me ooit al eens gelukt is onder Linux op een 486
[ Voor 6% gewijzigd door secoh op 26-03-2020 20:40 ]
You are standing in an open field west of a white house, with a boarded front door. There is a small mailbox here.
Sinds RC5-64 geen koe meer gedraaid
maar dit is toch wel een mooi project om aan mee te doen.
Welliswaar maar een 9900k@5.1ghz (in vergelijk met die dikke multicore AMD cpu's die ik voorbij zie komen), maar alle beetje helpen
Welliswaar maar een 9900k@5.1ghz (in vergelijk met die dikke multicore AMD cpu's die ik voorbij zie komen), maar alle beetje helpen
Nou, volgens mij komt die 9900k nog wel behoorlijk leuk mee op die klok. Blij je aan boord te hebbenremsie schreef op donderdag 26 maart 2020 @ 21:13:
Sinds RC5-64 geen koe meer gedraaidmaar dit is toch wel een mooi project om aan mee te doen.
Welliswaar maar een 9900k@5.1ghz (in vergelijk met die dikke multicore AMD cpu's die ik voorbij zie komen), maar alle beetje helpen
* PD2JK doet sinds jaren weer iets met 
Ik zei tegen mijn vrouw: "Schat, we hebben onze PC ter beschikking gesteld aan de wetenschap, het is voor een goed doel tegen corona. En die leuke screensaver krijgen er er gratis bij."
Dus hier staat een Ryzen 3600 gemiddeld 14 uur per dag 100% Rosetta workloads te vouwen.
Begint weer echt te kriebelen. Vroeger met RC5-64 was ook geinig met die megaflushes. Dat is hier niet toch? Alleen zoveel mogelijk
mobiliseren!
Ik zei tegen mijn vrouw: "Schat, we hebben onze PC ter beschikking gesteld aan de wetenschap, het is voor een goed doel tegen corona. En die leuke screensaver krijgen er er gratis bij."
Dus hier staat een Ryzen 3600 gemiddeld 14 uur per dag 100% Rosetta workloads te vouwen.
Begint weer echt te kriebelen. Vroeger met RC5-64 was ook geinig met die megaflushes. Dat is hier niet toch? Alleen zoveel mogelijk
[ Voor 4% gewijzigd door PD2JK op 26-03-2020 22:21 ]
Heeft van alles wat: 8088 - 286 - 386 - 486 - 5x86C - P54CS - P55C - P6:Pro/II/III/Xeon - K7 - NetBurst :') - Core 2 - K8 - Core i$ - Zen$
Ik heb toch iets vreemds aan de hand waar ik nog niet over uit ben wat het nu precies is ...
Twee vers van mij geïnstalleerde systemen met debian 10.3.0 (geen gui) gooien er op covid-19 taken errors uit op +/- 1min werktijd en breken vervolgens af.
- AMD Phenom(tm) II X4 B50 Processor
- AMD Phenom(tm) 9750 Quad-Core Processor
Het is wel gelukt op de 9750 om andere taken voltooid te krijgen
Heeft iemand enig idee of tips ?
Wat ik iig zelf nu ga proberen is kijken of de 9750 het met windows7 wel doet.
Twee vers van mij geïnstalleerde systemen met debian 10.3.0 (geen gui) gooien er op covid-19 taken errors uit op +/- 1min werktijd en breken vervolgens af.
- AMD Phenom(tm) II X4 B50 Processor
- AMD Phenom(tm) 9750 Quad-Core Processor
Het is wel gelukt op de 9750 om andere taken voltooid te krijgen
Heeft iemand enig idee of tips ?
Wat ik iig zelf nu ga proberen is kijken of de 9750 het met windows7 wel doet.
Ik neem even aan dat je de nieuwste versie hebt van de software die op de site van Rosetta te downloaden is.Thoughtless schreef op donderdag 26 maart 2020 @ 22:43:
Ik heb toch iets vreemds aan de hand waar ik nog niet over uit ben wat het nu precies is ...
Twee vers van mij geïnstalleerde systemen met debian 10.3.0 (geen gui) gooien er op covid-19 taken errors uit op +/- 1min werktijd en breken vervolgens af.
Wat je kunt doen is inloggen en dan bij Taken de lijst met taken openen. Als je dan op de ID van een gefaalde taak in de kolom Task klikt, dan vind je daar ook de STDERR output en kun je misschien vinden wat er fout ging.
Goeie tip, ga ik ook even bekijken. Een van de pc's in onze privé kudde lijkt hetzelfde probleem te hebben... Thanks!hrothberht schreef op donderdag 26 maart 2020 @ 22:50:
[...]
Ik neem even aan dat je de nieuwste versie hebt van de software die op de site van Rosetta te downloaden is.
Wat je kunt doen is inloggen en dan bij Taken de lijst met taken openen. Als je dan op de ID van een gefaalde taak in de kolom Task klikt, dan vind je daar ook de STDERR output en kun je misschien vinden wat er fout ging.
Ik gebruik de versie die standaard in apt zit van debian namelijk 7.14.2 deze draait ook op een andere machine die geen problemen heeft.hrothberht schreef op donderdag 26 maart 2020 @ 22:50:
[...]
Ik neem even aan dat je de nieuwste versie hebt van de software die op de site van Rosetta te downloaden is.
Wat je kunt doen is inloggen en dan bij Taken de lijst met taken openen. Als je dan op de ID van een gefaalde taak in de kolom Task klikt, dan vind je daar ook de STDERR output en kun je misschien vinden wat er fout ging.
Dit staat erin trouwens :
<core_client_version>7.14.2</core_client_version>
<![CDATA[
<message>
process got signal 11</message>
<stderr_txt>
command: ../../projects/boinc.bakerlab.org_rosetta/rosetta_4.08_x86_64-pc-linux-gnu -run:protocol jd2_scripting -parser:protocol jhr_boinc.xml @flags -in:file:silent 2jm1xu8x_jhr_design1_COVID-19.silent -in:file:silent_struct_type binary -silent_gz -mute all -out:file:silent_struct_type binary -out:file:silent default.out -in:file:boinc_wu_zip 2jm1xu8x_jhr_design1_COVID-19.zip -nstruct 10000 -cpu_run_time 28800 -watchdog -boinc:max_nstruct 600 -checkpoint_interval 120 -database minirosetta_database -in::file::zip minirosetta_database.zip -boinc::watchdog -run::rng mt19937 -constant_seed -jran 2830783
Starting watchdog...
Watchdog active.
</stderr_txt>
]]>
Zijn alle gefaalde taken zo summier? Of zijn er andere die misschien wat meer informatie geven?Thoughtless schreef op donderdag 26 maart 2020 @ 23:02:
[...]
Ik gebruik de versie die standaard in apt zit van debian namelijk 7.14.2 deze draait ook op een andere machine die geen problemen heeft.
Dit staat erin trouwens :
<core_client_version>7.14.2</core_client_version> <![CDATA[ <message> process got signal 11</message> <stderr_txt> command: [knip] Starting watchdog... Watchdog active. </stderr_txt> ]]>
Misschien een idee om een image te maken van de HDD en die goed te bewaren.secoh schreef op donderdag 26 maart 2020 @ 20:29:
[...]
Ja, daar heb ik aan gedacht - ik heb zelfs W2K Advanced Server hier nog liggen.
In het weekend even nog een harde schijf er bij pakken.
NT 4.0 zou ook nog kunnen.
Maar ik heb die machine eigenlijk nog helemaal origineel gelaten zoals ik hem 2002 of zo heb weggezet, en dat betekent ook dat alle games er nog op staan, daarom Win 98.
Af en toe nog leuk als retro-dagje.
Dan kan je altijd terug naar je originele situatie
2x SE8K | 68x Talesun 300Wp | 16 oost, 16 west, 25 zuid, 11 noord | 20.400Wp | pvoutput.org | Mitsubishi Zubadan 14kW @ 50% vermogen
Ja staat idd bij allen zo lekker weinig in, maar heb inmiddels op de 9750 even een test lopen met windows7 en dat lijkt tot nu toe goed te gaanhrothberht schreef op donderdag 26 maart 2020 @ 23:27:
[...]
Zijn alle gefaalde taken zo summier? Of zijn er andere die misschien wat meer informatie geven?
Ik ga dit verder uitzoeken want wil nu weten of het ook met andere linux distro's fout gaat op deze specifieke hardware.
Ik ga ook (voor de eerste keer) proberen mee te doen met, jawel, een DigitalOcean droplet! Als student kan je namelijk $50 gratis krijgen bij DO en daarmee kan je net voor een maand een CPU-optimized droplet van $40 + BTW betalen 
Had eergisteren al geprobeerd F@H op mijn laptopje te installeren maar die liet mijn fans toch iets te hard loeien, zelfs op light. Bij mijn ouders thuis heb ik wel een oude desktop die stof staat te verzamelen, maar daar kan ik nu natuurlijk niet bij
(voor wie ook student is en basis-Linux-kennis heeft, je kan hier via GitHub je $50 DO code aanvragen. Je moet bij DO wel creditcardgegevens en een factuuradres opgeven
Let dus op dat je pas na het begin van de maand je droplet aanmaakt en hem dan ook weer voor het eind van de maand uitzet en verwijdert!)
Je kan via GitHub ook gratis AWS en Azure credits krijgen, maar de AWS credits heb ik al eerder redeemed
Azure kijk ik misschien later nog naar
Had eergisteren al geprobeerd F@H op mijn laptopje te installeren maar die liet mijn fans toch iets te hard loeien, zelfs op light. Bij mijn ouders thuis heb ik wel een oude desktop die stof staat te verzamelen, maar daar kan ik nu natuurlijk niet bij
(voor wie ook student is en basis-Linux-kennis heeft, je kan hier via GitHub je $50 DO code aanvragen. Je moet bij DO wel creditcardgegevens en een factuuradres opgeven
Je kan via GitHub ook gratis AWS en Azure credits krijgen, maar de AWS credits heb ik al eerder redeemed
I am Lrrr, ruler of the planet Omicron Persei 8! | Mijn custom CSS-snippets
Zo... Ik ga ook maar eens meedoen met Rosetta@home. Vanwege COVID-19 zit ik thuis te werken, en ik vind het koud hier op de werkkamer. Als ik m'n PC nou lekker laat stampen, verwarmt hij de kamer EN draag ik bij aan een mogelijke oplossing voor de crisis. Double win! 
En uiteraard de DPC's helpen.
M'n hardware is niet al te indrukwekkend hoor... i5-3450. Maar alle beetjes helpen toch?
En uiteraard de DPC's helpen.
M'n hardware is niet al te indrukwekkend hoor... i5-3450. Maar alle beetjes helpen toch?
[ Voor 18% gewijzigd door Gwannoes op 27-03-2020 08:30 ]
Hmmz, hier komt dus m'n sig
20-3 -> 82 flushersA-Jay schreef op woensdag 25 maart 2020 @ 10:58:
Super blij met alle enthousiasten mensen....
...
Kleine toenamen in de afgelopen dagen
....
Lekker bezig met zijn allen
21-3 -> 82 flushers
22-3 -> 94 flushers
23-3 -> 165 flushers
24-3 -> 535 flushers
25-3 -> 693 flushers
26-3 -> 790 flushers
En de het aantal bleef toenemen



Zou leuk zijn als deze curve niet zou afvlakkenA-Jay schreef op vrijdag 27 maart 2020 @ 09:23:
[...]
20-3 -> 82 flushers
21-3 -> 82 flushers
22-3 -> 94 flushers
23-3 -> 165 flushers
24-3 -> 535 flushers
25-3 -> 693 flushers
26-3 -> 790 flushers
En de het aantal bleef toenemen![]()
![]()
![]()
![]()
Vouw mee bij Fatal Error Group! - F@H: #10
"Schat, je pc doet raar -- kom snel"PD2JK schreef op donderdag 26 maart 2020 @ 22:20:
* PD2JK doet sinds jaren weer iets met
Ik zei tegen mijn vrouw: "Schat, we hebben onze PC ter beschikking gesteld aan de wetenschap, het is voor een goed doel tegen corona. En die leuke screensaver krijgen er er gratis bij."
Dus hier staat een Ryzen 3600 gemiddeld 14 uur per dag 100% Rosetta workloads te vouwen.
Begint weer echt te kriebelen. Vroeger met RC5-64 was ook geinig met die megaflushes. Dat is hier niet toch? Alleen zoveel mogelijkmobiliseren!
* D_Jeff ziet de Rosetta@home screensaver, opent het ubisoft artikel over seti@home
Hier, leesvoer.
"aha"
Hold. Step. Move. There will always be a way to keep on moving
Hier besloten mijn cpu even te gaan upgraden van de server die staat te stampeden.
Van een " Intel Celeron G1840" naar een "Intel Core i5-4570"
Geeft even wat meer rekenkracht voor de weterschap
En erna voor mijzelf
( haar vak gebied
)
Van een " Intel Celeron G1840" naar een "Intel Core i5-4570"
Geeft even wat meer rekenkracht voor de weterschap
En erna voor mijzelf
haha hier soort gelijk iets. alleen kreeg ik erna een lezing over eiwittenD_Jeff schreef op vrijdag 27 maart 2020 @ 10:01:
[...]
"Schat, je pc doet raar -- kom snel"
* D_Jeff ziet de Rosetta@home screensaver, opent het ubisoft artikel over seti@home
Hier, leesvoer.
"aha"
[ Voor 46% gewijzigd door luigi87 op 27-03-2020 10:14 ]
- leeg -
Inmiddels slaat mijn laptop (i5-8250) al een aantal dagen te stampen! Daarnaast staat buiten werktijd mijn Macbook Pro (i7-7700HQ) ook te stampen. Alle kleine beetjes helpen!
[ Voor 6% gewijzigd door Dj-sannieboy op 27-03-2020 10:34 ]
Het is dat ik tegenwoordig niet echt spare parts meer heb, anders had ik nog wel wat gehaald/in elkaar gezet. Teveel leuke CPU's op V&A
Voor de mensen die ook last hebben van "process got signal 11", op covid-19 taken.
Debian 10.3.0 met boinc 7.14.2 geeft problemen op AMD Phenom/Phenom2. Of andere processoren hier last van hebben, zou kunnen ik weet het niet.
De oplossing is een ander OS , zowel windows als ubuntu 19.10 (boinc 7.16.3) zijn in mijn geval probleem vrij.
Debian 10.3.0 met boinc 7.14.2 geeft problemen op AMD Phenom/Phenom2. Of andere processoren hier last van hebben, zou kunnen ik weet het niet.
De oplossing is een ander OS , zowel windows als ubuntu 19.10 (boinc 7.16.3) zijn in mijn geval probleem vrij.
Ben ermee bezig om dat te proberen te voorkomenBubbles schreef op vrijdag 27 maart 2020 @ 09:53:
[...]
Zou leuk zijn als deze curve niet zou afvlakken
ga voor het eerst ook maar eens meedoen, heb de cliënt geïnstalleerd en zodra fah klaar is met de cpu taak ga ik beginnen. hopelijk heeft mijn 3570k nog een beetje impact
Kreeg vandaag een mailtje van mijn vader van 84 die vandaag DPC heeft gejoined op Rosetta.Bubbles schreef op vrijdag 27 maart 2020 @ 09:53:
[...]
Zou leuk zijn als deze curve niet zou afvlakken
“The first principle is that you must not fool yourself, and you are the easiest person to fool.“
Je zou de Docker container kunnen proberen als je een 64 bits versie van Debian draait. Heb je automatisch de laatste versie en de containerbasis is Ubuntu afaik.Thoughtless schreef op vrijdag 27 maart 2020 @ 11:04:
Voor de mensen die ook last hebben van "process got signal 11", op covid-19 taken.
Debian 10.3.0 met boinc 7.14.2 geeft problemen op AMD Phenom/Phenom2. Of andere processoren hier last van hebben, zou kunnen ik weet het niet.
De oplossing is een ander OS , zowel windows als ubuntu 19.10 (boinc 7.16.3) zijn in mijn geval probleem vrij.
Heel gaaf 
Cow_tipping schreef op vrijdag 27 maart 2020 @ 11:51:
[...]
Kreeg vandaag een mailtje van mijn vader van 84 die vandaag DPC heeft gejoined op Rosetta.
Daar zitten ook een paar oude en niet actieve gebruikers tussen, maar wel heel weinig...dikkepaddestoel schreef op vrijdag 27 maart 2020 @ 12:37:
Yay! Meer dan duizend koeien!![]()
[Afbeelding]
790 unieke flushers gisteren
766 unieke flushers vandaag (stats tot 12:30)
991 unieke flushers tussen 21-3 0:00 en 27-3 12:30
Dus ik denk dat we de 1000 unieke flushers tijdens de stampede wel gaan halen.....

Heeft Boinc voldoende schijfruimte en voldoende schrijfrechten? Daar brak hij namelijk bij mij op af.Thoughtless schreef op donderdag 26 maart 2020 @ 22:43:
Ik heb toch iets vreemds aan de hand waar ik nog niet over uit ben wat het nu precies is ...
Twee vers van mij geïnstalleerde systemen met debian 10.3.0 (geen gui) gooien er op covid-19 taken errors uit op +/- 1min werktijd en breken vervolgens af.
- AMD Phenom(tm) II X4 B50 Processor
- AMD Phenom(tm) 9750 Quad-Core Processor
Het is wel gelukt op de 9750 om andere taken voltooid te krijgen![]()
Heeft iemand enig idee of tips ?
Wat ik iig zelf nu ga proberen is kijken of de 9750 het met windows7 wel doet.
Ik heb even getest met en zonder hyperthreading (HT). Zonder HT werden 8 taken (1 per core) actief en had ik nog ruim geheugen vrij, met HT werden 15 taken actief die per stuk 10-15% meer tijd zouden nemen, en was er 1 taak "waiting for memory". Nog even wat meer geheugen toegekend aan BOINC, en nu draaien er 16 taken parallel.Bubbles schreef op dinsdag 24 maart 2020 @ 19:39:
[...]
Het heeft wel nut, maar verwacht niet twee keer zoveel output. Met die hoeveelheid geheugen zou je het wel moeten kunnen redden, maar veel ga je niet meer over houden.
Voor deze machine en deze taken heeft HT dus zeker zin. :-)
Diegene die een rekencentrum van een uni inzetFreyaldo schreef op vrijdag 27 maart 2020 @ 12:47:
Krijg ineens een d2-cow level vibe, wie is hier eigenlijk die cow-king?
serieus.. sommige halen dagelijke scores waarvan ik denk: "hoe dan?"
Zoals deze?: V&A aangeboden: AMD Ryzen 9 3900X BoxedSuicyder schreef op vrijdag 27 maart 2020 @ 10:52:
Het is dat ik tegenwoordig niet echt spare parts meer heb, anders had ik nog wel wat gehaald/in elkaar gezet. Teveel leuke CPU's op V&A
:
[ Voor 38% gewijzigd door D_Jeff op 27-03-2020 13:20 ]
Hold. Step. Move. There will always be a way to keep on moving
"Hoe dan?"... nou zo dusD_Jeff schreef op vrijdag 27 maart 2020 @ 13:19:
[...]
Diegene die een rekencentrum van een uni inzet
serieus.. sommige halen dagelijke scores waarvan ik denk: "hoe dan?"
[...]
Zoals deze?: V&A aangeboden: AMD Ryzen 9 3900X Boxed
:![]()
Alleen de 2400G is "dedicated" voor het grazen, de rest is m'n mediacenter bij de TV, video editing PC, PC voor gamen en photo editing, en STAKE is m'n servertje op zolder.

[ Voor 14% gewijzigd door BlueTooth76 op 27-03-2020 15:23 ]
2x SE8K | 68x Talesun 300Wp | 16 oost, 16 west, 25 zuid, 11 noord | 20.400Wp | pvoutput.org | Mitsubishi Zubadan 14kW @ 50% vermogen
We zitten boven de 1000 actieve gebruikers op Rosetta!!



Ik weet het niet... maar of de wu run time registratie klopt niet, of de client is verschrikkelijk inefficient!?!
Wanneer ik naar de wu run times kijk van bv een i7-4702MQ @ 2.5GHz Turbo, en die van een Ryzen 7 3700X @ 3.9GHz Turbo, dan zitten die allemaal rond de 28500 sec (~ 8 uur).
Terwijl die 3700X toch aanzienlijk sneller zou moeten zijn?
Wanneer ik naar de wu run times kijk van bv een i7-4702MQ @ 2.5GHz Turbo, en die van een Ryzen 7 3700X @ 3.9GHz Turbo, dan zitten die allemaal rond de 28500 sec (~ 8 uur).
Terwijl die 3700X toch aanzienlijk sneller zou moeten zijn?

Computing...
@Theadalus ik vermoed dat de clients niet zijn geoptimaliseerd voor AMD Ryzen. Mijn 1950X doet ook 8h/wu staat 100% tegeven maar word niet echt warm (toch niet zoals bij OGR of rakesearch)
Al wat ik aanraak werk niet meer zoals het hoort. Damic houd niet van zijn verjaardag
hier staat m'n threadripper 1950x fulltime op 3.7ghz (geen overclock) te stampen (20 threads van de 32...)
werkt is gemiddeld 8u, maar zag er ook al een aantal voorbij komen die met 6 uurtjes klaar waren, ook een paar van 10u+...
het waterkoel systeem houd hem netjes op temperatuur; 55c.
werkt is gemiddeld 8u, maar zag er ook al een aantal voorbij komen die met 6 uurtjes klaar waren, ook een paar van 10u+...
het waterkoel systeem houd hem netjes op temperatuur; 55c.
Fan van: Unraid, ProxMox, Pi-hole, PlexMediaServer, OPNsense. Meer een gluurder dan een reaguurder.
Ik dacht, zal eens zien hoe het bij mij zit kwa geheugen gebruik

Whoops

Whoops
Al wat ik aanraak werk niet meer zoals het hoort. Damic houd niet van zijn verjaardag
Hier een 8700k met kleine oc en all core turbo.
Helaas vandaag 7 taken gehad die na 6 uur draaien 'compulation error' geven.
Misschien toch best op stock draaien...?
@Damic Zo mooi! :-)
Helaas vandaag 7 taken gehad die na 6 uur draaien 'compulation error' geven.
Misschien toch best op stock draaien...?
@Damic Zo mooi! :-)
Thx, boinc mag tot 95% gaan, maar nu word dat geheugen eens gebruikt allemaal
Al wat ik aanraak werk niet meer zoals het hoort. Damic houd niet van zijn verjaardag
@clannad Je kan best overclocked draaien en volgens mij gebruikt Rosetta AVX instructies, ten minste dat denk ik vanwege mijn hoge vcore droop.
En dan heb je ook nog eens het geheugen dat intens wordt gebruikt, dus als je nu wilt testen of je systeem stabiel is... Ik zou eens je vcore omhoog schroeven en als dat niet helpt wat anders proberen.
Je kunt ook kiezen om stock te draaien als je puur mee wilt doen voor team DPC.
Ik draai een 9900k op 4.8Ghz en 3600C15 geheugen op 4000C16. No troubles.
En dan heb je ook nog eens het geheugen dat intens wordt gebruikt, dus als je nu wilt testen of je systeem stabiel is... Ik zou eens je vcore omhoog schroeven en als dat niet helpt wat anders proberen.
Je kunt ook kiezen om stock te draaien als je puur mee wilt doen voor team DPC.
Ik draai een 9900k op 4.8Ghz en 3600C15 geheugen op 4000C16. No troubles.
Mooie temperaturen. Mijn 3900X met waterkoeling draait op 71 graden, aardig stukje warmer. Wel met 14 smt cores draaiend van de 24 (waren er 16 van de 24 maar 2 zijn afgebroken met een fout). Voor nu alleen maar even testen, op 1 april gaat hij vaker aan.geenwindows schreef op vrijdag 27 maart 2020 @ 18:47:
hier staat m'n threadripper 1950x fulltime op 3.7ghz (geen overclock) te stampen (20 threads van de 32...)
werkt is gemiddeld 8u, maar zag er ook al een aantal voorbij komen die met 6 uurtjes klaar waren, ook een paar van 10u+...
het waterkoel systeem houd hem netjes op temperatuur; 55c.
[ Voor 10% gewijzigd door Arjant2 op 27-03-2020 19:03 ]
@bierschuit Thx voor de feedback.
Er zit al extra op de VCore, ik heb met een avx offset gespeeld en de Load Line Calibration aangepast. Maar het resultaat verandert niet.
Op dit moment vermoed ik dat het probleem ergens anders zit. Ik kan nog troubleshooten voor we van start gaan
Er zit al extra op de VCore, ik heb met een avx offset gespeeld en de Load Line Calibration aangepast. Maar het resultaat verandert niet.
Op dit moment vermoed ik dat het probleem ergens anders zit. Ik kan nog troubleshooten voor we van start gaan
1950X @87°C
Al wat ik aanraak werk niet meer zoals het hoort. Damic houd niet van zijn verjaardag
dat is wel op 't randje van de grens, dacht dat 68 Tdie/95Tctl de max temperatuur is...Damic schreef op vrijdag 27 maart 2020 @ 19:18:
1950X @87°C
Fan van: Unraid, ProxMox, Pi-hole, PlexMediaServer, OPNsense. Meer een gluurder dan een reaguurder.
Voor dat ie terug klokt, ja volgende week andere koeler binen maar die moet een 2990 koel houden. Had de eerste en 2de gen van die liqtec koeler en die werkte redelijk goed tot ie begon te gellen. Nu heb ik een be quite maar die koelt echt niet goed.
Al wat ik aanraak werk niet meer zoals het hoort. Damic houd niet van zijn verjaardag
Die van mij zit op 66 graden gemiddeld.Damic schreef op vrijdag 27 maart 2020 @ 19:18:
1950X @87°C
DPC Chef-kok :)
Op 3.79GHz of hoger all core op die lucht koeler?
[ Voor 10% gewijzigd door Damic op 27-03-2020 20:27 ]
Al wat ik aanraak werk niet meer zoals het hoort. Damic houd niet van zijn verjaardag
Volgende week gaat er een dedicated Ryzen 3200G grazen.
Deze middag had een Asus Prime N4000T er weinig zin aan, de Windows BOINC client althans. Project list leeg, dus handmatig de Project URL ingevuld, maar kreeg de melding dat het systeem mogelijk niet geschikt zou zijn. Binnenkort weer proberen...
Deze middag had een Asus Prime N4000T er weinig zin aan, de Windows BOINC client althans. Project list leeg, dus handmatig de Project URL ingevuld, maar kreeg de melding dat het systeem mogelijk niet geschikt zou zijn. Binnenkort weer proberen...
[ Voor 69% gewijzigd door PD2JK op 27-03-2020 20:38 ]
Heeft van alles wat: 8088 - 286 - 386 - 486 - 5x86C - P54CS - P55C - P6:Pro/II/III/Xeon - K7 - NetBurst :') - Core 2 - K8 - Core i$ - Zen$
YupDamic schreef op vrijdag 27 maart 2020 @ 20:27:
Op 3.79GHz of hoger all core op die lucht koeler?
Werkt perfect.
Heb de Cooler Master Wraith Ripper die er goed op zit.
[ Voor 4% gewijzigd door Xanquezer op 27-03-2020 21:06 ]
DPC Chef-kok :)
Hoe hoog is jou voltage?Damic schreef op vrijdag 27 maart 2020 @ 20:27:
Op 3.79GHz of hoger all core op die lucht koeler?
Kan zijn dat deze te hoog staat waardoor de temp te hoog wordt.
Probeer 1.2 - 1.25 eens
DPC Chef-kok :)
Dan crasht ie.
Al wat ik aanraak werk niet meer zoals het hoort. Damic houd niet van zijn verjaardag
Hier ook begonnen met Boinc en Folding at home met een I7 6700K en GTX 980Ti
Pc draait wel enkel als wat het zonnig is buiten. Dan kan ik wat energie afnemen van de 95kw aan zonnepanelen
Pc draait wel enkel als wat het zonnig is buiten. Dan kan ik wat energie afnemen van de 95kw aan zonnepanelen
YouTube: Here's How YOU Can Help Find a Cure for COVID-19!
Linus en folding@home, toevallig.
Komt ook nog een video over het draaien van een folding@home server.
Zou leuk zijn als ze het DPC project ook noemen.
Linus en folding@home, toevallig.
Komt ook nog een video over het draaien van een folding@home server.
Zou leuk zijn als ze het DPC project ook noemen.
[ Voor 28% gewijzigd door Viper® op 28-03-2020 00:17 ]
Jij?Freyaldo schreef op vrijdag 27 maart 2020 @ 12:47:
Krijg ineens een d2-cow level vibe, wie is hier eigenlijk die cow-king?
En anders is het vast en zeker chef paddestoel.
Inmiddels ook gestart 3900x en 2080 super (Boinc en F@H). Altijd wel met een schuin oog meegelezen, maar nooit opgestart. Nu wel. Leek eerst dat de afgeronde taken niet werden verzonden (staat klaar om te rapporteren), maar na klikken op project update waren ze 'weg'.
Ik heb het ook maar even gestart op mijn servertje op zolder. i5-9400, 60% CPU toegewezen. Iets is beter dan niets
Haha, wij staan toch niet meer bovenaan vrees ik. Uiteraard zijn we wel even aan het kijken of we nog een verloren servertje hebben staan om bij te zetten o.i.d.lasermen schreef op zaterdag 28 maart 2020 @ 00:34:
[...]
Jij?![]()
En anders is het vast en zeker chef paddestoel.
Er viel mij nog iets op toen ik in de lijst met top computers keek.
https://boinc.bakerlab.org/rosetta/top_hosts.php
De nr1 host is een Threadripper 3970x 32core van ene duitse user Rayburner
Deze behaald met zijn host korte runtimes ik dacht eerst wow zo een threadripper moet wel een "nieuwe" instrucieset bevatten die mijn ryzen 2700x niet heeft ... na verder te hebben gekeken in zijn task list viel mij dit op:
DONE :: 1 starting structures 3978.22 cpu seconds
This process generated 1 decoys from 1 attempts
De tasks krijgen een geslaagd/gereed/geldig status en kan zo dus gigantisch veel punten op een dag scoren, wat vreet deze persoon precies uit
Hij haalt namelijk precies hetzelfde "truukje" uit op een 2920x systeem.
Mis ik iets ?
https://boinc.bakerlab.org/rosetta/top_hosts.php
De nr1 host is een Threadripper 3970x 32core van ene duitse user Rayburner
Deze behaald met zijn host korte runtimes ik dacht eerst wow zo een threadripper moet wel een "nieuwe" instrucieset bevatten die mijn ryzen 2700x niet heeft ... na verder te hebben gekeken in zijn task list viel mij dit op:
DONE :: 1 starting structures 3978.22 cpu seconds
This process generated 1 decoys from 1 attempts
De tasks krijgen een geslaagd/gereed/geldig status en kan zo dus gigantisch veel punten op een dag scoren, wat vreet deze persoon precies uit
Mis ik iets ?

@Thoughtless ja een uur voor een wu das weinig
Al wat ik aanraak werk niet meer zoals het hoort. Damic houd niet van zijn verjaardag
Ik snap het ook niet. Met mijn 3970X haal ik maar zo'n average credit van 8k.Thoughtless schreef op zaterdag 28 maart 2020 @ 11:41:
Er viel mij nog iets op toen ik in de lijst met top computers keek.
https://boinc.bakerlab.org/rosetta/top_hosts.php
De nr1 host is een Threadripper 3970x 32core van ene duitse user Rayburner
Deze behaald met zijn host korte runtimes ik dacht eerst wow zo een threadripper moet wel een "nieuwe" instrucieset bevatten die mijn ryzen 2700x niet heeft ... na verder te hebben gekeken in zijn task list viel mij dit op:
DONE :: 1 starting structures 3978.22 cpu seconds
This process generated 1 decoys from 1 attempts
De tasks krijgen een geslaagd/gereed/geldig status en kan zo dus gigantisch veel punten op een dag scoren, wat vreet deze persoon precies uitHij haalt namelijk precies hetzelfde "truukje" uit op een 2920x systeem.
Mis ik iets ?
Gewoon een heel grote verzameling snoertjes
Heb net even mijn CPU vervangen van een dual core naar een quad core.
En draai nu 2 taken tegelijk, maar dit zouden er toch ook 3 kunnen zijn?
heb al weer weer 2 taken klaar staan. Hoe krijg ik die 3de taak actief erbij?
En draai nu 2 taken tegelijk, maar dit zouden er toch ook 3 kunnen zijn?
heb al weer weer 2 taken klaar staan. Hoe krijg ik die 3de taak actief erbij?
[ Voor 11% gewijzigd door luigi87 op 28-03-2020 13:55 ]
- leeg -
@luigi87 je usage limits hoger instellen onder Options > computing preferences
Al wat ik aanraak werk niet meer zoals het hoort. Damic houd niet van zijn verjaardag
Dat was hem inderdaad. nu me CPU op 80% gezet. en pakt nu een derde taak opDamic schreef op zaterdag 28 maart 2020 @ 13:55:
@luigi87 je usage limits hoger instellen onder Options > computing preferences
was erg zinvol me CPU upgrade
- leeg -
Wellicht dat die computer wordt gebruikt als proxy? Heb zoiets bij primegrid ook wel eens gezien. Een simpele dualcore die miljoenen per dag aan credits binnen haalde. Bleek gewoon een serverpark achter die ene pc te zitten.Thoughtless schreef op zaterdag 28 maart 2020 @ 11:41:
Er viel mij nog iets op toen ik in de lijst met top computers keek.
https://boinc.bakerlab.org/rosetta/top_hosts.php
De nr1 host is een Threadripper 3970x 32core van ene duitse user Rayburner
Deze behaald met zijn host korte runtimes ik dacht eerst wow zo een threadripper moet wel een "nieuwe" instrucieset bevatten die mijn ryzen 2700x niet heeft ... na verder te hebben gekeken in zijn task list viel mij dit op:
DONE :: 1 starting structures 3978.22 cpu seconds
This process generated 1 decoys from 1 attempts
De tasks krijgen een geslaagd/gereed/geldig status en kan zo dus gigantisch veel punten op een dag scoren, wat vreet deze persoon precies uitHij haalt namelijk precies hetzelfde "truukje" uit op een 2920x systeem.
Mis ik iets ?
Al blijft een uur runtime wel erg kort. Is er een optie om meerdere cores aan 1 unit te laten werken?
@Compizfox draai je volle bak op die 3970x? Dan lijkt me 8k toch wel weinig met 32 cores?
Dat doet een 3900x in een halve dag en die heeft maar 12 fysieke cores
[ Voor 10% gewijzigd door Arjant2 op 28-03-2020 14:35 ]
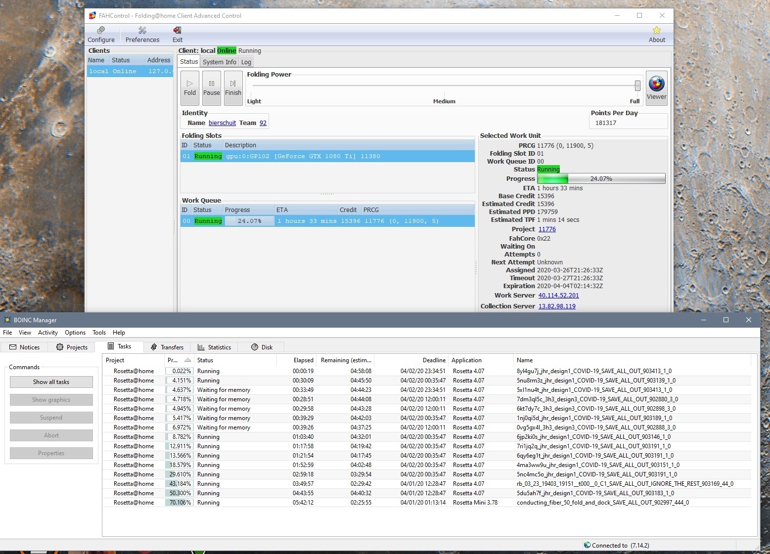
Je kunt bij de instellingen van Rosetta aangeven hoe groot de WU's moeten zijn, standaard lijkt dit een uur of acht te zijn, maar je kunt ook kiezen voor een uur (of een dag).
Hoe doe je dat @hcQd?
Al wat ik aanraak werk niet meer zoals het hoort. Damic houd niet van zijn verjaardag
Ik heb dit gevonden onder "Rosetta@home voorkeuren"
Target CPU run time
(not selected defaults to 8 hours)
Dit zou er voor moeten zorgen dat dan de runtime zeer kort is maar dat je hier alsnog giga veel punten voor krijgt ? Ik snap dan nog steeds niet dat een result accepted is ? Wat staan mijn computers in de overige +/- 7u te doen ?
Target CPU run time
(not selected defaults to 8 hours)
Dit zou er voor moeten zorgen dat dan de runtime zeer kort is maar dat je hier alsnog giga veel punten voor krijgt ? Ik snap dan nog steeds niet dat een result accepted is ? Wat staan mijn computers in de overige +/- 7u te doen ?
Daar kwam ik inderdaad net achter.hcQd schreef op zaterdag 28 maart 2020 @ 14:51:
Je kunt bij de instellingen van Rosetta aangeven hoe groot de WU's moeten zijn, standaard lijkt dit een uur of acht te zijn, maar je kunt ook kiezen voor een uur (of een dag).
Het is iets anders als ik het goed begrijp. Binnen de WU worden modellen gemaakt en hij blijft net zo lang door gaan daarmee zolang hij binnen de standaard werktijd voor een WU blijft. Dit is standaard 8 uur. Redt hij het niet meer te werken aan een nieuw model binnen die 8 uur dan breekt hij het af en levert hij de WU in.
Die 8 uur kan je dus aanpassen, dan wordt er korter (of langer) gewerkt aan de WUs. Hoe dit voor de credits uitpakt weet ik niet. Maar de 8 uur zal blijkbaar het meest waardevol zijn voor Rosetta?
Na dat ene uur levert hij de unit in en gaat hij weer aan een nieuwe beginnen. Die top computer krijgt ook inderdaad maar weinig punten per ingeleverde unit. Hoe dit uit pakt qua PPD is de vraag.Thoughtless schreef op zaterdag 28 maart 2020 @ 15:02:
Ik heb dit gevonden onder "Rosetta@home voorkeuren"
Target CPU run time
(not selected defaults to 8 hours)
Dit zou er voor moeten zorgen dat dan de runtime zeer kort is maar dat je hier alsnog giga veel punten voor krijgt ? Ik snap dan nog steeds niet dat een result accepted is ? Wat staan mijn computers in de overige +/- 7u te doen ?
Echter die 8 uur is blijkbaar waardevol voor Rosetta en zorgt er tevens voor dat de servers niet overbelast raken, aantal jaar geleden is de runtime van 3uur naar 6 uur gegaan en nu dus 8 uur.
@Damic inderdaad gewoon te vinden onder de voorkeuren op de website onder Target CPU run time.
Ik had al gezien dat je die aan kon passen (immers zijn er maar weinig opties bij dit project) maar ben er maar vanaf gebleven, niet voor niets standaard 8 uur denk ik dan maar.
Verklaart ook de hierboven keer gestelde vraag waarom een oude computer en nieuwe computer ongeveer even lang over een WU doen. Het aantal modellen dat berekent is binnen die WU zal wel degelijk hoger liggen op de nieuwe computer, dus aantal credits zal ook wel hoger zijn.
[ Voor 47% gewijzigd door Arjant2 op 28-03-2020 15:10 ]
Dat begrijp ik er ook uit.hcQd schreef op zaterdag 28 maart 2020 @ 15:11:
Waarschijnlijk wordt er gewoon weer een nieuwe WU aangemaakt voor de rest van het werk.
Zou qua PPD niet uit mogen maken wat ik lees of je korte of lange runtimes selecteert. Alleen willen ze de servers niet overbelasten is die 8 uur dus Default
Ha daar 
volgens mij worden wu's dan meer opgesplitst, ik heb nu de cu's op 4h gezet, dus dan zou ik ongeveer de helft van de punten/wu moeten krijgen.
volgens mij worden wu's dan meer opgesplitst, ik heb nu de cu's op 4h gezet, dus dan zou ik ongeveer de helft van de punten/wu moeten krijgen.
Al wat ik aanraak werk niet meer zoals het hoort. Damic houd niet van zijn verjaardag
De punten worden per model gegund, niet per WU. Als je dus de runtime korter maakt krijg je minder punten. Het zou dus niet moeten lonen om die 8 uur default naar korter in te stellen.
Ik doe wat ik kan, zodoende blijft er veel liggen.
Met wat geluk komen er maandag of dinsdag 2x Ryzen 3900X CPU's (en nog wat onderdelen) binnen.
Die gaan uiteindelijk ander werk doen maar de komende maand(en) zet ik ze eerst in voor Rosetta.
Toch weer 24 cores / 48 Threads @ 3.8GHz.
Ze krijgen ieder 32GB werkgeheugen dus dat moet genoeg zijn.
Ze krijgen een Noctua NH-D15 koeler dus dat zou voldoende moeten zijn.
Nog wat kaal zo...
Die gaan uiteindelijk ander werk doen maar de komende maand(en) zet ik ze eerst in voor Rosetta.
Toch weer 24 cores / 48 Threads @ 3.8GHz.
Ze krijgen ieder 32GB werkgeheugen dus dat moet genoeg zijn.
Ze krijgen een Noctua NH-D15 koeler dus dat zou voldoende moeten zijn.
Nog wat kaal zo...

[ Voor 29% gewijzigd door BlueTooth76 op 28-03-2020 20:24 ]
2x SE8K | 68x Talesun 300Wp | 16 oost, 16 west, 25 zuid, 11 noord | 20.400Wp | pvoutput.org | Mitsubishi Zubadan 14kW @ 50% vermogen
NiceBlueTooth76 schreef op zaterdag 28 maart 2020 @ 20:13:
Met wat geluk komen er maandag of dinsdag 2x Ryzen 3900X CPU's (en nog wat onderdelen) binnen.
...
Ze krijgen ieder 32GB werkgeheugen dus dat moet genoeg zijn.
Ze krijgen een Noctua NH-D15 koeler dus dat zou voldoende moeten zijn.
Ik heb hier 1 ryzen3900 met 64GiB RAM aan het grazen. Die doet het best aardig
Heb ook de noctua koeler, die doet het prima.
32GiB zou aan de krappe kant kunnen zijn, op dit moment gebruik ik toch ruim meer dan 32 GiB en het meeste is voor Rosetta, maar misschien wordt het gebruikt omdat het beschikbaar is en doet 32 GiB het ook prima.
/f/image/ZKBXIAgdqYPvKUl4IlsDdsvu.png?f=fotoalbum_large)
Assimilate, Graze, Stampede !!
Ik las iets van 1GB per taak.paraiko schreef op zaterdag 28 maart 2020 @ 20:34:
[...]
Nice![]()
Ik heb hier 1 ryzen3900 met 64GiB RAM aan het grazen. Die doet het best aardig
Heb ook de noctua koeler, die doet het prima.
32GiB zou aan de krappe kant kunnen zijn, op dit moment gebruik ik toch ruim meer dan 32 GiB en het meeste is voor Rosetta, maar misschien wordt het gebruikt omdat het beschikbaar is en doet 32 GiB het ook prima.
[Afbeelding]
Als het te weinig is dan merk ik het vanzelf
Kan nog wel wat schuiven met geheugen uit andere PC's als het nodig is.
2x SE8K | 68x Talesun 300Wp | 16 oost, 16 west, 25 zuid, 11 noord | 20.400Wp | pvoutput.org | Mitsubishi Zubadan 14kW @ 50% vermogen