The problem with common sense is that sense never ain't common - From the notebooks of Lazarus Long
GoT voor Behoud der Nederlandschen Taal [GvBdNT
[ Voor 41% gewijzigd door Miki op 10-05-2020 18:11 ]
Omdat het je een apparaat scheeltMiki schreef op zondag 10 mei 2020 @ 18:10:
Even een noob vraag, waarom zou je de docker versie verkiezen boven een reguliere installatie? Ik zie docker nog wel eens langskomen maar ik snap anders behalve de container functionaliteit niet zo wat hier de voordelen van zijn.
Het voordeel van alles in containers is, dat je eventueel die containers ook een eigen IP-adres kunt geven, waardoor je veel minder poort-conflicten hebt.
The problem with common sense is that sense never ain't common - From the notebooks of Lazarus Long
GoT voor Behoud der Nederlandschen Taal [GvBdNT
Ik zie nog geen verschil om een oc200 te gebruiken of een rpi3 die ik nog ergens in een lade heb liggen. Allebei zullen ze een ip adres moeten krijgen lijkt me.Freee!! schreef op zondag 10 mei 2020 @ 18:13:
[...]
Omdat het je een apparaat scheelt
Het voordeel van alles in containers is, dat je eventueel die containers ook een eigen IP-adres kunt geven, waardoor je veel minder poort-conflicten hebt.
Als je die RPi3 nog in de la hebt liggen, hoef je geen geld uit te geven om een OC200 aan te schaffen.Miki schreef op zondag 10 mei 2020 @ 18:16:
[...]
Ik zie nog geen verschil om een oc200 te gebruiken of een rpi3 die ik nog ergens in een lade heb liggen.
Volkomen waar, het voordeel begint pas, als je die RPi al voor wat andere dingen gebruikt en dan de controller erbij schuift. Kost je inderdaad nog steeds een extra IP-adres, maar geen centen, geen kabels*) en geen netwerk-poort in je switch.Allebei zullen ze een ip adres moeten krijgen lijkt me.
*)Minimaal twee voor de OC200, netwerk en power, een RPi3B+ of RPi4B heeft alleen een netwerk-kabel nodig (en een PoE HAT en een PoE switch
The problem with common sense is that sense never ain't common - From the notebooks of Lazarus Long
GoT voor Behoud der Nederlandschen Taal [GvBdNT
De EAP 235-wall is nog niet te krijgen dus ik heb nog even tijd om mij te verdiepen in de specifieke controller aansturing.
[ Voor 53% gewijzigd door Miki op 10-05-2020 18:56 ]
OK, dat wist ik nog niet, bedankt voor de info.Admiral Freebee schreef op zondag 10 mei 2020 @ 18:29:
@Freee!! je argument van geen geld te moeten uitgeven aan een oc200 klopt maar de oc200 kan evengoed via poe gevoed worden.
The problem with common sense is that sense never ain't common - From the notebooks of Lazarus Long
GoT voor Behoud der Nederlandschen Taal [GvBdNT
Je kunt ook zelf een Docker image maken, de meeste container images komen met een build-file, dus het hoeft niet per sé van een derde te zijn.Miki schreef op zondag 10 mei 2020 @ 18:53:
Ok en nu het verschil tussen een raspbian installatie met de source van TP-Link en een docker image van een derde
En het verschil tussen een Raspbian installatie en een Docker image is het gedonder met poorten en vooral poortconflicten.
Maar ondertussen begint (eindelijk) de datum*) toch steeds dichter bij te komen inplaats van elke 24 uur een dag op te schuiven.De EAP 235-wall is nog niet te krijgen dus ik heb nog even tijd om mij te verdiepen in de specifieke controller aansturing.
*)18 Mei bij Central Point, al ongeveer een week lang.
The problem with common sense is that sense never ain't common - From the notebooks of Lazarus Long
GoT voor Behoud der Nederlandschen Taal [GvBdNT
Hmmk, deze week dan maar eens erin duiken om uit te vogelen hoe het werkt. Scheelt wel dat ik me thuis voel in Linux en bash.Freee!! schreef op zondag 10 mei 2020 @ 19:10:
[...]
Je kunt ook zelf een Docker image maken, de meeste container images komen met een build-file, dus het hoeft niet per sé van een derde te zijn.
En het verschil tussen een Raspbian installatie en een Docker image is het gedonder met poorten en vooral poortconflicten.
[...]
Maar ondertussen begint (eindelijk) de datum*) toch steeds dichter bij te komen inplaats van elke 24 uur een dag op te schuiven.
*)18 Mei bij Central Point, al ongeveer een week lang.
Ik zat wat te browsen en kwam langs deze paginaFreee!! schreef op zondag 10 mei 2020 @ 18:03:
[...]
Waar heb jij die 3.2.10 gevondenIk kom nog nket verder dan 3.2.6.
https://community.tp-link.com/en/business/forum/topic/162210
Of is dit niet de juiste?
Een POE Hat and Switch? Hoe bedoel je, is het niet voldoende dat de pi met controller software met het netwerk is verbonden?Freee!! schreef op zondag 10 mei 2020 @ 18:25:
*)Minimaal twee voor de OC200, netwerk en power, een RPi3B+ of RPi4B heeft alleen een netwerk-kabel nodig (en een PoE HAT en een PoE switch).
Dit is voldoende als je de pi via USB van power voorziet.Anjerlaan schreef op maandag 11 mei 2020 @ 07:38:
[...]
Een POE Hat and Switch? Hoe bedoel je, is het niet voldoende dat de pi met controller software met het netwerk is verbonden?
https://hub.docker.com/r/ronaldo1965/omada-controllerAnjerlaan schreef op zondag 10 mei 2020 @ 10:10:
Hoi,
Ik wil de omada controller software 3.2.10 draaien in een docker container op een Rpi3b met Raspbian Buster
Weet iemand een link naar een install manual?
Greetzzz,
Gerben
Is dat alleen bij de EAP245 of gedraagt de EAP225 zich ook zo?Edje040 schreef op vrijdag 21 februari 2020 @ 12:37:
[...]
Hij ondersteund het wel maar ik heb nog nooit gemerkt dat er ook voor gekozen is in stand 'auto'.
Hij blijft bij mij gewoon schakelen in de range 36-48. Zelfs als ik hem handmatig op een DFS-kanaal zet houdt ie het niet vast.
Is het bij gebruik van een enkele ap mogelijk om een gasten ssid alleen beschikbaar te maken van bv. 15:00 tot 24:00 en de wifi radio en dus main ssid zelf aan vanaf 7:00 tot 24:00?
Intussen heeft de EAP245 een update gehad en houdt hij de DFS-kanalen wel vast. Ik moet ze dan wel handmatig vast zetten want als ik hem op auto zet zoekt hij toch weer 36-48 op (terwijl er niemand in de buurt op bijvoorbeeld de DFS kanalen 100-108 zit).Jan Ham schreef op vrijdag 15 mei 2020 @ 13:12:
[...]
Is dat alleen bij de EAP245 of gedraagt de EAP225 zich ook zo?
Is het bij gebruik van een enkele ap mogelijk om een gasten ssid alleen beschikbaar te maken van bv. 15:00 tot 24:00 en de wifi radio en dus main ssid zelf aan vanaf 7:00 tot 24:00?
Het instellen van de gasten ssid zoals jij het wilt gaat kan via Scheduler en Scheduler Association. Daarbinnen kun je aangeven welke SSID er wanneer uit moet. Ik denk echter dat dit alleen kan als je de Cloud Software draait (24/7) of een OC200 Controler hebt. Bij mij zitten ze alle drie aan de OC200 gekoppeld dus kan ik het wel instellen. Ik doe het overigens niet.
Te vroeg gejuicht, is ondertussen weer een week opgeschoven.Freee!! schreef op zondag 10 mei 2020 @ 19:10:
[...]
Maar ondertussen begint (eindelijk) de datum*) toch steeds dichter bij te komen inplaats van elke 24 uur een dag op te schuiven.
*)18 Mei bij Central Point, al ongeveer een week lang.
The problem with common sense is that sense never ain't common - From the notebooks of Lazarus Long
GoT voor Behoud der Nederlandschen Taal [GvBdNT
https://community.tp-link.com/en/business/forum/topic/167868
Geen echte oplossing ik heb hem op DHCP dus dat is niet de oplossing.
Blog - Glasnet status (privé log) - Nette LAN - RIPE Atlas Probe - Globalping Probe
Wat is af en toe? Ik heb het ook wel eens maar niet heel veel meer dan eens per maand of zo.RobbyTown schreef op zondag 17 mei 2020 @ 11:07:
OC200 is nieuwe firmware beschikbaar. Ben benieuwd als nu het offline online probleem is opgelost (geen idee als meer mensen er last van hebben?) Krijg af en toe de melding dat hij offline is direct daarna weer online.
https://community.tp-link.com/en/business/forum/topic/167868
Geen echte oplossing ik heb hem op DHCP dus dat is niet de oplossing.
Denk om de 2 of 3 weken. Ben benieuwd als dat nu is gefixt met de nieuwe firmwareEdje040 schreef op zondag 17 mei 2020 @ 14:27:
[...]
Wat is af en toe? Ik heb het ook wel eens maar niet heel veel meer dan eens per maand of zo.
[ Voor 10% gewijzigd door RobbyTown op 17-05-2020 14:32 ]
Blog - Glasnet status (privé log) - Nette LAN - RIPE Atlas Probe - Globalping Probe
In feite is dat ding een Server in je netwerk dus die hoort sowieso :RobbyTown schreef op zondag 17 mei 2020 @ 11:07:
OC200 is nieuwe firmware beschikbaar. Ben benieuwd als nu het offline online probleem is opgelost (geen idee als meer mensen er last van hebben?) Krijg af en toe de melding dat hij offline is direct daarna weer online.
https://community.tp-link.com/en/business/forum/topic/167868
Geen echte oplossing ik heb hem op DHCP dus dat is niet de oplossing.
- Een Static IP te hebben.
- Nog eens een Static DHCP Mapping in je Router te hebben voor het geval dat er iets misgaat!
|| Stem op mooiere Topic Search linkjes! :) " || Pi-Hole : Geen advertenties meer voor je hele netwerk! >:) ||
Ik heb hem op DHCP maar dan weer inderdaad vast gezet in de router zodat het altijd dezelfde ip heeft.nero355 schreef op zondag 17 mei 2020 @ 14:38:
[...]
In feite is dat ding een Server in je netwerk dus die hoort sowieso :
- Een Static IP te hebben.
- Nog eens een Static DHCP Mapping in je Router te hebben voor het geval dat er iets misgaat!
Als ik na de nieuwe firmware deze melding nog krijgen dan zet ik hem echt static in de oc200 controller. Als het dan nog meldingen geeft geen idee wat dan is want zo veel netwerk settings zijn er dan niet meer over.
Blog - Glasnet status (privé log) - Nette LAN - RIPE Atlas Probe - Globalping Probe
Hier staat ie alleen in de router op static. Ik zal het eens in de gaten houden.RobbyTown schreef op zondag 17 mei 2020 @ 14:42:
[...]
Ik heb hem op DHCP maar dan weer inderdaad vast gezet in de router zodat het altijd dezelfde ip heeft.
Als ik na de nieuwe firmware deze melding nog krijgen dan zet ik hem echt static in de oc200 controller. Als het dan nog meldingen geeft geen idee wat dan is want zo veel netwerk settings zijn er dan niet meer over.
Zo is het bij mij ook maar helaas weer de melding gehad. Vanavond maar is static ip gevenEdje040 schreef op zondag 17 mei 2020 @ 15:29:
[...]
Hier staat ie alleen in de router op static. Ik zal het eens in de gaten houden.
Blog - Glasnet status (privé log) - Nette LAN - RIPE Atlas Probe - Globalping Probe
The Force is like Duck-tape, it has a light side, a dark side and it holds the universe together
Bij mij vannacht ook weer een keer. Ga ik dat static ip maar eens invoeren al heb ik geen idee wat ik precies in moet vullen bij de gevraagde gegevens (noob, I know...):RobbyTown schreef op dinsdag 19 mei 2020 @ 06:53:
[...]
Zo is het bij mij ook maar helaas weer de melding gehad. Vanavond maar is static ip geven
IP Adress: het vaste ip adres van de controller neem ik aan
Nermask: ?
Gateway:? IP adres van de router?
Primary and Secondary DNS: zelfde DNS als die in de router staan bij DNS?
Ken je netwerk niet (laat ik van de standaard uitgaan 192.168.1.x). Mocht je Windows pc hebben typ cmd dan heb je een zwart schermpje. ipconfig /allEdje040 schreef op dinsdag 19 mei 2020 @ 12:49:
[...]
Bij mij vannacht ook weer een keer. Ga ik dat static ip maar eens invoeren al heb ik geen idee wat ik precies in moet vullen bij de gevraagde gegevens (noob, I know...):
IP Adress: het vaste ip adres van de controller neem ik aan
Nermask: ?
Gateway:? IP adres van de router?
Primary and Secondary DNS: zelfde DNS als die in de router staan bij DNS?
Dan zie je ip van je pc, subnet ik denk 255.255.255.0 verder ook je gateway 192.168.1.1 inderdaad van je router. DNS kan van je router komen anders 8.8.8.8.
IP: wat de oc200 nu ook heeft
Netmask: 255.255.255.0
Gateway: 192.168.1.1
DNS: 192.168.1.1
2de DNS 8.8.8.8
Blog - Glasnet status (privé log) - Nette LAN - RIPE Atlas Probe - Globalping Probe
Beide DNS komen van router (XS4ALL-DNS): daar dus invullen 194.109.6.66 en 194.109.9.99 in mijn geval? Of bij eerste DNS het IP-adres van de router zoals jij nu doet?RobbyTown schreef op dinsdag 19 mei 2020 @ 12:55:
[...]
Ken je netwerk niet (laat ik van de standaard uitgaan 192.168.1.x). Mocht je Windows pc hebben typ cmd dan heb je een zwart schermpje. ipconfig /all
Dan zie je ip van je pc, subnet ik denk 255.255.255.0 verder ook je gateway 192.168.1.1 inderdaad van je router. DNS kan van je router komen anders 8.8.8.8.
IP: wat de oc200 nu ook heeft
Netmask: 255.255.255.0
Gateway: 192.168.1.1
DNS: 192.168.1.1
2de DNS 8.8.8.8
Even oppassen met de gateway, die kan ook bovenin zitten (ik heb die van mij op 192.168.2.254).RobbyTown schreef op dinsdag 19 mei 2020 @ 12:55:
[...]
Ken je netwerk niet (laat ik van de standaard uitgaan 192.168.1.x). Mocht je Windows pc hebben typ cmd dan heb je een zwart schermpje. ipconfig /all
Dan zie je ip van je pc, subnet ik denk 255.255.255.0 verder ook je gateway 192.168.1.1 inderdaad van je router. DNS kan van je router komen anders 8.8.8.8.
IP: wat de oc200 nu ook heeft
Netmask: 255.255.255.0
Gateway: 192.168.1.1
DNS: 192.168.1.1
2de DNS 8.8.8.8
The problem with common sense is that sense never ain't common - From the notebooks of Lazarus Long
GoT voor Behoud der Nederlandschen Taal [GvBdNT
GAteway is bij mij 192.168.178.1 (adres router)Freee!! schreef op dinsdag 19 mei 2020 @ 13:12:
[...]
Even oppassen met de gateway, die kan ook bovenin zitten (ik heb die van mij op 192.168.2.254).
Twijfel dus nog even wat precies in te vullen bij DNS. Via CMD krijg ik namelijk bij DNS het IP adrs van de router en een Ipv6 adres.
De router handelt het DNS verkeer af dus ik zou idd het adres van de gateway aanhouden.Edje040 schreef op dinsdag 19 mei 2020 @ 13:21:
[...]
GAteway is bij mij 192.168.178.1 (adres router)
Twijfel dus nog even wat precies in te vullen bij DNS. Via CMD krijg ik namelijk bij DNS het IP adrs van de router en een Ipv6 adres.
Verder was even benieuwd of het herstarten geen “feature” is. Ik heb namelijk ooit eens met de emulator zitten spelen en toen kwam ik ook een reboot optie tegen die je periodiek (dagelijks, maandelijks, etc) kan instellen.
Klopt zit een herstart optie op (geen idee wat het nut ervan is...). Maar om offline/online te voorkomen elke dag herstarten? Ik kijk eerst af met static gegevens.Miki schreef op dinsdag 19 mei 2020 @ 13:28:
[...]
De router handelt het DNS verkeer af dus ik zou idd het adres van de gateway aanhouden.
Verder was even benieuwd of het herstarten geen “feature” is. Ik heb namelijk ooit eens met de emulator zitten spelen en toen kwam ik ook een reboot optie tegen die je periodiek (dagelijks, maandelijks, etc) kan instellen.
Blog - Glasnet status (privé log) - Nette LAN - RIPE Atlas Probe - Globalping Probe
Het reboot-schedule waar jij het over hebt geldt voor de EAP en niet voor de OC200. Die kun je volgens mij alleen handmatig rebooten.RobbyTown schreef op dinsdag 19 mei 2020 @ 13:34:
[...]
Klopt zit een herstart optie op (geen idee wat het nut ervan is...). Maar om offline/online te voorkomen elke dag herstarten? Ik kijk eerst af met static gegevens.
Exacte tekst uit manual:
Reboot Schedule:
You can reboot all the EAPs in the network periodically as needed. Follow the steps below to
configure Reboot Schedule.
Weet ik niet meer. In mijn log zie ik er niets meer van terug. Zag alleen de melding vanochtend op mijn telefoon.I-King schreef op dinsdag 19 mei 2020 @ 15:42:
[...]
Bij mij exact om 03:20. Bij anderen wellicht ook? Dan ligt de oorzaak niet lokaal.
Rond kwart over 6 deze ochtendI-King schreef op dinsdag 19 mei 2020 @ 15:42:
[...]
Bij mij exact om 03:20. Bij anderen wellicht ook? Dan ligt de oorzaak niet lokaal.
Blog - Glasnet status (privé log) - Nette LAN - RIPE Atlas Probe - Globalping Probe
wo 10:52
vr 05:27
Ma 18:38
killroy73 schreef op dinsdag 19 mei 2020 @ 19:04:
Ook hier regelmatig de OC200 offline en in een minuut weer online.
wo 10:52
vr 05:27
Ma 18:38
Staat dat in een log? Ik zie het namelijk niet in mijn log staan?killroy73 schreef op dinsdag 19 mei 2020 @ 19:04:
Ook hier regelmatig de OC200 offline en in een minuut weer online.
wo 10:52
vr 05:27
Ma 18:38
Dit wordt gepusht naar de app op mijn iPhone.Edje040 schreef op dinsdag 19 mei 2020 @ 21:43:
[...]
[...]
Staat dat in een log? Ik zie het namelijk niet in mijn log staan?
Anyway inmiddels heb ik mijn raspberry pi 3B uit de lade gehaald en daar een raspbian servertje van gemaakt waarin nu met succes Docker met PiHole draait. Nu wil ik via een Docker hub ook de Omada controller binnen gaan halen zodat ik helemaal klaar ben als de EAP 235wall geleverd kan worden.
De versie van MBentley heb ik daarvoor op het oog waarbij ik alleen nog een vraagje heb over de installatie. Voorzover ik Docker voldoende doorgrond heb, krijgen de containers binnen het Docker systeem hun eigen ip adressen, standaard 172.17.0.x en zijn deze buitenaf te benaderen via het IP adres van de raspberry met eventueel een specifieke poort aanduiding bijv. 192.168.1.1:9000 om portainer te benaderen.
Heb ik nu goed begrepen dat de Omada controller dus ook gebruikt maakt van hetzelfde IP adres van de raspbian server maar dan met de andere aangegeven poorten* connectie maakt?
*
1
2
3
4
5
6
7
8
| 8088 8043 27001udp 27002 29810udp 29811 29812 29813 |
Negeer die hele portmapping zooi en bridge die zooi met je lokale netwerk via macvlan of één van de andere opties : https://docs.docker.com/network/Miki schreef op vrijdag 22 mei 2020 @ 09:42:
Voorzover ik Docker voldoende doorgrond heb, krijgen de containers binnen het Docker systeem hun eigen ip adressen, standaard 172.17.0.x en zijn deze buitenaf te benaderen via het IP adres van de raspberry met eventueel een specifieke poort aanduiding bijv. 192.168.1.1:9000 om portainer te benaderen.
Heb ik nu goed begrepen dat de Omada controller dus ook gebruikt maakt van hetzelfde IP adres van de raspbian server maar dan met de andere aangegeven poorten* connectie maakt?
Al je Docker Containers worden dan onderdeel van je lokale netwerk en dan hoef je niet constant met alle poorten te vechten
|| Stem op mooiere Topic Search linkjes! :) " || Pi-Hole : Geen advertenties meer voor je hele netwerk! >:) ||
Thanks, ik had toevallig al e.e.a. in bridge staan maar dit gaat zeker helpen.nero355 schreef op vrijdag 22 mei 2020 @ 15:27:
[...]
Negeer die hele portmapping zooi en bridge die zooi met je lokale netwerk via macvlan of één van de andere opties : https://docs.docker.com/network/
Al je Docker Containers worden dan onderdeel van je lokale netwerk en dan hoef je niet constant met alle poorten te vechten
Inmiddels geprobeerd om de mbentley Omada-controller aan de praat te krijgen maar dat is tot nu toe niet gelukt. De container start wel op maar krijgt kort daarna de status unhealthy en is ook niet benaderbaar, logs zijn ook niet in te zien. Er gaat dus iets goed mis bij het starten.
Een andere container van Ronaldo1965 heb ik wel "iets" meer geluk mee dat deze wel doorstart en begint te loggen. Alleen deze loopt kort daarna ook vast, in de log files zie ik de foutmelding:
Server VM is only supported on ARMv7+ VFP
Lijkt op een Java probleempje als ik de foutmelding door Google haal dus daar moet ik nog even aan sleutelen.
Mochten mensen nog tips hebben dan hoor ik het graag
Ps. betreft een Raspberry PI 3B met de laatste lite raspbian distro inclusief ARM64 ingeschakeld.
[ Voor 6% gewijzigd door Miki op 22-05-2020 17:15 ]
Ik heb zowel de mbentley als die van Ronaldo1965 uitgeprobeerd maar beide komen ondanks een “goede” installatie niet als container gestart.
Zijn er mensen hier die het wel hebben draaien op een raspberry?
[ Voor 29% gewijzigd door Miki op 23-05-2020 15:05 ]
Ja, die van Ronaldo waar ik eerder een link van heb gepost.Miki schreef op zaterdag 23 mei 2020 @ 14:53:
Ik heb nog wat zitten stoeien met mijn pi maar ik krijg met docker geen omada controller aan de praat.
Ik heb zowel de mbentley als die van Ronaldo1965 uitgeprobeerd maar beide komen ondanks een “goede” installatie niet als container gestart.
Zijn er mensen hier die het wel hebben draaien op een raspberry?
@Freee!! gebruikt blijkbaar deze : Freee!! in "[TP-Link Managed Access Points] Ervaringen & Discussie"Miki schreef op zaterdag 23 mei 2020 @ 14:53:
Zijn er mensen hier die het wel hebben draaien op een raspberry?
"Use the Search Luke!"
|| Stem op mooiere Topic Search linkjes! :) " || Pi-Hole : Geen advertenties meer voor je hele netwerk! >:) ||
Ondertussen gebruik ik "edofede/omada-eap-controller:master", gebruikt een nieuwere versie van de software.nero355 schreef op zaterdag 23 mei 2020 @ 16:25:
[...]
@Freee!! gebruikt blijkbaar deze : Freee!! in "[TP-Link Managed Access Points] Ervaringen & Discussie"
"Use the Search Luke!"![]()
The problem with common sense is that sense never ain't common - From the notebooks of Lazarus Long
GoT voor Behoud der Nederlandschen Taal [GvBdNT
Het voordeel van de Pi lijkt me dat er meer op kan draaien gelijk (PiHole o.a.) of biedt de OC200 nog voordelen die ik niet direct zie? (buiten PoE maar dat kan een Pi ook met een hat)
Weet je toevallig of je raspbian op arm32v7 of arm64v8 draait? Ik heb arm64 geprobeerd om de beperkingen te omzeilen van een 32bits systeem maar wellicht dat ik dan hierdoor tegen andere problemen aanloop bij de image van Ronaldo en mbentley.plofkip schreef op zaterdag 23 mei 2020 @ 15:56:
[...]
Ja, die van Ronaldo waar ik eerder een link van heb gepost.
@Freee!! zelfde geldt ook voor jou
Geen flauw idee.Blamm schreef op zaterdag 23 mei 2020 @ 16:55:
Hoe is het verschil in performance trouwens tussen een OC200 en een RPi 3b/4 met Omada daarop draaiend?
Het voordeel van de Pi is dat ik die al heb, dus geen geld meer hoef uit te geven voor een OC200.Het voordeel van de Pi lijkt me dat er meer op kan draaien gelijk (PiHole o.a.) of biedt de OC200 nog voordelen die ik niet direct zie? (buiten PoE maar dat kan een Pi ook met een hat)
The problem with common sense is that sense never ain't common - From the notebooks of Lazarus Long
GoT voor Behoud der Nederlandschen Taal [GvBdNT
Logisch danFreee!! schreef op zaterdag 23 mei 2020 @ 17:07:
[...]
Het voordeel van de Pi is dat ik die al heb, dus geen geld meer hoef uit te geven voor een OC200.
Ik heb deze container ook geprobeerd, de arm64 variant maar deze wilde helemaal niet draaien. Kreeg een vage exec error in de logs terug. Blijkbaar werkt deze dus alleen in 32bits modus.Freee!! schreef op zaterdag 23 mei 2020 @ 16:47:
[...]
Ondertussen gebruik ik "edofede/omada-eap-controller:master", gebruikt een nieuwere versie van de software.
Anyway het is nu wachten totdat de EAP235 wall te koop zijn
Ik heb al een review geschreven en ingestuurd, ze waren niet echt verheugd over de kwalificatie vapor ware (elke 24 uur schuift de leverdatum weer een dag op).Miki schreef op zaterdag 23 mei 2020 @ 21:04:
[...]
Anyway het is nu wachten totdat de EAP235 wall te koop zijn
The problem with common sense is that sense never ain't common - From the notebooks of Lazarus Long
GoT voor Behoud der Nederlandschen Taal [GvBdNT
Met de Ubuntu image kun je dus zonder problemen de mbentley image binnentrekken. Maar voor Pihole zijn er wel wat kleine probleempjes die je nog even zelf moet oplossen. SystemD gebruikt zelf poort 53 dus die moet je eerst uitschakelen met de volgende code:
1
| stop systemd-resolved “ sudo systemctl stop systemd-resolved” |
In dit bestand zoek je naar onderstaande regel waarbij je uiteraard ook de comments dient te verwijderen
1
| DNSStubListener=no |
Na het aanpassen van de het bestand voer je volgens de volgende code uit:
1
| sudo ln -sf /run/systemd/resolve/resolv.conf /etc/resolv.conf |
Nu kun je pihole via docker binnentrekken. Maar dan ben je er halaas nog niet, door een bug in libseccomp worden de headers van de 64bit kernel niet goed doorgegeven dus je moet deze container in privilege mode draaien op dit moment totdat dit gefixed is.
Zie ook deze bug report: https://bugs.launchpad.ne...e/libseccomp/+bug/1877633
Dit probleem doet zich ook voor bij andere 64bits raspberry pi distro’s zoals Manjaro en Gentoo en is dus niet Ubuntu specifiek.
[ Voor 7% gewijzigd door Miki op 24-05-2020 09:10 ]
Als je Pi-Hole in een Docker container draait, moet je Macvlan gebruiken, heeft je Pi-Hole een eigen IP-adres en heb je geen poort-conflicten.Miki schreef op zondag 24 mei 2020 @ 08:49:
Inmiddels heb ik mijn Ubuntu server op mijn pi 3B helemaal draaiende inclusief PiHole.
Met de Ubuntu image kun je dus zonder problemen de mbentley image binnentrekken. Maar voor Pihole zijn er wel wat kleine probleempjes die je nog even zelf moet oplossen. SystemD gebruikt zelf poort 53 dus die moet je eerst uitschakelen met de volgende code:
code:Vervolgens moet je daarna het volgende bestand aanpassen: /etc/systemd/resolved.conf
1 stop systemd-resolved “ sudo systemctl stop systemd-resolved”
In dit bestand zoek je naar onderstaande regel waarbij je uiteraard ook de comments dient te verwijderen
code:
1 DNSStubListener=no
Na het aanpassen van de het bestand voer je volgens de volgende code uit:
code:
1 sudo ln -sf /run/systemd/resolve/resolv.conf /etc/resolv.conf
Nu kun je pihole via docker binnentrekken. Maar dan ben je er halaas nog niet, door een bug in libseccomp worden de headers van de 64bit kernel niet goed doorgegeven dus je moet deze container in privilege mode draaien op dit moment totdat dit gefixed is.
Zie ook deze bug report: https://bugs.launchpad.ne...e/libseccomp/+bug/1877633
Dit probleem doet zich ook voor bij andere 64bits raspberry pi distro’s zoals Manjaro en Gentoo en is dus niet Ubuntu specifiek.
The problem with common sense is that sense never ain't common - From the notebooks of Lazarus Long
GoT voor Behoud der Nederlandschen Taal [GvBdNT
Ik draai DietPi op de rpi 3b+. Is 32 bit.Miki schreef op zaterdag 23 mei 2020 @ 17:06:
[...]
Weet je toevallig of je raspbian op arm32v7 of arm64v8 draait? Ik heb arm64 geprobeerd om de beperkingen te omzeilen van een 32bits systeem maar wellicht dat ik dan hierdoor tegen andere problemen aanloop bij de image van Ronaldo en mbentley.
@Freee!! zelfde geldt ook voor jou
Thx, ik ben inmiddels weer terug bij raspbian maar dan gewoon 32 bit versie en alles werkt nu zoals het zou moeten zonder allerlei fratsen. Ik ben er pijnlijk achtergekomen dat de 64 bit distro's verre van stabiel zijn en meer kapot maken dan je lief is.
https://internal-test.tp-...ess-networking/omada-sdn/
Met name de cloud-based controller trekt mijn aandacht. Betekent dit dat een controller zoals de OC200 in principe overbodig wordt?:
https://internal-test.tp-...a-cloud-based-controller/
[ Voor 45% gewijzigd door Edje040 op 25-05-2020 15:23 ]
Zal vast wel een abbotje aan hangen.... Verder de OC300 geen idee wat die voor meerwaarde gaat krijgen tegen over de OC200Edje040 schreef op maandag 25 mei 2020 @ 15:18:
Hier een overzichtje wat er binnen de Omada-serie aan zit te komen:
https://internal-test.tp-...ess-networking/omada-sdn/
Met name de cloud-based controller trekt mijn aandacht. Betekent dit dat een controller zoals de OC200 in principe overbodig wordt?:
https://internal-test.tp-...a-cloud-based-controller/
Blog - Glasnet status (privé log) - Nette LAN - RIPE Atlas Probe - Globalping Probe
denk ik ook ja want anders verkopen ze die hardware never nooit niet meer. De OC300 kan tot 500 ap's aan terwijl de OC200 er max 100 kan bedienen. de OC200 is bij mij thuis dus voldoende ;-)RobbyTown schreef op maandag 25 mei 2020 @ 15:30:
[...]
Zal vast wel een abbotje aan hangen.... Verder de OC300 geen idee wat die voor meerwaarde gaat krijgen tegen over de OC200
https://internal-test.tp-link.com/en/omada-sdn/
WPA3 lijkt er dus ook aan te komen.
Cloud meuk klinkt interessant, totdat je met een verbinding zit die niet in te stellen is i.c.m. een Cloud ControllerEdje040 schreef op maandag 25 mei 2020 @ 15:18:
Hier een overzichtje wat er binnen de Omada-serie aan zit te komen:
https://internal-test.tp-...ess-networking/omada-sdn/
Met name de cloud-based controller trekt mijn aandacht. Betekent dit dat een controller zoals de OC200 in principe overbodig wordt?:
https://internal-test.tp-...a-cloud-based-controller/
Ze gaan namelijk ook Routers en Switches aan het geheel toevoegen in de toekomst volgens een eerder bericht!
|| Stem op mooiere Topic Search linkjes! :) " || Pi-Hole : Geen advertenties meer voor je hele netwerk! >:) ||
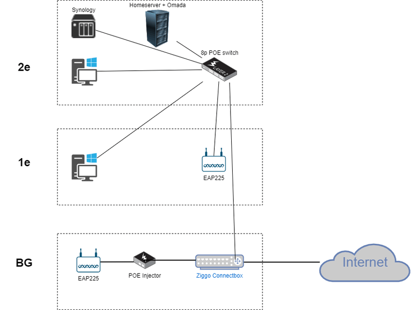
Via V&A hier heb ik 2 EAP225v3 kunnen kopen, die ik op wil gaan hangen in de woonkamer en op de overloop van de 1e verdieping. Het voornaamste wifi gebruik is op deze verdieping (3 kids met laptops, telefoons en chromecasts) en de woonkamer (laptop + telefoons)
/f/image/7Lhmvb8S1EVu6DgvpRrwsRxc.png?f=fotoalbum_large)
Hierbij mijn idee. De meeste apparatuur staat op zolder waar ook mijn werkruimte is. Daar loopt nu al een netwerkkabel heen, en de switch die daar staat wil ik vervangen door een met meer poorten, en gelijk PoE voorzienend voor in ieder geval een accesspoint voor nu. Ik dacht hierbij aan de pricewatch: TP-Link TL-SG108PE
Mijn lichte hoop is dat door de 2e AP op de overloop van de 1e te hangen, ik op zolder ook nog redelijk goed bereik heb voor de telefoons en af en toe laptop. Zo niet, hang ik daar een EAP245 op en gaat de 225 naar zolder.
Zien jullie nog haken en ogen aan dit verhaal? Op de Connectbox gaat uiteraard de Wifi uit en ik overweeg om er een andere router achter te zetten zoals de pricewatch: Ubiquiti EdgeRouter X, of heeft TP-Link een enigszins gelijk alternatief?
En ondertussen noemen ze geen datum meer.Freee!! schreef op zaterdag 23 mei 2020 @ 23:40:
[...]
Ik heb al een review geschreven en ingestuurd, ze waren niet echt verheugd over de kwalificatie vapor ware (elke 24 uur schuift de leverdatum weer een dag op).
The problem with common sense is that sense never ain't common - From the notebooks of Lazarus Long
GoT voor Behoud der Nederlandschen Taal [GvBdNT
Zet gewoon meteen op elke verdieping één accesspoint en dan ben je gelijk meteen klaar met het hele geneuzel!Blamm schreef op dinsdag 26 mei 2020 @ 16:45:
Zien jullie nog haken en ogen aan dit verhaal?
Er zijn wel wat modellen geloof ik, maar men schijnt met zowel Switches als Routers bezig te zijn voor de Omada reeks dus tot die tijd zal zo'n heerlijk goedkope ER-X prima voldoenOp de Connectbox gaat uiteraard de Wifi uit en ik overweeg om er een andere router achter te zetten zoals de pricewatch: Ubiquiti EdgeRouter X, of heeft TP-Link een enigszins gelijk alternatief?
|| Stem op mooiere Topic Search linkjes! :) " || Pi-Hole : Geen advertenties meer voor je hele netwerk! >:) ||
Dit klinkt bekend, alleen ik heb nooit de finger erop kunnen leggen waarom soms de 5Ghz wegvalt of het juist lang duurt voordat de 5Ghz was gevonden.lucask schreef op woensdag 29 april 2020 @ 17:41:
Ik heb pas een Omada systeem aangeschaft (OC200, 2x EAP245v3, 1x EAP225-outdoor), maar ik heb steeds problemen gehad met wegvallende verbindingen. Volgens mij werd er eerder in dit topic ook al gesproken over een soortgelijk probleem.
Ik heb dit probleem voorgelegd aan het TP-Link forum waar we zowaar met een oplossing zijn gekomen. Zie hier voor meer informatie; wellicht kan het jullie ook helpen:
https://community.tp-link.com/en/business/forum/topic/204734
TL;DR:
In mijn geval leek het erop dat de router een bug bevatte die door mijn nieuwe setup getriggerd werd, die de routes van de clients corrupteerd. Na het vervangen van de router (die zonder de TP-link gear trouwens zonder problemen werkt) was alles weer stabiel.
Waarschijnlijk raakte de router in de war van roamende clients. Dat kan ook verklaren waarom het uitzetten van alle fast-roaming features verlichting bracht, want dan wordt de bug ook minder vaak getriggerd.
Thuis van Mi-Light WiFi RGB LED controller, heeft nooit lekker gewerkt.
Tot op een dag ik Omada (als software geïnstalleerd op mijn home server) de deur uit trapte omdat ineens mijn AP niet meer kon benaderen (had daarvoor met cloud instellingen gespeeld en weer uitgezet). De Twee AP moeten resetten en alles zonder Omada opnieuw geïnstalleerd. Sindsdien geen geneuzel meer met 5Gh of veel minder en de Mi-Light werkt nu constant vlekkeloos. Ook geen wegvallende 5Ghz WiFi verbinding meer naar mijn PC.
Omada probeert slimme dingen te doen en dat ergens fout. Geprobeerd alle slimme foefjes uit te zetten.
Opzet is dat ik thuis meerdere SSID gebruik allen op een eigen VLAN en een PFSense als het centrale middelpunt.
EAP225v3
EAP245v3
Zonder Omada werkt alles wel stabiel.
Let even op de SG108E als je daar in de toekomst eventueel interactieve tv van bijvoorbeeld KPN, XS4ALL etc. door wilt laten lopen. de switch heeft weliswaar IGMP-snooping maar dat blijkt in de praktijk toch problemen te geven.Blamm schreef op dinsdag 26 mei 2020 @ 16:45:
Ik dacht hierbij aan de pricewatch: TP-Link TL-SG108PE
Mijn lichte hoop is dat door de 2e AP op de overloop van de 1e te hangen, ik op zolder ook nog redelijk goed bereik heb voor de telefoons en af en toe laptop. Zo niet, hang ik daar een EAP245 op en gaat de 225 naar zolder.
Persoonlijk zou ik er gelijk 3 ophangen. Ik heb hier tot voor kort dezelfde opstelling gehad (woonkamer + overloop) maar heb er toch eentje toegevoegd. Nu op elke verdieping 1.
Ik hoef niet per sé een managed switch bedacht ik me, voor nu is een VLAN voor gasten-wifi genoeg en eventueel een voor de draadloze IOT rommel. Bedraad is alles vertrouwd.
Best tevreden Ziggo gebruiker voorlopig, maar ik houd het in mijn achterhoofd!Edje040 schreef op woensdag 27 mei 2020 @ 10:40:
[...]
Let even op de SG108E als je daar in de toekomst eventueel interactieve tv van bijvoorbeeld KPN, XS4ALL etc. door wilt laten lopen.
[ Voor 28% gewijzigd door Blamm op 27-05-2020 10:43 ]
Geld dit ook voor de SG108PE? Deze switch wil ik namelijk gaan gebruiken om mijn (vaporware) EAP235-wall's te kunnen gaan voeden. Aan deze AP's is het de bedoeling om o.a. TV van Xs4all(KPN) aan te sluiten.Edje040 schreef op woensdag 27 mei 2020 @ 10:40:
[...]
Let even op de SG108E als je daar in de toekomst eventueel interactieve tv van bijvoorbeeld KPN, XS4ALL etc. door wilt laten lopen. de switch heeft weliswaar IGMP-snooping maar dat blijkt in de praktijk toch problemen te geven.
Persoonlijk zou ik er gelijk 3 ophangen. Ik heb hier tot voor kort dezelfde opstelling gehad (woonkamer + overloop) maar heb er toch eentje toegevoegd. Nu op elke verdieping 1.
Ik dacht van niet. Met name de 108Ev1 geeft/gaf problemen:Miki schreef op woensdag 27 mei 2020 @ 11:25:
[...]
Geld dit ook voor de SG108PE? Deze switch wil ik namelijk gaan gebruiken om mijn (vaporware) EAP235-wall's te kunnen gaan voeden. Aan deze AP's is het de bedoeling om o.a. TV van Xs4all(KPN) aan te sluiten.
https://forum.kpn.com/int...oord-igmp-snooping-308301
IGMP zorgt voor haperend beeld bij IPTV
Net mijn 108PEv2.1 uitgepakt en tussen de tv en de router gezet om te testen. Ik kreeg in de eerste 5 minuten inderdaad een 303 foutmelding en happerend tv beeld. Vervolgens de ontvanger even aan en uitgezet en daarna heb ik geen problemen meer kunnen vaststellen. De glas kanalen op 66x deden het prima als ook de Netflix als YouTube app. Ik denk dus niet dat we ons hier zorgen over moeten maken zolang je maar een recente dan wel de laatste firmware erop gezet hebt.Edje040 schreef op woensdag 27 mei 2020 @ 11:35:
[...]
Ik dacht van niet. Met name de 108Ev1 geeft/gaf problemen:
https://forum.kpn.com/int...oord-igmp-snooping-308301
IGMP zorgt voor haperend beeld bij IPTV
Dan lijkt het inderdaad de v1-versies te raken. Goed om te weten. Thnx! Overigens gebruik ik hier alleen Netgear switches dus vandaar dat ik het zelf niet heb kunnen ervaren en/of testen.Miki schreef op woensdag 27 mei 2020 @ 12:02:
[...]
Net mijn 108PEv2.1 uitgepakt en tussen de tv en de router gezet om te testen. Ik kreeg in de eerste 5 minuten inderdaad een 303 foutmelding en happerend tv beeld. Vervolgens de ontvanger even aan en uitgezet en daarna heb ik geen problemen meer kunnen vaststellen. De glas kanalen op 66x deden het prima als ook de Netflix als YouTube app. Ik denk dus niet dat we ons hier zorgen over moeten maken zolang je maar een recente dan wel de laatste firmware erop gezet hebt.
Ik heb er hier twee, waarvan één tussen TV en modem/router (maar zonder EAP2x5 ertussen) en totaal geen problemen:Miki schreef op woensdag 27 mei 2020 @ 11:25:
[...]
Geld dit ook voor de SG108PE? Deze switch wil ik namelijk gaan gebruiken om mijn (vaporware) EAP235-wall's te kunnen gaan voeden. Aan deze AP's is het de bedoeling om o.a. TV van Xs4all(KPN) aan te sluiten.
Firmware version: 1.0.1 Build 20191204 Rel.71847
Hardware version: TL-SG108PE 2.0
The problem with common sense is that sense never ain't common - From the notebooks of Lazarus Long
GoT voor Behoud der Nederlandschen Taal [GvBdNT
Voor dat geld heb je ook de Managed PoE 8-poorts versie : pricewatch: TP-Link TL-SG108PEBlamm schreef op woensdag 27 mei 2020 @ 10:42:
Bedankt voor de feedbackZojuist een pricewatch: TP-Link TL-SG1008P kunnen overnemen, voor nu wel even goed denk ik. Dat verschil steek ik dan liever in een 3e AP zoals jullie al zeggen.
Ik hoef niet per sé een managed switch bedacht ik me, voor nu is een VLAN voor gasten-wifi genoeg en eventueel een voor de draadloze IOT rommel. Bedraad is alles vertrouwd.
Dus ik hoop dat je laten we zeggen hooguit 50% van die prijs hebt betaald, hoewel er zelfs een tijdje een 5-poorts variant voor dat geld tekoop was geloof ik
|| Stem op mooiere Topic Search linkjes! :) " || Pi-Hole : Geen advertenties meer voor je hele netwerk! >:) ||
Jep, de helft ongeveer. Daarom vond ik het het verschil wel waard. Mocht ik ooit willen upgraden leid ik nooit veel verliesnero355 schreef op woensdag 27 mei 2020 @ 16:38:
[...]
Voor dat geld heb je ook de Managed PoE 8-poorts versie : pricewatch: TP-Link TL-SG108PE
Dus ik hoop dat je laten we zeggen hooguit 50% van die prijs hebt betaald, hoewel er zelfs een tijdje een 5-poorts variant voor dat geld tekoop was geloof ik
[ Voor 9% gewijzigd door Blamm op 27-05-2020 17:49 ]
[ Voor 3% gewijzigd door Miki op 28-05-2020 11:18 ]
Ik heb voor nu een OC200 en 1 EAP225 aangeschaft om een beetje te testen zodat het niet al te duur is als ik het toch niks vindt. De access point ligt nu op de eerste op een tijdelijke plek maar ik heb mijn hele huis wifi en voldoende voor wat ik er mee doe. De OC200 wordt nu nog gevoed met een micro USB kabel en de eap225 via de poe injector. Maar ik ben al uitbreiding en opruiming aan het plannen. De eap225 gaat naar de meterkast voor. Daar moet een poe switch komen te liggen. De OC200 gaat daar ook heen. Verder moet er een tweede eap225 maar dan outdoor komen voor in de achtertuin zodat ik ook in de gehele achtertuin wifi ga krijgen (25 meter diep dus er moet wel wat overbrugt worden). Dus ook een tweede netwerkkabel via de kruipruimte de achtermuur uit. Dan zou ik klaar moeten zijn.
Zowel Central Point als Redable geven nu 8 juni aan.Miki schreef op donderdag 28 mei 2020 @ 10:50:
De EAP235-wall is weer verdwenen bij Centralpoint. Het begint echt op vaporware te lijken en daardoor begin ik nu te twijfelen of ik niet toch maar twee unifi AC in-wall's maar moet gaan aanschaffen of... voor puur eenvoud en gemak een deco setje zoals de M9 of X60 (bekabeld aangesloten) moet gaan.
The problem with common sense is that sense never ain't common - From the notebooks of Lazarus Long
GoT voor Behoud der Nederlandschen Taal [GvBdNT
Mja, sinds eind februari zit ik op deze AP te azen en praktisch iedere week wordt de leverdatum door diverse webshops opgeschoven. Daar kunnen uiteraard de shops zelf niets aan doen omdat die volledig afhankelijk zijn van de TP-Link.Freee!! schreef op donderdag 28 mei 2020 @ 11:53:
[...]
Zowel Central Point als Redable geven nu 8 juni aan.
Ondertussen heb ik een switch, een klein patch kastje en utp kabel klaar liggen om ermee aan de slag te gaan omdat ik sterk de behoefte heb om mijn Fritz repeaters te gaan vervangen.
Misschien nog 1x wachten en dan hak ik definitief de knoop door
Nog maar eens op het forum van TP-Link zelf erover klagen.Miki schreef op donderdag 28 mei 2020 @ 14:20:
[...]
Mja, sinds eind februari zit ik op deze AP te azen en praktisch iedere week wordt de leverdatum door diverse webshops opgeschoven. Daar kunnen uiteraard de shops zelf niets aan doen omdat die volledig afhankelijk zijn van de TP-Link.
Ondertussen heb ik een switch, een klein patch kastje en utp kabel klaar liggen om ermee aan de slag te gaan omdat ik sterk de behoefte om mijn Fritz repeaters te gaan vervangen.
Misschien nog 1x wachten en dan hak ik definitief de knoop door
The problem with common sense is that sense never ain't common - From the notebooks of Lazarus Long
GoT voor Behoud der Nederlandschen Taal [GvBdNT
Als het effe kan sloop je telefoonaansluitingen in huis en check of er CAT5E/CAT6 achter zit.Miki schreef op donderdag 28 mei 2020 @ 10:50:
De EAP235-wall is weer verdwenen bij Centralpoint. Het begint echt op vaporware te lijken en daardoor begin ik nu te twijfelen of ik niet toch maar twee unifi AC in-wall's maar moet gaan aanschaffen of... voor puur eenvoud en gemak een deco setje zoals de M9 of X60 (bekabeld aangesloten) moet gaan.
Zo ja, dan kan je daar net als ik de UniFi In Wall modellen op aansluiten en genieten van WiFi door het hele huis heen
Zie het UniFi Topic voor de vele posts daarover
|| Stem op mooiere Topic Search linkjes! :) " || Pi-Hole : Geen advertenties meer voor je hele netwerk! >:) ||
Ik heb voor iedere kamer een specifieke utp aansluiting en in de woonkamer ook nog een extra loze telefoonaansluiting dus ik ben heel flexibelnero355 schreef op donderdag 28 mei 2020 @ 16:49:
[...]
Als het effe kan sloop je telefoonaansluitingen in huis en check of er CAT5E/CAT6 achter zit.
Zo ja, dan kan je daar net als ik de UniFi In Wall modellen op aansluiten en genieten van WiFi door het hele huis heen
Zie het UniFi Topic voor de vele posts daarover
De keuze voor TP-link heeft te maken met de prijs/ kwaliteit verhouding en ook niet geheel onbelangrijk de styling. De AC in-wall oogt door het rare bleke melkglas niet mooi aan een witte muur en de HD variant is echt een pak duurder met bijna 2x prijs van een in-wall en 2,5x de prijs van een EAP235-wall. Anyway nu het vaporware begint te lijken is het voorlief nemen van de mindere styling een bijzaak aan het worden.
Ik weet niet hoe het jullie vergaat maar de laatste dagen is het weer raak. Ik heb de OC200 een static ip gegeven. Dat is een tijdje goed gegaan maar de laatste dagen is ie één tot meerdere keren per dag kortstondig offline. Vreemde is wel dat het altijd en alleen in de nacht is.killroy73 schreef op dinsdag 19 mei 2020 @ 19:04:
Ook hier regelmatig de OC200 offline en in een minuut weer online.
wo 10:52
vr 05:27
Ma 18:38
Kleine update van mij. Hier had ik ook last van. Voorheen kreeg ik de meldingen zeker 1x in de 2 weken.Edje040 schreef op zondag 31 mei 2020 @ 08:59:
[...]
Ik weet niet hoe het jullie vergaat maar de laatste dagen is het weer raak. Ik heb de OC200 een static ip gegeven. Dat is een tijdje goed gegaan maar de laatste dagen is ie één tot meerdere keren per dag kortstondig offline. Vreemde is wel dat het altijd en alleen in de nacht is.
Ik had IP static gedaan via de router OC op DHCP maar krijgt dan toch altijd dezelfde IP. Nu heb ik ook op de OC200 Configuration Mode: Static gekozen. Vanaf die tijd geen melding meer gehad. Opgelost of toeval? We wachten af.
Blog - Glasnet status (privé log) - Nette LAN - RIPE Atlas Probe - Globalping Probe
Of kijk even in de meterkast wat voor kabels uit de buizen komen. Scheelt je slopen en herstellennero355 schreef op donderdag 28 mei 2020 @ 16:49:
[...]
Als het effe kan sloop je telefoonaansluitingen in huis en check of er CAT5E/CAT6 achter zit.
Zo ja, dan kan je daar net als ik de UniFi In Wall modellen op aansluiten en genieten van WiFi door het hele huis heen
Zie het UniFi Topic voor de vele posts daarover
Dat laatste heb ik ook gedaan en dat heeft tijdelijk soelaas geboden. Ik vind het niet erg maar ik vraag me wel af waarom het gebeurt.RobbyTown schreef op zondag 31 mei 2020 @ 09:21:
[...]
Kleine update van mij. Hier had ik ook last van. Voorheen kreeg ik de meldingen zeker 1x in de 2 weken.
Ik had IP static gedaan via de router OC op DHCP maar krijgt dan toch altijd dezelfde IP. Nu heb ik ook op de OC200 Configuration Mode: Static gekozen. Vanaf die tijd geen melding meer gehad. Opgelost of toeval? We wachten af.
Vandaag echter 2x kort achter elkaar in de ochtend, niet heel erg handig met thuiswerken...
Toch vreemd dat zoveel mensen hier last van hebben.
Husqvarna 450X NERA (wei)
Husqvarna 430X NERA (achtertuin)
Segway Navimow i105e (voortuin)
Roborock S7 Max Ultra (boven)
Roborock Qrevo Edge S5A (beneden)
Marstek Venus E 3.0
die staan er al een hele tijd. Ik heb ze in mijn wenslijst staat en krijg een seintje als er een prijs bekend wordt. Het duurt allemaal langer dat de geplande Q1 in ieder geval. De overige SDN-producten en software zijn ook nog niet uitgerold.pim_rs schreef op dinsdag 2 juni 2020 @ 12:20:
Ik zie dat de EAP660 en EAP620 nu ook in de pricewatch staan. Nog geen prijzen bekend. Iemand een idee wat deze AP's gaan kosten?
Ik had er de laatste dagen ook veel last van (meerder keren per dag) maar gek genoeg alleen in de nachtelijke uren. Toen dacht ik: zou het iets met tijd te maken hebben? Niet kunnen synchroniseren of iets dergelijks. Ik heb daarom bij Controller Settings, Genaral Setting maar eens wat NTP servers ingevoerd. Het kan toeval zijn, maar tot op heden geen meldingen meer (afkloppen...). Wellicht iets om te proberen. Ingevulde servers zijn: 1.europe.pool.ntp.org en 2.europe.pool.ntp.org. Ik heb die genomen omdat mijn Fritz!box ze daar ook vandaan haalt.Peule_P schreef op dinsdag 2 juni 2020 @ 13:20:
Hier ook statisch IP en alles voor de OC200 en iedere paar weken heb ik wel eens dat hij 's nachts de melding geeft dat hij even offline is geweest.
Vandaag echter 2x kort achter elkaar in de ochtend, niet heel erg handig met thuiswerken...
Toch vreemd dat zoveel mensen hier last van hebben.
Bij mij komt het niet voor (rpi).Miki schreef op dinsdag 2 juni 2020 @ 13:21:
Gebeurd het rebooten nu alleen met de OC200 of ook met de raspberry’s die de controller software?
Hoe kom je er bij dat de OC200 telkens gaat rebooten?Miki schreef op dinsdag 2 juni 2020 @ 13:21:
Gebeurd het rebooten nu alleen met de OC200 of ook met de raspberry’s die de controller software?
[ Voor 2% gewijzigd door killroy73 op 02-06-2020 16:13 . Reden: Taal ]
Dit nu ook maar eens gedaan, dacht dat ik de NTP settings van mijn NAS had ingevuld, maar stond op 0.0.0.0 blijkbaar.Edje040 schreef op dinsdag 2 juni 2020 @ 14:47:
[...]
Ik had er de laatste dagen ook veel last van (meerder keren per dag) maar gek genoeg alleen in de nachtelijke uren. Toen dacht ik: zou het iets met tijd te maken hebben? Niet kunnen synchroniseren of iets dergelijks. Ik heb daarom bij Controller Settings, Genaral Setting maar eens wat NTP servers ingevoerd. Het kan toeval zijn, maar tot op heden geen meldingen meer (afkloppen...). Wellicht iets om te proberen. Ingevulde servers zijn: 1.europe.pool.ntp.org en 2.europe.pool.ntp.org. Ik heb die genomen omdat mijn Fritz!box ze daar ook vandaan haalt.
Husqvarna 450X NERA (wei)
Husqvarna 430X NERA (achtertuin)
Segway Navimow i105e (voortuin)
Roborock S7 Max Ultra (boven)
Roborock Qrevo Edge S5A (beneden)
Marstek Venus E 3.0
Kijk eens of het scheelt als je de ntp server invult. Rebooten van de OC200 is het volgens mij niet. Bij mij gaat ik offline en weer online binnen dezelfde minuut. Rebooten duurt tot 3 minuten dacht ik.killroy73 schreef op dinsdag 2 juni 2020 @ 16:12:
Bij is het of- en online gaan van de OC200 nog regelmatig aan de hand. Ik weet niet of dit door rebooten komt of van iets anders. Bij mijn netwerk heeft de OC een vast ip adres, net als alle AP's en de POE switch. Allen TP link
[ Voor 15% gewijzigd door Edje040 op 02-06-2020 20:12 ]
Stel dat ik over stap naar een poe switch, ben je vanaf dan 'alleen' maar de poe ethernet kabel nodig vanaf deze switch? Dat verwacht ik eerlijk gezegd wel, maar had de adapter ook anders voorgesteld dan de kabels die ik nu nodig ben (al is dat achteraf gezien ook wel logischer).
LOETKE
Als je een switch hebt met poe, dan gaat er idd nog maar 1 kabel naar je EAC245.RudyL schreef op dinsdag 2 juni 2020 @ 22:34:
Ik heb mijn Eap245 nu aangesloten met bijbehorend poe adapter. Als ik het goed omschrijf is dat kabel voor poe, kabel voor lan welke in de adapter benodigd zijn.
Stel dat ik over stap naar een poe switch, ben je vanaf dan 'alleen' maar de poe ethernet kabel nodig vanaf deze switch? Dat verwacht ik eerlijk gezegd wel, maar had de adapter ook anders voorgesteld dan de kabels die ik nu nodig ben (al is dat achteraf gezien ook wel logischer).
De kabel die je nu in de LAN poort doet in de injector doe je dan direct in de EAC.
Dus 1 kabel voor zowel power als data.
Volgens mij bedoel je dat.
Ja klopt, dan is dat voor plaatsing van de EAP's ondanks dat er wat nieuwe kabels bij moeten komen wel een voordeel.Nicap schreef op dinsdag 2 juni 2020 @ 23:02:
[...]
Als je een switch hebt met poe, dan gaat er idd nog maar 1 kabel naar je EAC245.
De kabel die je nu in de LAN poort doet in de injector doe je dan direct in de EAC.
Dus 1 kabel voor zowel power als data.
Volgens mij bedoel je dat.
LOETKE
Bij mij ging ie gisteren 2x in 15min tijd On/Offline, toen zaten zowel ik als mijn vrouw op de laptop te werken en viel ook echt de verbinding weg tot ie weer online kwam.Edje040 schreef op woensdag 3 juni 2020 @ 08:57:
Vreemd... vanochtend een pushbericht via de app op mijn telefoon dat de OC200 offline. Meteen een check...gewoon online. Zou het dan gewoon een manco in de app zijn??
Op advies hierboven de NTP servers eens ingevuld en we wachten af
Husqvarna 450X NERA (wei)
Husqvarna 430X NERA (achtertuin)
Segway Navimow i105e (voortuin)
Roborock S7 Max Ultra (boven)
Roborock Qrevo Edge S5A (beneden)
Marstek Venus E 3.0