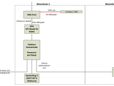
Ivm het uitfaseren van isdn en veranderen van ons werksysteem willen wij ons telefoonnetwerk updaten en veranderen naar Voip. Nu is om dit moment deze situatie bij ons van toepassing:

Ons internet is 15/1 mbit op dit moment. Echter wanneer we van het isdn af zijn kunnen we mogelijk proberen om pair bonding aan te gaan vragen aangezien de 2e aderpaar dan weer vrij is.
In principe willen wij overstappen naar een hosted voip oplossing vanwege een aantal reden:
1. Simpeler onderhoud/geen onderhoud centrale
2. Bij onweer moeten wij altijd alles afkoppelen ivm inslagen (dure grap drie isdn kasten in een jaar) en zijn nu dus onbereikbaar wanneer alles is afgekoppeld.
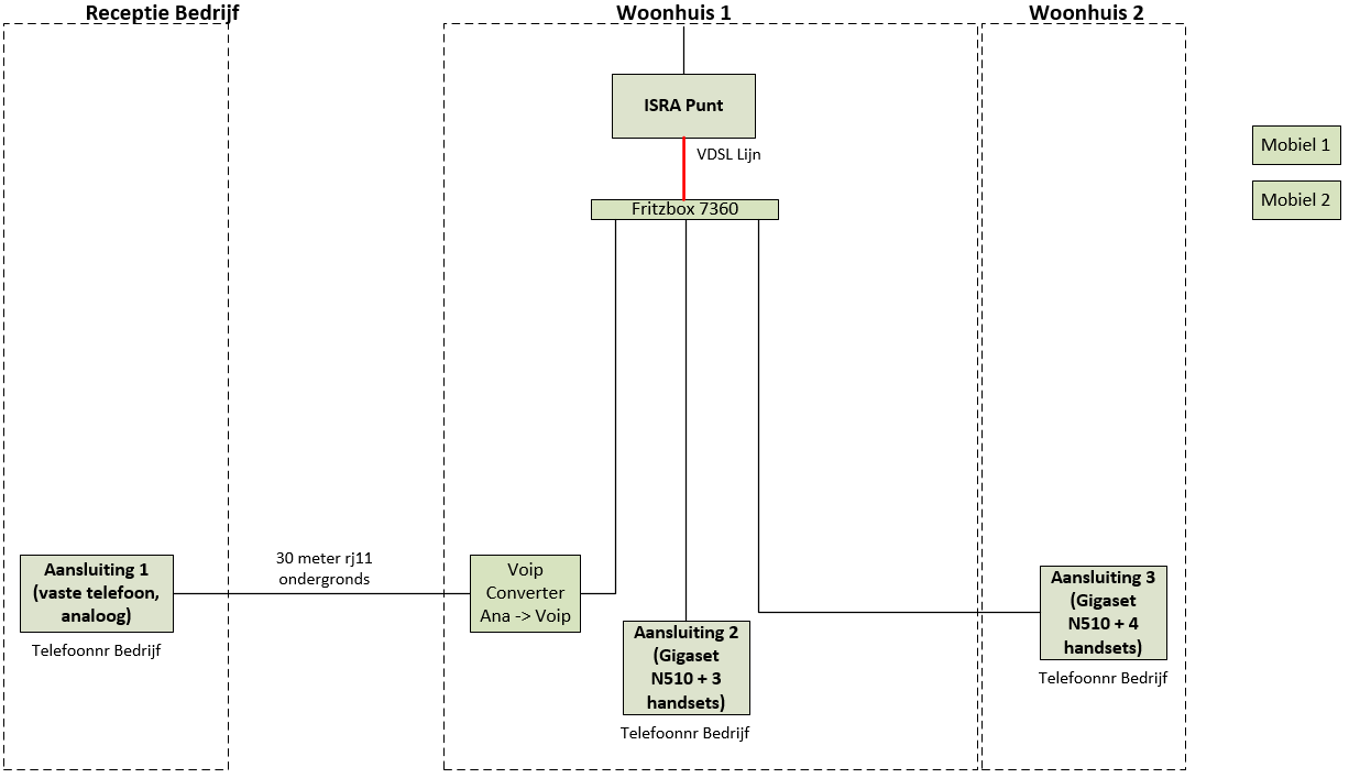
Ik zat zelf te denken om het te veranderen naar deze situatie:

Een aantal eisen die wij hebben bij de overstap zijn:
- De vaste lijn is door te schakelen naar mobiele telefoon (bv bij onweer of niemand aanwezig op bedrijf)
- Onweer probleem oplossen/omzeilen
- één gesprek bij het nummer is genoeg. Wij zullen niet met meerdere tegelijk bellen.
Nu kwam ik zelf uit bij voys.nl. Na daar te hebben rondgekeken twijfel ik met name over één punt:
Hoeveel toestellen ga ik vanuit bij het bestellen? Moet ik kijken naar basisstations of echt per los dect toestel? Ik weet nog bij bv een basisstation als N310 de voip gegevens in het basisstation gaan en niet per handset. Maar of dit ook nog klopt en ook zo is bij meerdere handsets weet ik niet.
Of ik 5 invul bij voys (converter, 2x N510, 2x voys app) of 10 (converter, 7x dect handset, 2x voys app) scheelt nogal wat namelijk. Wij hebben zoveel handsets omdat er bv twee in de woonkamer staan en ook in alle slaapkamers een telefoon.
Ik dacht zelf dat het 5 "licenties" zouden zijn en ik dus €19.50 per maand kwijt zou zijn. Klopt dit of zit ik hiermee fout? En heeft anders iemand nog andere goede oplossing(en)?
Ik weet niet of dit het goede subforum is hiervoor, maar een zoektocht op voip levert 5 verschillende subforums op voor de eerste 10 topics

Ons internet is 15/1 mbit op dit moment. Echter wanneer we van het isdn af zijn kunnen we mogelijk proberen om pair bonding aan te gaan vragen aangezien de 2e aderpaar dan weer vrij is.
In principe willen wij overstappen naar een hosted voip oplossing vanwege een aantal reden:
1. Simpeler onderhoud/geen onderhoud centrale
2. Bij onweer moeten wij altijd alles afkoppelen ivm inslagen (dure grap drie isdn kasten in een jaar) en zijn nu dus onbereikbaar wanneer alles is afgekoppeld.
Ik zat zelf te denken om het te veranderen naar deze situatie:

Een aantal eisen die wij hebben bij de overstap zijn:
- De vaste lijn is door te schakelen naar mobiele telefoon (bv bij onweer of niemand aanwezig op bedrijf)
- Onweer probleem oplossen/omzeilen
- één gesprek bij het nummer is genoeg. Wij zullen niet met meerdere tegelijk bellen.
Nu kwam ik zelf uit bij voys.nl. Na daar te hebben rondgekeken twijfel ik met name over één punt:
Hoeveel toestellen ga ik vanuit bij het bestellen? Moet ik kijken naar basisstations of echt per los dect toestel? Ik weet nog bij bv een basisstation als N310 de voip gegevens in het basisstation gaan en niet per handset. Maar of dit ook nog klopt en ook zo is bij meerdere handsets weet ik niet.
Of ik 5 invul bij voys (converter, 2x N510, 2x voys app) of 10 (converter, 7x dect handset, 2x voys app) scheelt nogal wat namelijk. Wij hebben zoveel handsets omdat er bv twee in de woonkamer staan en ook in alle slaapkamers een telefoon.
Ik dacht zelf dat het 5 "licenties" zouden zijn en ik dus €19.50 per maand kwijt zou zijn. Klopt dit of zit ik hiermee fout? En heeft anders iemand nog andere goede oplossing(en)?
Ik weet niet of dit het goede subforum is hiervoor, maar een zoektocht op voip levert 5 verschillende subforums op voor de eerste 10 topics
GamePC (AMD Ryzen 5900x - Gigabyte RTX 3070 Gaming OC 8G - Gigabyte Aorus X570 ELITE - 32GB Corsair Vengeance 3600C18 - 1.5TB Samsung 970 EVO NVME - 500GB Samsung 950 EVO Sata - Fractal Design Define 7 - Corsair RM750x - 2x Asus VG27AQ 1440p@144hz)