Als test- / leeropstelling heb ik Hyper-V server 2016 op mijn NUC geïnstalleerd. Na wat gepruts om de Intel LAN driver werkende krijgen (1,2) heb ik het meeste op orde. Ik kan de server remote beheren via Server Manager, kan eraan via RDP, en kan remote Powershell'en.
Echter, ik kan de server niet toevoegen binnen Hyper-V manager, dan krijg ik deze fout:

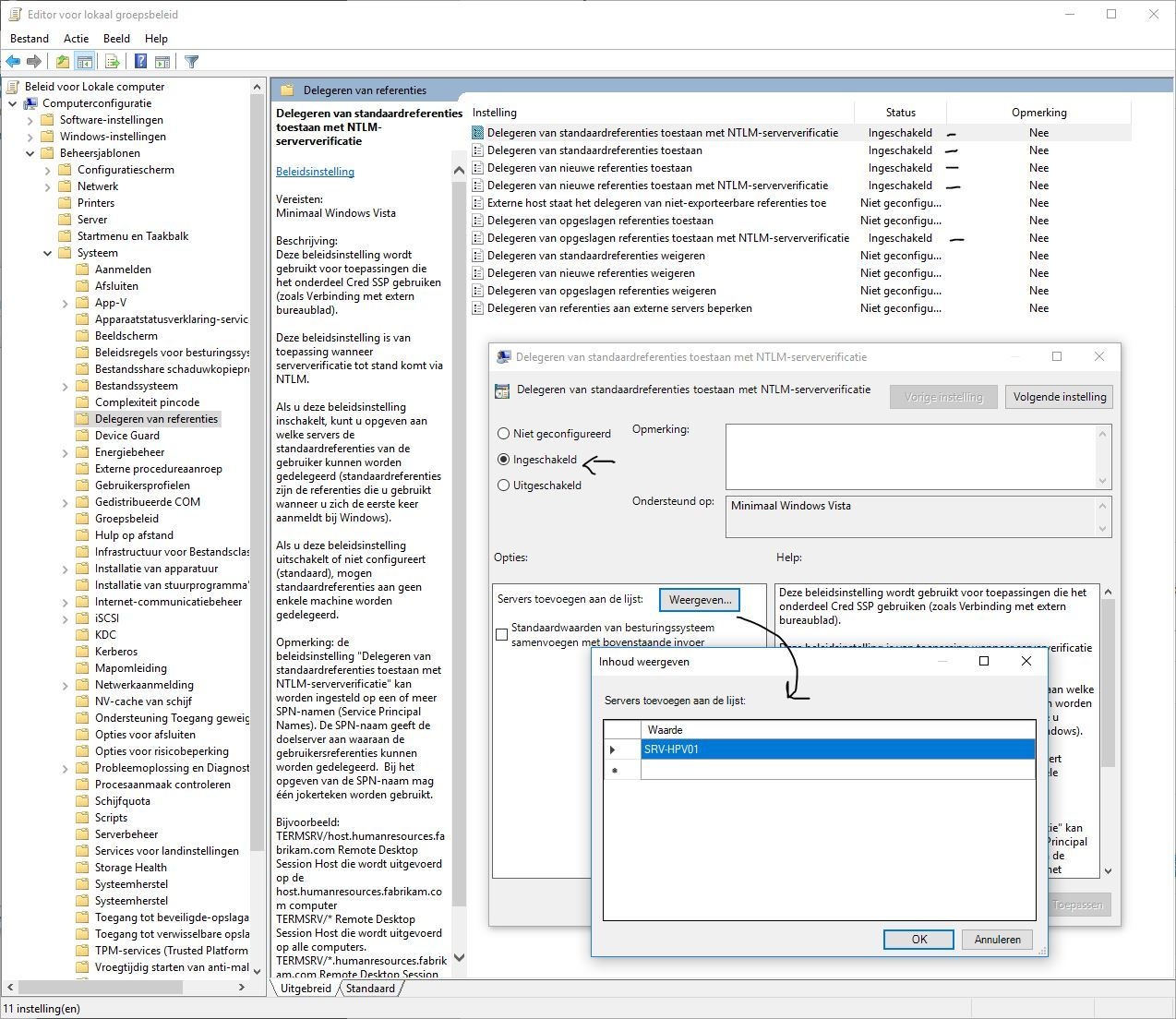
Het is Nederlands (of toch grotendeels), maar voor mij kon het even goed Chinees zijn.
Ik heb reeds gedaan:
Op de server:

Heeft iemand voor mij een zetje in de goede richting?
Echter, ik kan de server niet toevoegen binnen Hyper-V manager, dan krijg ik deze fout:
Het is Nederlands (of toch grotendeels), maar voor mij kon het even goed Chinees zijn.
Ik heb reeds gedaan:
Op de server:
- Netwerk instellingen via sconfig
- Enable-PSRemoting
- WinRM quickconfig
- Enable-WSManCredSSP -Role server
- Set-NetFirewallRule -DisplayGroup "*Remote*" -Enabled True
- Set-NetFirewallRule -DisplayGroup "*Hyper-V*" -Enabled True
- Set-Item WSMan:\localhost\Client\TrustedHosts -Value "SRV-HPV01"
- Enable-WSManCredSSP -Role client -DelegateComputer "SRV-HPV01"
Heeft iemand voor mij een zetje in de goede richting?
[ Voor 6% gewijzigd door Tweaker36 op 11-12-2017 20:36 ]